前在 Spark学习笔记之调度 就已经大致描述了应用程序的调度。现在就再详细的剖析下这个过程。
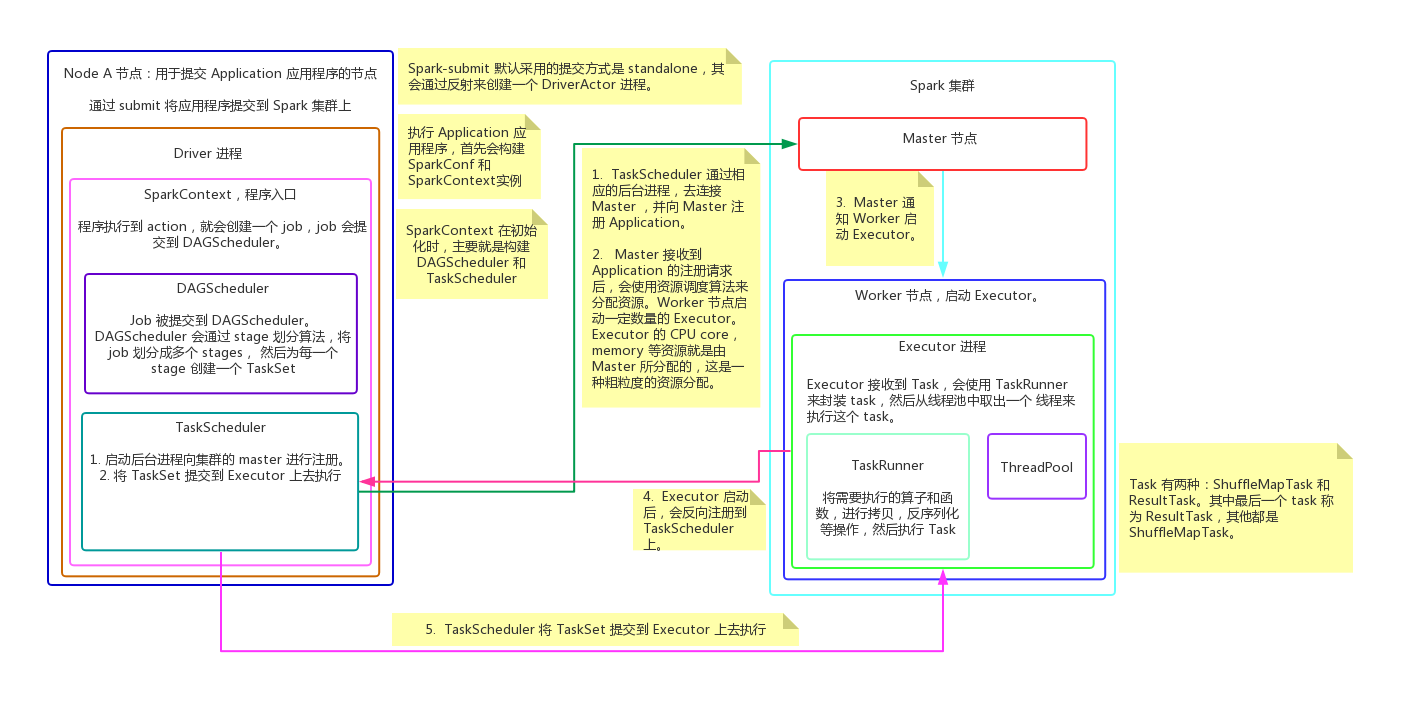
如图所示:Application 通过 submit 被提交到机器上后,该节点会启动一个 Driver 进程。
- Driver 来开始执行 Application 应用程序,首先会初始化 SparkContext,实例化SparkContext;
- SparkContext 实例化后,就会构建 DAGScheduler 和 TaskScheduler;
- TaskScheduler 会通过对应的后台进程去连接 master,向 Mater 注册 Application 应用;
- Master 收到 Application 注册请求后,会通过资源调度算法,在 worker 节点上为这个 Application 应用启动多个 Executor;
- Executor 启动之后,会向 TaskScheduler 反向注册上去;
- 当所有 Executor 都反向注册到 Driver 后,Driver 会结束初始化 SparkContext;
上述流程基本上就完成了资源的分配,接下来就开始实际执行 Application 中的任务了。
- 当应用程序执行到 action 时,就会创建一个 job,并将 job 提交给 DAGScheduler;
job 是 Application 应用程序所有任务的集合 - DAGScheduler 的作用就是:将 job 划分为多个 Stage,并为每个 stage 创建 TaskSet;
- TaskScheduler 会将 TaskSet 中的 Task 提交到 Executor 上去执行;
- Executor 接收到 task后,会使用 TaskRunner 来封装 Task,然后从线程池中取出一个线程来执行这个 Task;
- 每个 Task 针对一个 Partition来执行 Application程序的算子和函数,直到所有操作执行完成。
这里需要注意的是:
DAGScheduler 的 stage 划分算法是通过反向划分的方式来处理,从 action开始作为 final stage,也就是 ResultTask,逆向反推,如果是窄依赖,那么就可以将其划分为一个 stage 内,如果遇到 shuffle 依赖,则将作为第二个 stage 的开始,继续逆向推导。遇到 shuffle 依赖就会生成一个新的 stage,遇到窄依赖就将其划到当前的 stage 中。其中最后一个 stage 称为 ResultTask,其他 stage 称为 ShuffleMapTask。

Master: 集群的领导者,负责管理集群资源,接收 Client 提交的作业,以及向 Worker 发送命令。
Worker: 执行 Master 发送的指令,来具体分配资源,并在这些资源中执行任务。
Driver:一个 Spark 作业运行时会启动一个 Driver 进程,也是作业的主进程,负责作业的解析、生成 Stage,并调度 Task 到 Executor 上。
Executor:真正执行作业的地方。Executor 分布在集群的 Worker 上,每个 Executor 接收 Driver 的命令来加载和运行 Task,一个 Executor 可以执行一个或多个 Task。
SparkContext:程勋运行调度的核心,由高层调度器 DAGSchedule 划分程序的每个阶段,底层调度器 TaskScheduler 划分每个阶段的具体任务。 SchedulerBackend 管理整个集群中为正在运行的程序分配的计算资源 Executor。
– DAFScheduler:负责高层调度,划分 stage 并生成程序运行的有向无环图。
– TakScheduler:负责具体 stage 内部的底层调度,具体 task 的调度、容错等。
Job:是 Top_level 的工作单元。正在执行的叫 ActiveJob。每个 Action 算子都会触发一次 Job,一个 Job 可能包含一个或多个 Stage.
Stage:是用来计算中间结果的 TaskSets。TaskSets 中的 Task 逻辑对于同一个 RDD 内的不同 partition 都一样。 Stage 在 Shuffle 的地方产生,此时下一次 Stage 要用到上一个 Stage 的全部数据,所以要等到上一个 Stage 全部执行完才能开始。Stage 有两种:ShuffleMapStage 和 ResultStage, 除了最后一个 Stage 是 ResultStage 外,其他 Stage 都是 ShuffleMapStage。 ShuffleMapStage 会产生中间结果,以文件的方式保存在集群里, Stage 经常被不同的 Job 共享,前提是这些 Job 重用了同一个 RDD。
RDD: 是不可变、Lazy级别的、粗粒度的数据集合,包含了一个或多个数据分片,即 partition。
Task:任务执行的工作单元,每个 Task 会被发送到一个节点上,每个 Task 对应 RDD 的一个 Partition。