科普一下,Fiddler 是什么?
Fiddler 是用C#写出来的,它包含一个简单却功能强大的基于JScript .NET 事件脚本子系统,它的灵活性非常棒,可以支持众多的http调试任务,并且能够使用.net框架语言进行扩展。
它是一个http协议调试代理工具,它能够记录并检查所有你的电脑和互联网之间的http通讯,设置断点,查看所有的"进出"Fiddler的数据(指cookie,html,js,css等文件)。 Fiddler 要比其他的网络调试器要更加简单,因为它不仅仅暴露http通讯还提供了一个用户友好的格式。
参考:360百科_Fiddle
Fiddler 流程:
客户端的所有请求都要经过Fiddler,然后转发到相应的服务器,反之,服务器的所用响应都会先经过Fiddler,然后发送到客户端,它支持所有可以设置http代理(如:127.0.0.1:8888)的浏览器和应用程序。
参考:ZEVIN LI_博客
1、下载
Fiddler 官网下载地址:点这里。(注意,这里下载的是 Windows 版本的,Mac、Linux 版本需要选择一下)
2、安装
1. 首先,启动安装程序 FiddlerSetup.exe,点击同意
2. 选择安装路径,再点击 Install,开始安装
3. 完成安装
浏览器中显示:
4. 进入安装目录,双击 Fiddler.exe,启动程序。(ps: 为了方便,可以把 Fiddler.exe 发送一个快捷方式到桌面)
点击 no,直接开始使用 Fiddler:
5. Fiddler 启动后,自动开始工作,此时打开浏览器,随便点击几个页面就可看到 Fiddler 抓取了许多网络包。
Fiddler 想要抓到数据包,要确保 Capture Traffic 是开启的,在 File –> Capture Traffic。开启后再左下角会有显示,当然也可以直接点击左下角的图标来 关闭 / 开启 抓包功能。
6、在左侧面板中,有许多的列名和图标:

1)列名含义:

2)图标含义:

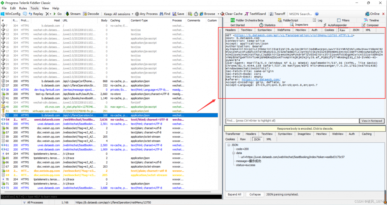
7、开始分析抓包数据,在左侧面板中,选择你想要查看到网页抓包信息,双击鼠标,右侧面板中可以查看具体信息,包括请求的 URL、请求头 headers、请求参数 params、密钥 token 和 cookie、发送的请求数据(Query Params),以及响应数据等等。

到此,你就可以开始你的爬虫抓包、网页解析之旅了~~~~~
【如果觉得文章不错,点个赞吧~】