转换过程
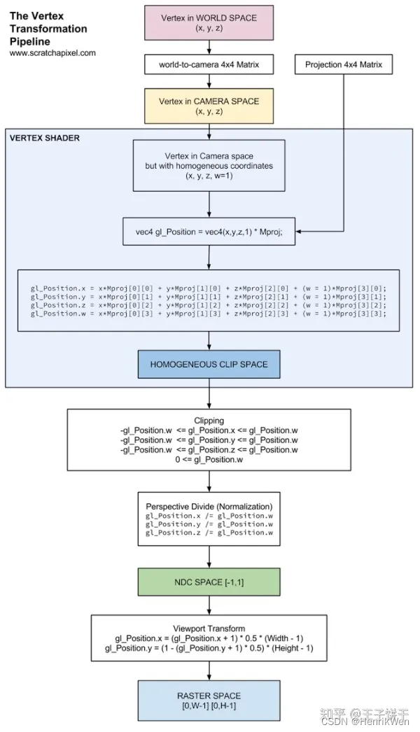
在opengl中,一个坐标的完整转换过程,从结构层、渲染管线、坐标空间三个层级的划分如下:
结构层:顶点——>图元——> 片元——>缓冲(FBO)
图像渲染管线:顶点着色器 ——>图元装配——>裁剪 ——>几何着色器 ——>栅格化 ——>片段着色器——> 测试与混合
坐标空间:Model/Local —(ModelTransform)—> World —(ViewTransform)—> eye/view/camera —(视椎体裁剪,椎体范围转为正方体范围)—>Clip ———(PerspectiveDivide)—>NDC(clip/w)——(ViewportTransform)——>Screen——(ScanConversion)——>Window**
顶点的三个状态
顶点(vertex), 一些点
图元(primitives), 顶点组合成图元。根据渲染模式(点、线、面)对三角面进行细分,复杂结构增加物体的三角面数以拆解成基本图元。
片元 (Fragment),表示基本图元映射到二维平面上的映射区域,通常一个Fragment对应屏幕一个像素。
栅格化是把点线三角形映射到屏幕上的像素点的过程。
图像渲染管线各过程详解
- 顶点着色器:MVP变换,光照计算。与顶点相关的全部属性完全确定。输出camera space下的顶点。
- 图元装配:顶点数据被结合成完整图元。输出图元。
- 几何着色器:输入图元,对三角面进行细分,产生一些新顶点,构造一些新图元。
- 裁剪:(只有图元才能裁剪,顶点没有几何意义。不裁剪,视线范围无限远)用相机视椎体裁剪世界坐标 ,视椎体视线范围转为正方体视线范围。输出Clip space 图元。
- 透视除法:四维齐次坐标通过透视除法转换为三维NDC。NDC的意义在于顶点最后要输出到屏幕空间。
- 视口变换, 三维坐标转为二维像素坐标。输出Screen space 图元。
- 剔除:背面剔除
- 光栅化:将图元的几何定义转为图像空间的离散点,生成片元集合。输出Screen space。
- 片元着色器:
- 测试与混合
- 深度剔除
- 遮挡剔除
- 透明物体融合
坐标系转换过程
w分量
左右手坐标系转换?

- 非齐次坐标(x,y,z,1)转为齐次坐标(xe,ye,ze,w);
- Eye Space的点e 映射到 视椎体Near平面 的点p,再映射到 NDC空间 点ndc,到此,视线范围确定为xh,yh,zh ∈[-w,w]
- 透视除法后,得到真正的NDC坐标系。 ndc.xyz = clip.xyz / clip.w;
第二步详细过程:
1.Eye Space的点e在两个二维平面 (ZX平面 ZY平面)上映射到视椎体Near平面 的点p,得到点e和点p的映射关系。
2.视椎体Near平面映射到NDC空间的[-1,1], 求出 点ndc和点p的关系
最后得到点e和点ndc的关系,
三维NDC坐标系转为二维像素坐标系
最终,模型要显示在二维平面上,其范围与视口相关。NDC空间很接近窗口,NDC的xy坐标与窗口坐标之间的线性关系被称为视口变换。NDC的z值理解为深度值。
参考文档
gl_FragColor的含义
从顶点到片元
OpenGL投影矩阵(Projection Matrix)构造方法 - lxycg - 博客园
游戏开发技术杂谈3:OpenGL投影矩阵