1、添加JDBC请求:线程组-》添加-》sampler-》JDBC request
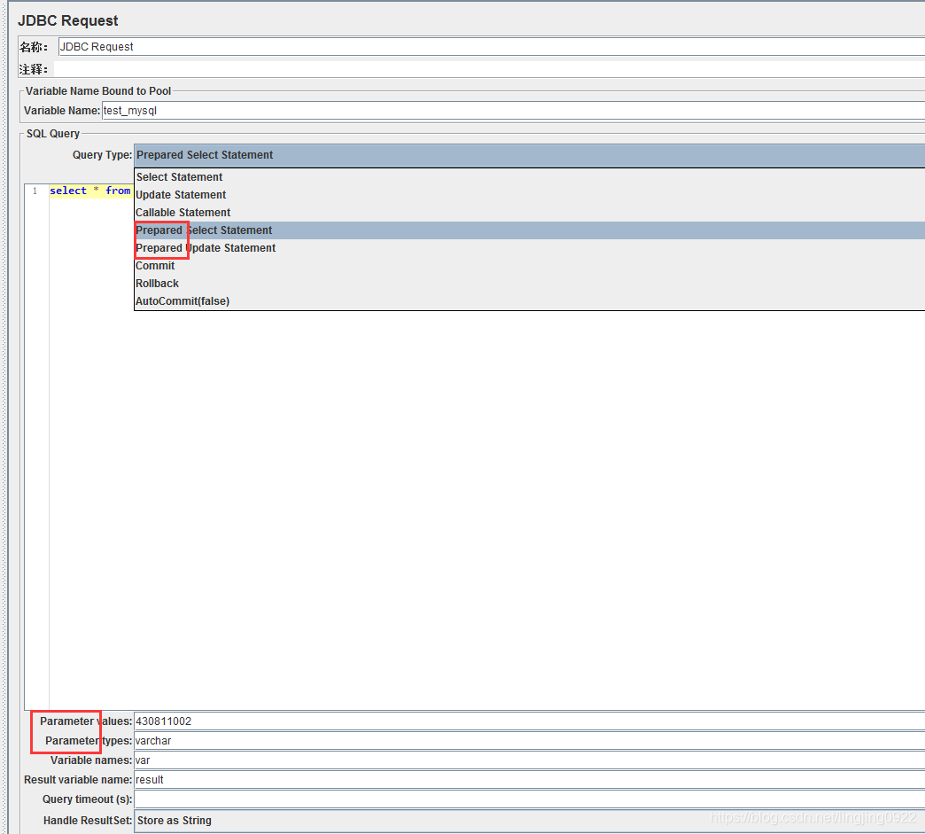
当选择的是Prepared select/update statement时候,在sql语句中变量值写?,值写在下面的 parameter value中,parameter type定义值类型,多个值中间用","隔开

2、添加JDBC Connection Configuration:配置数据库连接信息
这里定义的Variable Name就是用于前面Jdbc 请求中调用的Variable Name,名称要一致;
需要提前导入数据库驱动,可以去网上下载放在lib中,或者在“测试计划”的最下面那个library中导入进来

3、上面的jdbc 请求就配置好了,可以查询到结果,我们可以把查询的结果放在变量中:JDBC request提供了两种方式,一种是“Variable Names”,还有一种是'Result Variable Names"
Variable Names:有点像表中的列,存的是查询结果中的每一列值,多列的时候中间用","分开。默认是第一列
假如返回结果又三个字段,四条记录
Variable names:A,B,C //ABC表示每列
${A_#}、${B_#} 、${C_#} 取总行数4
${A_1} 取第1列第1行数据
${A_2} 取第1列第2行数据
${C_1} 取第3列第1行数据
${C_4} 取第3列第4行数据
Result Variable Names:则是把所有查询返回的数据存在一个变量中
如:Result variable name:shuzf
获取具体值的方法:columnValue = vars.getObject("resultObject").get(0).get("shuzf");