rocketmq一个消费者有多个服务器_RocketMQ 系列 消息消费

概念

消费模式

消息消费以组的模式开展, 一个消费组内可以包含多个消费者,每一个消费组可订阅多个主题,消费组之间有集群模式与广播模式两种消费模式。集群模式,主题下的同一条消息只允许被其中一个消费者消费。

广播模式,主题下的同一条消息将被集群内的所有消费者消费一次。

消息传送方式

消息服务器与消费者之间的消息传送也有两种方式:推模式、拉模式。所谓的拉模式,是消费端主动发起拉消息请求,而推模式是消息到达消息服务器后,推送给消息消费者。RocketMQ 消息推模式的实现基于拉模式,在拉模式上包装一层,一个拉取任务完成后开始下一个拉取任务。

消息过滤模式

问题

消息消费流程:

d46469b3da97187235c7a625ee14f0bd.png构建topic订阅消息SubscriptionData并加入到 Rebalancelmpl 的订阅消息中:topic订阅信息

订阅重试主题消息。RocketMQ 消息重试是以消费组为单位,而不是主题,消息重试主题名为%RETRY%+消费组名。消费者在启动的时候会自动订阅该

主题,参与该主题的消息队列负载。

Rebalanccelmpl创建PullRequest对象放入pullRequestQueue,根据 PullRequest 拉取任务执行完一次消息拉取任务后,又将 PullRequest 对象放入到pullRequestQueue

d53ea3f3ded7d3a3ca4a5a90cb1802bc.pngString consumerGroup :消费者组。

MessageQueue messageQueue:待拉取消费队列。

ProcessQueue processQueue :消息处理队列,从Broker 拉取到的消息先存人ProccessQueue, 然后再提交到消费者消费线程池消费。

long nextOffset :待拉取的MessageQueue 偏移量。

Boolean lockedFirst :是否被锁定。

ProcessQueue 是 MessageQueue 在消费端的重现、快照。PullMessageService 从消息服务器默认每次拉取 32 条消息,按消息的队列偏移量顺序存放在 ProcessQueue 中,PullMessageService 然后将消息提交到消费者消费线程池,消息成功消费后从ProcessQueue

中移除

集群模式下,多个消费者如何对消息队列进行负载呢?

消息队列负载机制遵循一个通用的思想: 一个消息队列同一时间只允许被一个消费者消费,一个消费者可以消费多个消息队列。

RocketMQ 支持局部顺序消息消费,也就是保证同一个消息队列上的消息顺序消费。不支持消息全局顺序消费, 如果要实现某一主题的全局顺序消息消费, 可以将该主题的队列数设置为1 ,牺牲高可用性。

集群内多个消费者是如何负载主题下的多个消费队列, 并且如果有新的消费者加入时,消息队列又会如何重新分布?

如何管理消息进度offset?初始化消息进度。如果消息消费是集群模式,那么消息进度保存在Broker上;如果是广播模式,那么消息消费进度存储在消费端。

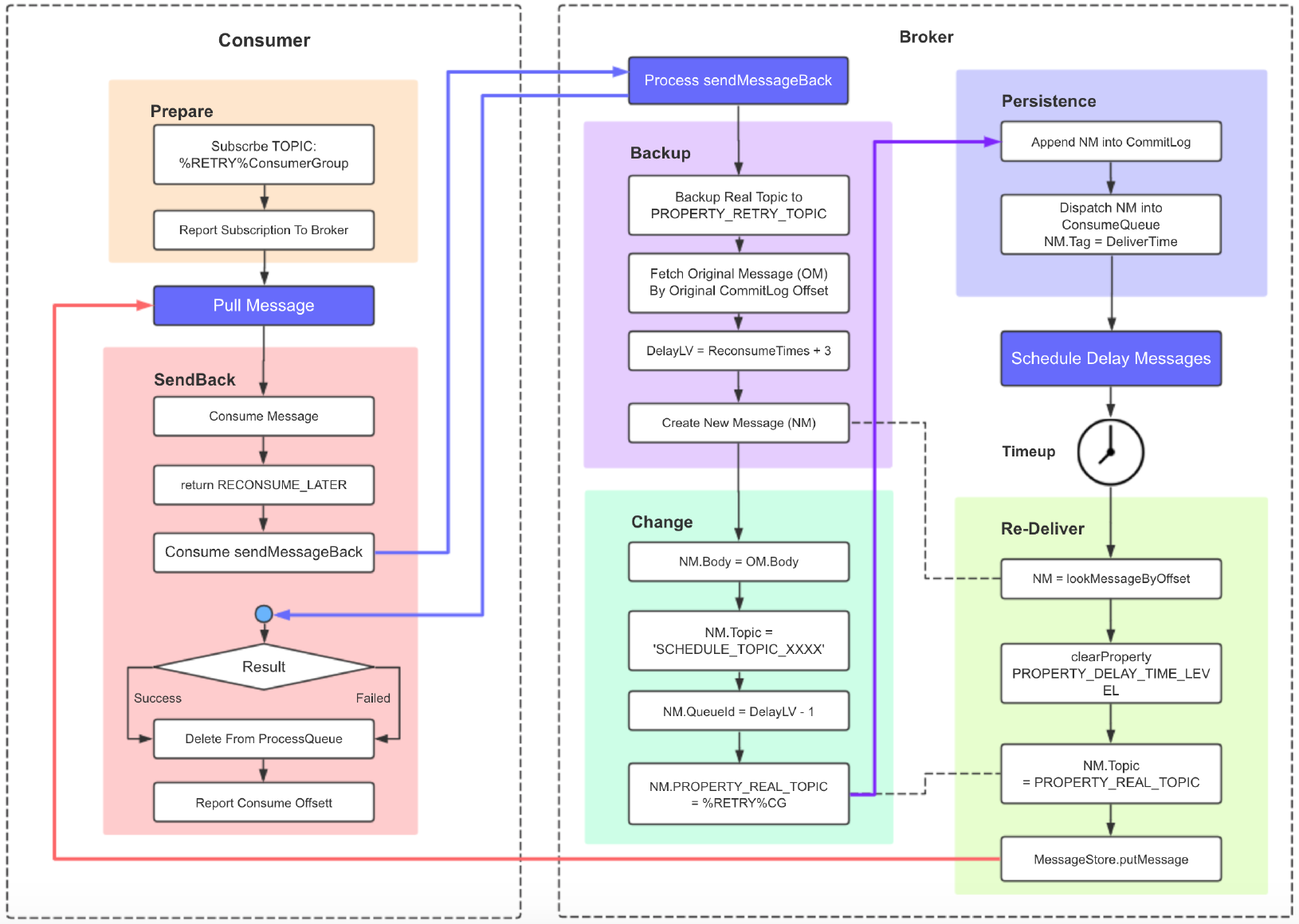
如何进行消息重试?

8ea53673f3f2811bdac1733acc6fe018.png构建topic订阅消息SubscriptionData并加入到 Rebalancelmpl 的订阅消息中:topic订阅信息

订阅重试主题消息。RocketMQ 消息重试是以消费组为单位,而不是主题,消息重试主题名为%RETRY%+消费组名。消费者在启动的时候会自动订阅该

主题,参与该主题的消息队列负载。

点每一个消费组内维护一个线程池来消费消息


版权声明:本文为weixin_36316642原创文章,遵循CC 4.0 BY-SA版权协议,转载请附上原文出处链接和本声明。