使用idea过程中发现创建级文件夹和新建多个子包后展开和折叠目录用起来就不是很方便了,主目录展开只能展开部分子目录,主目录单击折叠后所有目录都被折叠到一起了,这样用起来就不是很方便了,为了提升使用技巧和效率,减少时间成本的浪费。写一篇博客做为总结。
展开所有目录的方法:
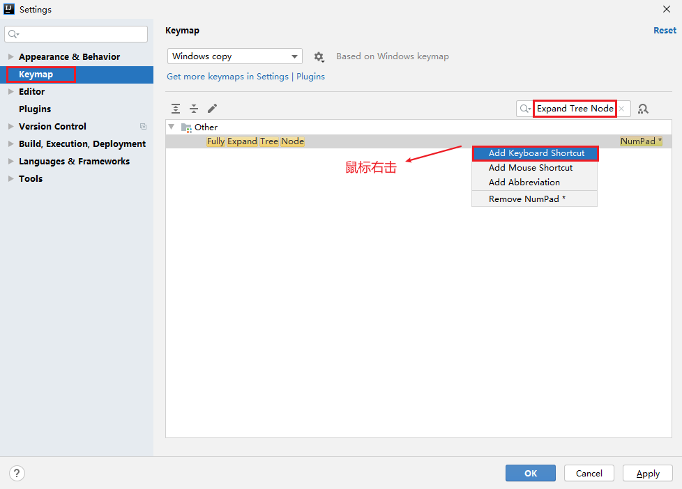
- 首先,打开idea,进入File——>Settings——>找到Keymap,右边搜索框输入:
Fully Expand Tree Node如下图.
鼠标右击选择:Add Keyboard Shortcut,添加自己想用的快捷键,ok就可以了。

折叠所有目录的方法: - 同样的方法,File——>Settings——>keymap,展开右边倒数第一个Other,往下拉找到:
Collapse Tree Node
右击选择:Add Keyboard Shortcut设置自己喜欢用的快捷键即可。

版权声明:本文为weixin_44031029原创文章,遵循CC 4.0 BY-SA版权协议,转载请附上原文出处链接和本声明。