备忘录模式(Memento Pattern)
基本介绍
- 备忘录模式(Memento Pattern)在不破坏封装性的前提下,捕获一个对象的内部状态,并在该对象之外保存这个状态。这样以后就可将该对象恢复到原先保存的状态。
- 可以这里理解备忘录模式:现实生活中的备忘录是用来记录某些要去做的事情,或者是记录已经达成的共同意见的事情,以防忘记了。而在软件层面,备忘录模式有着相同的含义,备忘录对象主要用来记录一个对象的某种状态,或者某些数据,当要做回退时,可以从备忘录对象里获取原来的数据进行恢复操作。
核心
就是保存某个对象内部状态的拷贝,这样以后就可以将该对象恢复到原先的状态。
开发中常见的应用场景
- 棋类游戏中的,悔棋
- 普通软件中的,撤销操作
- 数据库软件中的,事务管理中的,回滚操作
- Photoshop软件中的,历史记录
- Windows 里的 ctri + z。
- IE中的后退。
- 数据库的事务管理
- 录入大批人员资料。正在录入当前人资料时,发现上一个人录错了,此时需要恢复上一个人的资料,再进行修改。
- Word文档编辑时,忽然电脑死机或断电,再打开时,可以看到word提示你恢复到以前的文档
- 管理系统中,公文撤回功能。公文发送出去后,想撤回来。
- 后悔药。
- 打游戏时的存档
备忘录模式的UML类图

模式结构
- 源发器类Originator:需要保存状态的对象
- 备忘录类Memento:负责保存好记录,即保存 Originator 内部状态
- 负责人类CareTaker:负责保存多个备忘录对象, 可以使用集合管理,提高效率
说明:如果希望保存多个 originator 对象的不同时间的状态,也可以,只需要要 HashMap <String, 集合>
代码实现
源发器类Originator
public class Originator {
//状态信息
private String state;
public String getState() {
return state;
}
public void setState(String state) {
this.state = state;
}
//编写一个方法,可以保存一个状态对象 Memento
//因此编写一个方法,返回 Memento
public Memento saveStateMemento() {
return new Memento(state);
}
//通过备忘录对象,恢复状态
public void getStateFromMemento(Memento memento) {
state = memento.getState();
}
}
备忘录类Memento
public class Memento {
private String state;
//构造器
public Memento(String state) {
super();
this.state = state;
}
public String getState() {
return state;
}
}
负责人类CareTaker
public class Caretaker {
//在List 集合中会有很多的备忘录对象
private List<Memento> mementoList = new ArrayList<Memento>();
public void add(Memento memento) {
mementoList.add(memento);
}
//获取到第index个Originator 的 备忘录对象(即保存状态)
public Memento get(int index) {
return mementoList.get(index);
}
}
客户端调用
public class Client {
public static void main(String[] args) {
Originator originator = new Originator();
Caretaker caretaker = new Caretaker();
originator.setState(" 状态#1 攻击力 100 ");
//保存了当前的状态
caretaker.add(originator.saveStateMemento());
originator.setState(" 状态#2 攻击力 80 ");
caretaker.add(originator.saveStateMemento());
originator.setState(" 状态#3 攻击力 50 ");
caretaker.add(originator.saveStateMemento());
System.out.println("当前的状态是 =" + originator.getState());
//希望得到状态 1, 将 originator 恢复到状态1
originator.getStateFromMemento(caretaker.get(0));
System.out.println("恢复到状态1 , 当前的状态是");
System.out.println("当前的状态是 =" + originator.getState());
}
}
结果
当前的状态是 = 状态#3 攻击力 50
恢复到状态1 , 当前的状态是
当前的状态是 = 状态#1 攻击力 100
实例分析
游戏角色状态恢复
传统方式实现

问题分析
- 一个对象,就对应一个保存对象状态的对象, 这样当我们游戏的对象很多时,不利于管理,开销也很大.
- 传统的方式是简单地做备份,new 出另外一个对象出来,再把需要备份的数据放到这个新对象,但这就暴露了对象内部的细节
备忘录模式实现
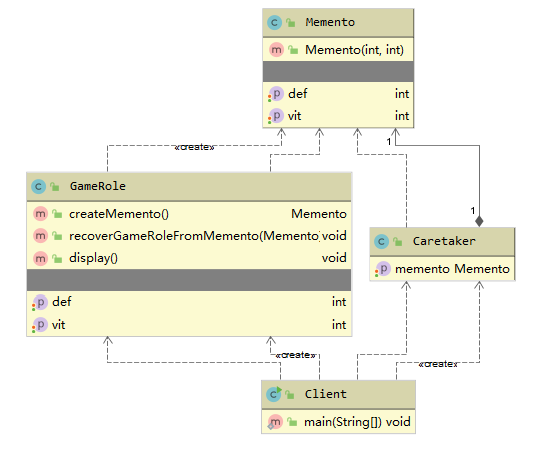
UML类图

代码实现
需要保存对象状态的游戏角色类
public class GameRole {
//攻击力
private int vit;
//防御力
private int def;
//创建Memento ,即根据当前的状态得到Memento
public Memento createMemento() {
return new Memento(vit, def);
}
//从备忘录对象,恢复GameRole的状态
public void recoverGameRoleFromMemento(Memento memento) {
this.vit = memento.getVit();
this.def = memento.getDef();
}
//显示当前游戏角色的状态
public void display() {
System.out.println("游戏角色当前的攻击力:" + this.vit + " 防御力: " + this.def);
}
public int getVit() {
return vit;
}
public void setVit(int vit) {
this.vit = vit;
}
public int getDef() {
return def;
}
public void setDef(int def) {
this.def = def;
}
}
备忘录类
public class Memento {
//攻击力
private int vit;
//防御力
private int def;
public Memento(int vit, int def) {
super();
this.vit = vit;
this.def = def;
}
public int getVit() {
return vit;
}
public void setVit(int vit) {
this.vit = vit;
}
public int getDef() {
return def;
}
public void setDef(int def) {
this.def = def;
}
}
负责人类(管理备忘录)
public class Caretaker {
//如果只保存一次状态
private Memento memento;
//对GameRole 保存多次状态
//private ArrayList<Memento> mementos;
//对多个游戏角色保存多个状态
//private HashMap<String, ArrayList<Memento>> rolesMementos;
public Memento getMemento() {
return memento;
}
public void setMemento(Memento memento) {
this.memento = memento;
}
}
客户端调用
public class Client {
public static void main(String[] args) {
//创建游戏角色
GameRole gameRole = new GameRole();
gameRole.setVit(100);
gameRole.setDef(100);
System.out.println("和boss大战前的状态");
gameRole.display();
//把当前状态保存caretaker
Caretaker caretaker = new Caretaker();
caretaker.setMemento(gameRole.createMemento());
System.out.println("和boss大战~~~");
gameRole.setDef(30);
gameRole.setVit(30);
gameRole.display();
System.out.println("大战后,使用备忘录对象恢复到站前");
gameRole.recoverGameRoleFromMemento(caretaker.getMemento());
System.out.println("恢复后的状态");
gameRole.display();
}
}
结果
和boss大战前的状态
游戏角色当前的攻击力:100 防御力: 100
和boss大战~~~
游戏角色当前的攻击力:30 防御力: 30
大战后,使用备忘录对象恢复到站前
恢复后的状态
游戏角色当前的攻击力:100 防御力: 100
22.7 备忘录模式的注意事项和细节
优点
- 给用户提供了一种可以恢复状态的机制,可以使用户能够比较方便地回到某个历史的状态
- 实现了信息的封装,使得用户不需要关心状态的保存细节
缺点
- 如果类的成员变量过多,势必会占用比较大的资源,而且每一次保存都会消耗一定的内存, 这个需要注意
注意
为了节约内存,备忘录模式可以和原型模式配合使用
版权声明:本文为qq_42937522原创文章,遵循CC 4.0 BY-SA版权协议,转载请附上原文出处链接和本声明。