一、操作步骤:
1.创建饼图:
1)打开 Tableau Desktop,链接“示例-超市”数据源,新建工作表。
2)将字段“销售额”拖放至行,将字段“类别”拖放至列。单击右上角“智能推荐”卡,选择:饼图
2.使用双轴:
1)将字段“记录数”拖放至行,并重复操作一次,在行中可以看到两个“记录数”胶囊。
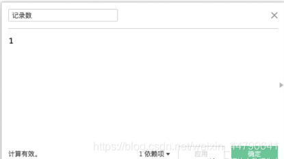
*Tableau 2020.4 及以上版本用户,数据窗格没有“记录数”字段,可自行创建一个计算字段:记录数(如下图)
2)分别右键单击行上的两个“记录数”胶囊,在下拉菜单中选择:度量(总和)-最小值。
3)展示如下:
4)右键单击纵轴,在下拉菜单中选择:双轴
5)两个饼图重叠到了一起,呈现如下效果:
2.创建环形:
*此时,有 3 个“标记”卡:全部、最小(记录数)、最小(记录数)2。
1)打开“最小(记录数)2”“标记”卡,将里面的胶囊全部拖走。然后单击“颜色”卡,在弹框中将颜色设置为:白色;再单击“大小”卡,往左拖动鼠标,将白色圆饼变小,成为圆环的内饼。
2)最后,将字段“类别”和“销售额”拖放至“最小(记录数)”“标记”卡的标签中,右键单击该标记卡中的“总和(销售额)”胶囊,在下拉菜单中选择:快速表计算-合并百分比。再将“销售额”拖放至“最小(记录数)2”“标记”卡的标签中。
3)在中心空白的地方填上总数量:
版权声明:本文为weixin_44790641原创文章,遵循CC 4.0 BY-SA版权协议,转载请附上原文出处链接和本声明。