一、eclipse导入maven工程并部署到tomcat上
创建工程空间:workspace并将工程放在这里面(视情况而定)
启动eclipse进入点击file选择switch workspace选择工作空间——》
进入新的空间在project Explore下的空白区——》右键选import-》import:如下图
-》Next 点browse选工程即可
二、eclipse,myeclipse
一、检查编码
window-》prefernces(最后一个)-》General-》Worksqpce修改如下(Unix可不管):
二、安装maven

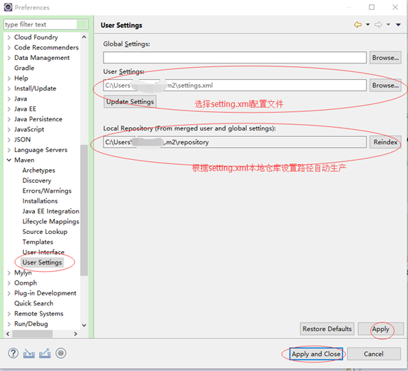
三、设置setting
注:maven->config里的setting.xml文件改为
<?xml version="1.0" encoding="UTF-8"?>
<settings xmlns="http://maven.apache.org/SETTINGS/1.0.0"
xmlns:xsi="http://www.w3.org/2001/XMLSchema-instance"
xsi:schemaLocation="http://maven.apache.org/SETTINGS/1.0.0 http://maven.apache.org/xsd/settings-1.0.0.xsd">
<!-- localRepository ( 本地仓库 )
| The path to the local repository maven will use to store artifacts.
| Default(默认位置) : ${user.home}/.m2/repository
-->
<localRepository>D:/maven/repository</localRepository> <!--此外为本地仓库各类jar存放地址-->
<mirrors>
<!-- 由阿里云提供的Maven中央仓库镜像 -->
<mirror>
<id>nexus-aliyun</id>
<name>Nexus aliyun</name>
<url>http://maven.aliyun.com/nexus/content/groups/public/</url>
<mirrorOf>*</mirrorOf>
</mirror>
<!-- 由 Apache 提供的仓库 -->
<mirror>
<id>apache-repo</id>
<name>apache Repository</name>
<url>https://repository.apache.org/content/groups/public/</url>
<mirrorOf>apache-repo</mirrorOf> <!-- 注意,这里必须写 apache-repo -->
</mirror>
</mirrors>
<profiles></profiles>
</settings>
选择setting.xml配置文件

四、更新maven
选中项目右键-》选maven-》update project即可
五、配置tomcat 方法一 (自定义tomcat存放路径):
一、设置环境

二、为让eclipse控制tomcat需servers下的No Serve一段蓝色链接右键建立tomcat镜像—》new-server——》(创建新的服务相当于把解压的的tomcat复制一份作为我们的)

2、完成后不要启动服务,右键点击open打开如下图设置并保存
注:Console边上的Servers栏下的tomcat 9.0复制品靠的就是我们工程里的Servers下的配置,不能删
二、方法二(默认tomcat存放路径)
直接执行方法一的第二步即可
版权声明:本文为weixin_43976363原创文章,遵循CC 4.0 BY-SA版权协议,转载请附上原文出处链接和本声明。