什么是Spring Bean的生命周期?
在一个 bean 实例被初始化时,需要执行一系列的初始化操作以达到可用的状态。同样的,当一个 bean 不在被调用时需要进行相关的销毁操作,并从 bean 容器中移除。
下面正式开始:
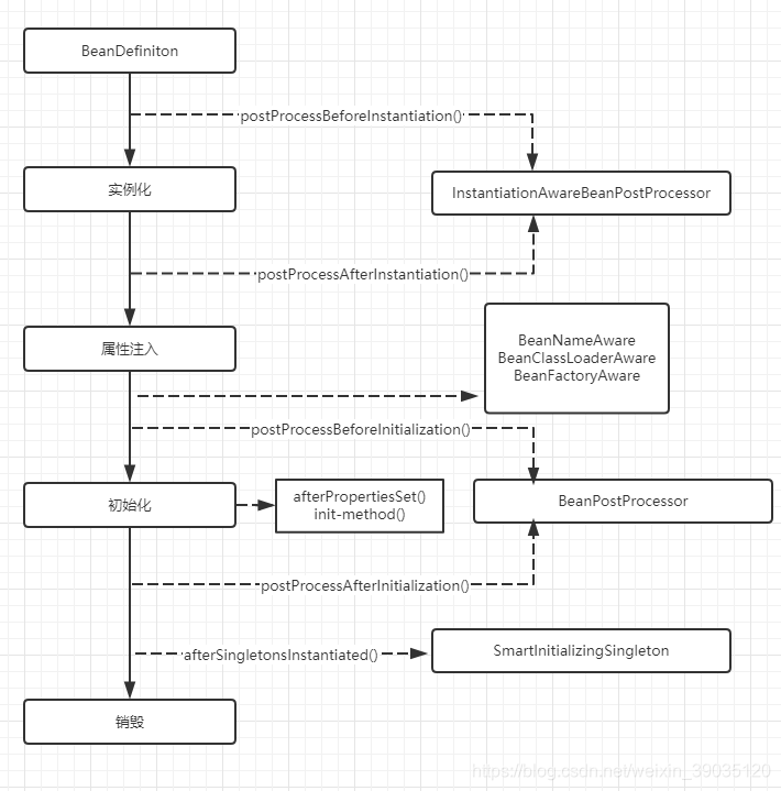
Spring Bean的生命周期是四个阶段,每个阶段都会有拓展点:
1.实例化 Instantiation
2.属性赋值 Popultate
3.初始化 Initialization
4.销毁 Destruction
AbstractAutowireCapableBeanFactory#doCreateBean()方法中:
protected Object doCreateBean(final String beanName, final RootBeanDefinition mbd, final @Nullable Object[] args) throws BeanCreationException {
''''''
if (instanceWrapper == null) {
//1.实例化
instanceWrapper = createBeanInstance(beanName, mbd, args);
}
''''''
try {
//注入属性
populateBean(beanName, mbd, instanceWrapper);
//初始化
exposedObject = initializeBean(beanName, exposedObject, mbd);
}
'''''
return exposedObject;
}销毁,是在容器关闭时调用的,详见ConfigurableApplicationContext#close()。
AbstractAutowireCapableBeanFactory#createBean()方法中:
/**
* Central method of this class: creates a bean instance,
* populates the bean instance, applies post-processors, etc.
* @see #doCreateBean
*/
@Override
protected Object createBean(String beanName, RootBeanDefinition mbd, @Nullable Object[] args)
throws BeanCreationException {
''''''
''''''
try {
// Give BeanPostProcessors a chance to return a proxy instead of the target bean instance.
//for循环调用所有的InstantiationAwareBeanPostProcessor
Object bean = resolveBeforeInstantiation(beanName, mbdToUse);
if (bean != null) {
return bean;
}
}
''''''
try {
Object beanInstance = doCreateBean(beanName, mbdToUse, args);
return beanInstance;
}
''''
}
/**
* Apply before-instantiation post-processors, resolving whether there is a
* before-instantiation shortcut for the specified bean.
* @param beanName the name of the bean
* @param mbd the bean definition for the bean
* @return the shortcut-determined bean instance, or {@code null} if none
*/
@Nullable
protected Object resolveBeforeInstantiation(String beanName, RootBeanDefinition mbd) {
Object bean = null;
if (!Boolean.FALSE.equals(mbd.beforeInstantiationResolved)) {
// Make sure bean class is actually resolved at this point.
//实现InstantiationAwareBeanPostProcessors接口
if (!mbd.isSynthetic() && hasInstantiationAwareBeanPostProcessors()) {
Class<?> targetType = determineTargetType(beanName, mbd);
if (targetType != null) {
bean = applyBeanPostProcessorsBeforeInstantiation(targetType, beanName);
if (bean != null) {
bean = applyBeanPostProcessorsAfterInitialization(bean, beanName);
}
}
}
mbd.beforeInstantiationResolved = (bean != null);
}
return bean;
}由源码可见,在doCreatBean之前会看是否实现了InstantiationAwareBeanPostProcessor接口,会调用其中的InstantiationAwareBeanPostProcessor#postProcessBeforeInstantiation()。
接下来就是进行实例化,实例化后就是属性注入,在InstantiationAwareBeanPostProcessor#populate()中:
protected void populateBean(String beanName, RootBeanDefinition mbd, @Nullable BeanWrapper bw) {
''''''
if (!mbd.isSynthetic() && hasInstantiationAwareBeanPostProcessors()) {
for (BeanPostProcessor bp : getBeanPostProcessors()) {
if (bp instanceof InstantiationAwareBeanPostProcessor) {
InstantiationAwareBeanPostProcessor ibp = (InstantiationAwareBeanPostProcessor) bp;
if (!ibp.postProcessAfterInstantiation(bw.getWrappedInstance(), beanName)) {
continueWithPropertyPopulation = false;
break;
}
}
}
}
''''''在属性注入时候会调用InstantiationAwareBeanPostProcessor#postProcessAfterInstantiation()方法。
接下来就是初始化
/**
* Initialize the given bean instance, applying factory callbacks
* as well as init methods and bean post processors.
* <p>Called from {@link #createBean} for traditionally defined beans,
* and from {@link #initializeBean} for existing bean instances.
* @param beanName the bean name in the factory (for debugging purposes)
* @param bean the new bean instance we may need to initialize
* @param mbd the bean definition that the bean was created with
* (can also be {@code null}, if given an existing bean instance)
* @return the initialized bean instance (potentially wrapped)
* @see BeanNameAware
* @see BeanClassLoaderAware
* @see BeanFactoryAware
* @see #applyBeanPostProcessorsBeforeInitialization
* @see #invokeInitMethods
* @see #applyBeanPostProcessorsAfterInitialization
*/
protected Object initializeBean(final String beanName, final Object bean, @Nullable RootBeanDefinition mbd) {
if (System.getSecurityManager() != null) {
AccessController.doPrivileged((PrivilegedAction<Object>) () -> {
invokeAwareMethods(beanName, bean);
return null;
}, getAccessControlContext());
}
else {
//BeanNameAware BeanClassLoaderAware BeanFactoryAware
invokeAwareMethods(beanName, bean);
}
Object wrappedBean = bean;
if (mbd == null || !mbd.isSynthetic()) {
//postProcessBeforeInitialization
wrappedBean = applyBeanPostProcessorsBeforeInitialization(wrappedBean, beanName);
}
try {
//init()
invokeInitMethods(beanName, wrappedBean, mbd);
}
catch (Throwable ex) {
throw new BeanCreationException(
(mbd != null ? mbd.getResourceDescription() : null),
beanName, "Invocation of init method failed", ex);
}
if (mbd == null || !mbd.isSynthetic()) {
//postProcessAfterInitialization
wrappedBean = applyBeanPostProcessorsAfterInitialization(wrappedBean, beanName);
}
return wrappedBean;
}
private void invokeAwareMethods(final String beanName, final Object bean) {
if (bean instanceof Aware) {
if (bean instanceof BeanNameAware) {
((BeanNameAware) bean).setBeanName(beanName);
}
if (bean instanceof BeanClassLoaderAware) {
ClassLoader bcl = getBeanClassLoader();
if (bcl != null) {
((BeanClassLoaderAware) bean).setBeanClassLoader(bcl);
}
}
if (bean instanceof BeanFactoryAware) {
((BeanFactoryAware) bean).setBeanFactory(AbstractAutowireCapableBeanFactory.this);
}
}
}
源码可见,如果bean实现了BeanNameAware、BeanClassLoaderAware、BeanFactoryAware接口则调用各自的方法。
然后如果实现了BeanPostProcessor接口,则调用BeanPostProcessor#postProcessBeforeInitialization()前置方法,afterPropertiesSet()和init-method()方法
则调用,最后调用BeanPostProcessor#postProcessAfterInitialization()前置方法。
最后看下DefaultListableBeanFactory#preInstantiateSingletons():
@Override
public void preInstantiateSingletons() throws BeansException {
''''''''''''''''
getBean(beanName);
// Trigger post-initialization callback for all applicable beans...
for (String beanName : beanNames) {
Object singletonInstance = getSingleton(beanName);
if (singletonInstance instanceof SmartInitializingSingleton) {
final SmartInitializingSingleton smartSingleton = (SmartInitializingSingleton) singletonInstance;
if (System.getSecurityManager() != null) {
AccessController.doPrivileged((PrivilegedAction<Object>) () -> {
smartSingleton.afterSingletonsInstantiated();
return null;
}, getAccessControlContext());
}
else {
smartSingleton.afterSingletonsInstantiated();
}
}
}
}所有bean初始化完成后,遍历,如果实现了SmartInitializingSingleton,则调用afterSingletonsInstantiated()方法。
总结
