Anaconda + Pycharm 环境配置及汉化
说在前面
尽量一次安装到位,安装不成功,卸载重新来的话运气不好遇到玄学问题,比如怎么装都用不了
(博主经历过,多方救治无果…后来重装系统了)
安装Anaconda
Anaconda 和 Pycharm的 .exe文件
双击Anaconda的安装包,然后正常点击

注意 !!!
这里要选择Just Me,为所有用户安装,会出现安装后权限不够没法用的情况
自行根据各个盘的大小选择安装路径
养成安装路径不要出现中文的好习惯,自行创建目录,我这里创建了python

是否将 python 添加到环境变量,随意,直观区别在于命令行直接敲python,以及它的工具包像pip、conda会不会有反应
Waiting…
OK啊
不管它
安装Pycharm
双击Pycharm



context meun是右键菜单,后面展示会用到





后面是配置Pycharm的环节

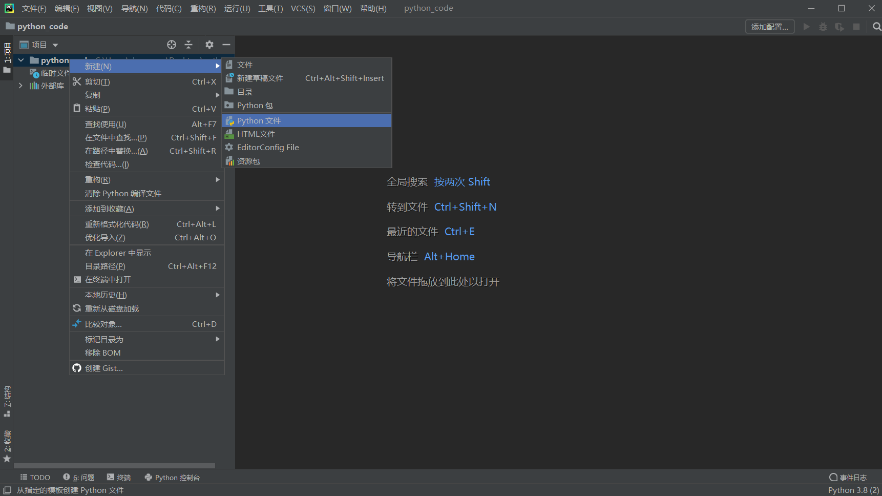
新建一个文件夹,进入
右键,以编辑工程方式打开这个文件
汉化


配置python解释器路径
这是为了pycharm能找到python解释器在哪





等待一下,pycharm把python的环境读取完毕
写个hello world试试


what’s more…
版权声明:本文为qq_45083791原创文章,遵循CC 4.0 BY-SA版权协议,转载请附上原文出处链接和本声明。