哈喽大家好,首先感谢你点开我的博客,如果这篇文章对你有帮助,麻烦帮我点个赞哈。
如果哪里出错了,请指正,谢谢大家
Tomcat下载地址:https://tomcat.apache.org/
下载Tomcat
1)打开上面的地址,进入官网,点击Tomcat9(我这里是演示Tomcat9的下载)

2)选择需要的版本进行加载(我的电脑是64位,下载的是这个,你可以先看看你的是几位,如果是32就选择上面那个)

3)下载之后直接解压,事实上tomcat不需要安装,但需要配置

4)打开文件夹,可以先了解一下各个子文件夹的作用
bin:放一些可执行的脚本文件,比如我们要启动和关闭tomcat的可执行文件也在里面
conf:放一些配置文件
lib:tomcat的依赖jar包
logs:存放日志
temp:存放临时文件
webapps:存放我们的网站的

5)然后启动我们的tomcat,打开bin文件夹,找到startup.bat文件并打开,

6)启动之后,访问我们的本机的8080端口
在浏览器的网址栏中输入 localhost:8080

跳转到这个页面,则说明tomcat启动成功了

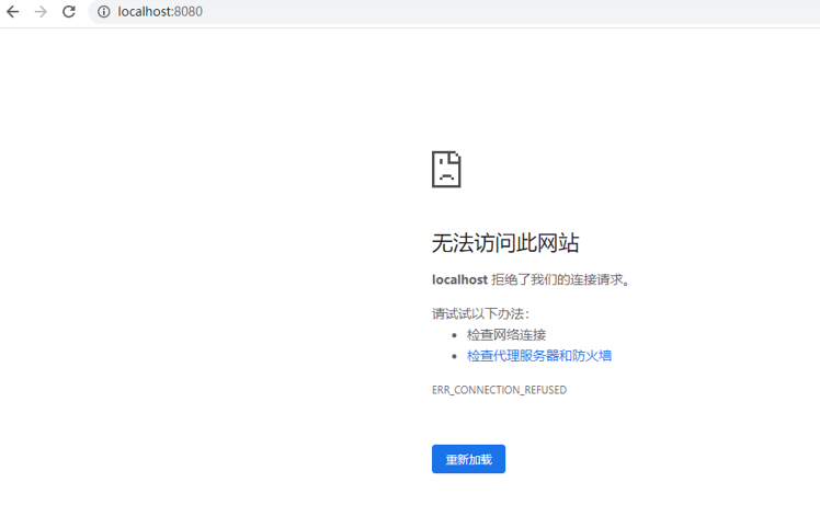
7)现在可以关闭我们的tomcat了,打开shutdown.bat文件就能关闭服务了(也是在bin包下)
8)关闭之后,继续访问我们的 localhost:8080 ,发现不能再访问了

下一篇:在IDEA中配置tomcat
版权声明:本文为weixin_43724203原创文章,遵循CC 4.0 BY-SA版权协议,转载请附上原文出处链接和本声明。