1.LLDP出现的原因
随着网络技术的发展,接入网络的设备的种类越来越多,配置越来越复杂,来自不同设备厂商的设备也往往会增加自己特有的功能,这就导致在一个网络中往往会有很多具有不同特性的、来自不同厂商的设备,为了方便对这样的网络进行管理,就需要使得不同厂商的设备能够在网络中相互发现并交互各自的系统及配置信息。 LLDP(Link Layer Discovery Protocol,链路层发现协议)就是用于这个目的的协议。
当一个设备从网络中接收到其它设备的这些信息时,它就将这些信息以MIB(管理信息库(MIB,Management Information Base))的形式存储起来。
需要注意的是LLDP仅仅被设计用于进行信息通告,它被用于通告一个设备的信息并可以获得其它设备的信息,进而得到相关的MIB信息。它不是一个配置、控制协议,无法通过该协议对远端设备进行配置,它只是提供了关于网络拓扑以及管理配置的信息,这些信息可以被用于管理、配置的目的,如何用取决于信息的使用者。
网络设备可以通过在本地网络中发送LLDPDU(Data Unit/数据单元)来通告其他设备自身的状态。
2.LLDPDU

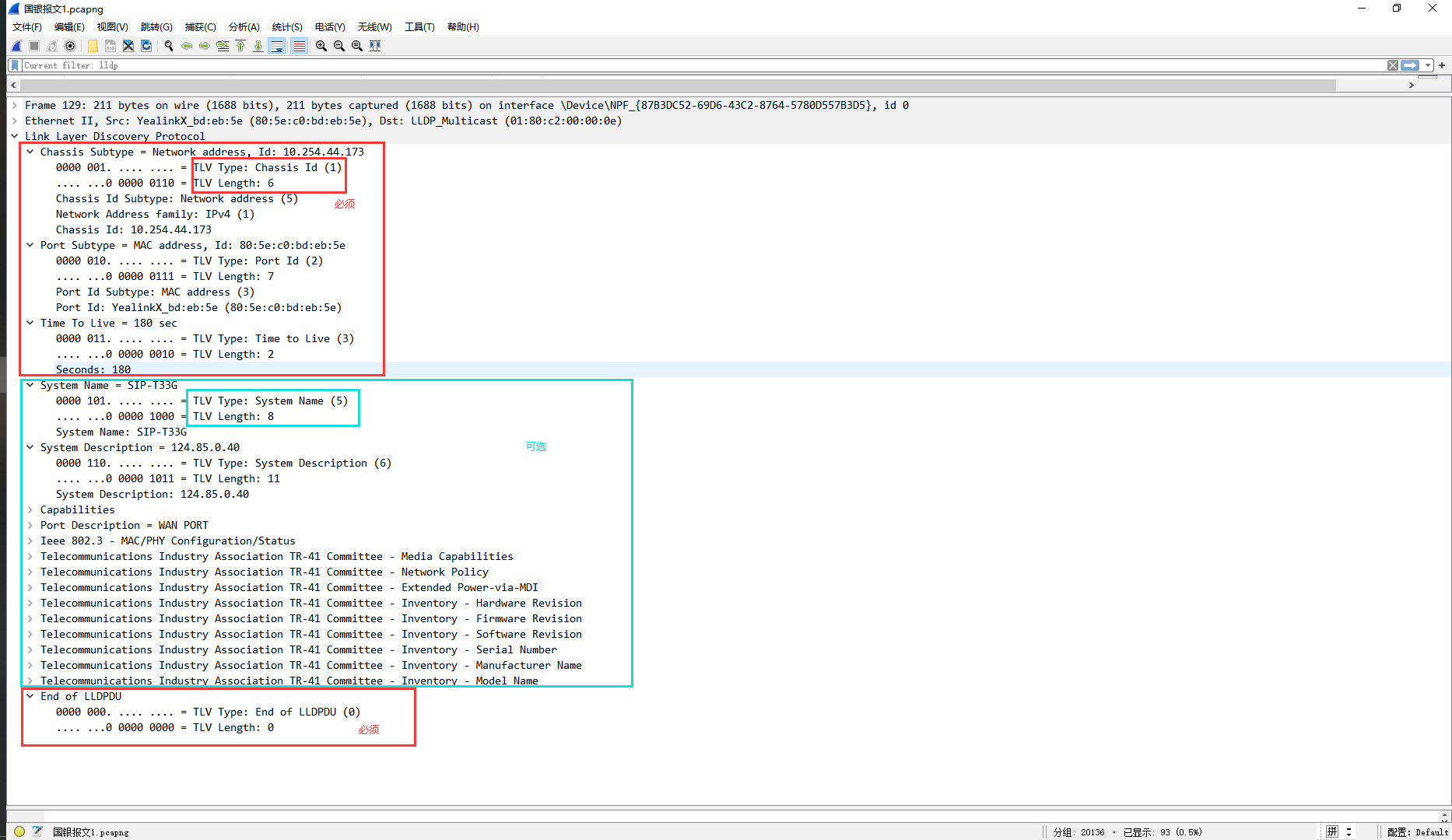
LLDPDU采用了TLV的格式,即type+lenght+value的格式,type表示TLV的类型,length是以字节为单位的TLV的长度,value是该TLV的值。
其中Chassis ID TLV,Port ID TLV Time To Live TLV以及End Of LLDPDU TLV是强制的,必须包含的部分,除此之外在TLV(Time To Live)和(End Of LLDPDU)TLV之间可以包含0个到多个可选的其它TLV(每个LLDPDU最多可携带28种TLV)。
报文中Info:

3.TLV
TLV是组成 LLDPDU的单元,每个 TLV都代表一个信息。

