1.overview

基本引导流程流程:
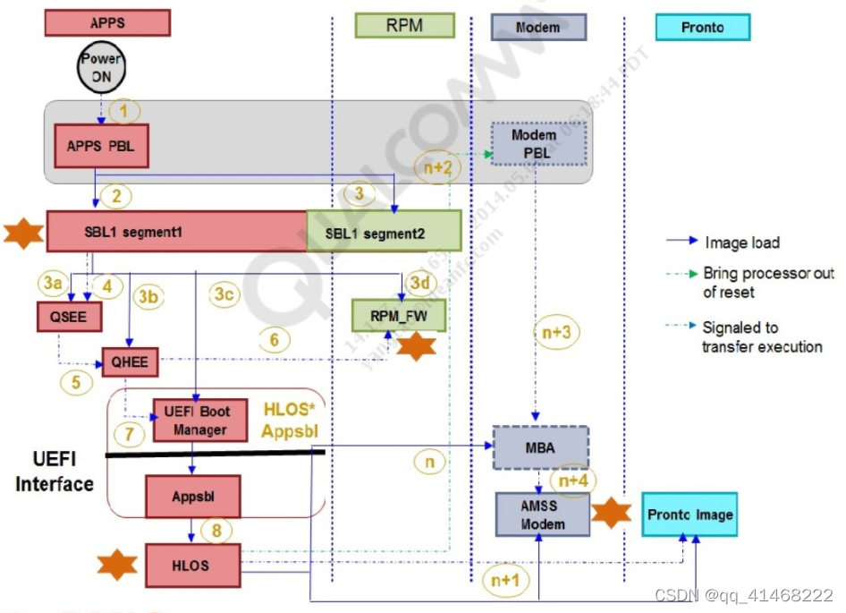
PBL->SBL1->UEFI(XBL+ABL)->OS
1. PBL
芯片ROM中固化的代码,就像BISO
2. SBL1
一级引导程序,一般不开源
3. UEFI
分成XBL和ABL,XBL是平台相关的(主要是一些驱动程序,提供通用接口);ABL是平台不相关的通用程序(通常是fastboot和bootloader),ABL调用XBL实现的通用接口,这里的bootloder可以是linuxloader,LK(lightkernel),uboot等;XBL由高通实现,一般不开源,ABL一般是用户关心的,是主要改动部分
参考链接:
(原创)高通SBL1源码初步分析 | Jimmy's Blog
高通平台Android源码bootloader分析之sbl1(一)_小贼哪里跑。的博客-CSDN博客_高通sbl
高通Android设备启动流程分析(从power-on上电到Home Lanucher启动)_superjaingchao的专栏-CSDN博客_高通启动流程
版权声明:本文为qq_41468222原创文章,遵循CC 4.0 BY-SA版权协议,转载请附上原文出处链接和本声明。