git下载
git下载网址: Git - Downloading Package

git本地仓库的创建
1.将git下载路径存放在环境变量中
此电脑-->右键属性-->高级系统设置-->环境变量-->系统变量中的path添加路径(\git\cmd)
在dos窗口实现

2.创建一个本地仓库(就是一个文件夹,自己想在哪儿建就哪儿建)
3.在码云(gitee)上创建仓库
创建仓库之后

在本地仓库路径--->cmd打开dos命令
将码云上的命令依此输入即可

刷新gitee页面出现以下情况即创建成功

git仓库私有改为开源
git远程仓库传送文件完成,默认为私有的,需要手动在git中在本仓库的管理中更该为开源的。
idea整合git
远程仓库项目克隆到本地仓库
1.在本地仓库路径上cmd-->打开dos命令
输入gitee仓库克隆路径


远程仓库文件克隆到本地仓库即操作成功

在idea中使用git
1.安装插件
点击Settings – Plugins 搜索gitee,然后安装,安装完成之后重启idea
2.配置Gitee账户
点击Settings – Version Control– Gitee,然后点击Add account,添加账户
输入git用户名和密码,登录完成之后会有用户信息
提交新项目到git(第一次)
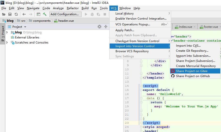
然后打开idea,点击顶部菜单VCS如下图,选择Import into Version Control,选择Share Project on Gitee


然后选择要上传的文件,点击Add

提交完成之后右下角出现成功的信息框

从Gitee 克隆项目到本地
如下图操作

输入Gitee项目的URL,点击Clone,开始克隆

版权声明:本文为m0_59591692原创文章,遵循CC 4.0 BY-SA版权协议,转载请附上原文出处链接和本声明。