
一 现状
随着现代测控技术的提高,数据结构变得越来越复杂多样,测量的数据量也在日益增大。并且由于试验条件的限制,大多数企业的数据管理方式主要是通过各类电子文档将试验数据保存在每个工程师的移动电脑中,再进行汇总存储和共享。这种落后的数据管理方式存在许多弊端,例如:数据易丢失或被修改、数据存放分散、查找数据效率低下、无法共享导致数据利用率低、安全保密性差、无法进行有效的数据分析挖掘工作等。然而一旦影响了试验数据的有效性,企业就需要进行重复的试验工作,这不但增加了研发成本,还可能因为数据的丢失而影响开发进度。

众所周知,汽车试验数据对汽车研发具有重要的参考意义,也是企业重要的技术和知识积累。因此,企业无疑需要一款高效便捷的数据管理工具,以实现对这些存放分散、数据量大、格式多样的试验数据进行有效管理。这将成为企业提高生产力和竞争力的决定性因素。
二 解决方案
风丘科技携手德国HighQSoft公司推出了一款基于ASAM ODS标准的试验数字化平台(WDP),通过试验流程的规范优化、资源的整合共享以及试验全生命周期管理系统的建立来打造了一个全周期、一体化、高效的试验数据管理系统。
试验数字化平台(WDP)建立了贯穿准备、执行、分析、评估四大试验阶段的试验流程,并对产品试验的全过程数据进行全局性溯源和应用,还对试验业务各阶段与环节的工作进行专业协同。它将产品试验过程纳入到统一、规范的平台体系中,从而实现了全面详实、科学准确地记录试验数据,以及高效地管理并共享各阶段的试验数据。它还对试验各环节进度进行记录、跟踪与追溯,由此可为大数据挖掘提供可靠有效的数据基础,并且可帮助企业从试验数据中获取相关知识和经验,从而达到改进产品设计、提高产品质量和增加企业效益的目的。


三 试验数字化平台-WDP
我们对大量需求进行分析后,总结出了汽车试验数据管理的基本特点,确定并划分了平台的功能模块,从而建立了一个实用高效的试验数字化平台(WDP)。该平台是基于ASAM ODS标准开发的,并且完全符合ASAM ODS 6.1标准。此外,该平台可用于各领域的测试数据存储、交换和访问,并且可为客户端提供标准访问API,由此避免了建设后又推倒重来的情况。
试验数字化平台贯穿整个试验过程,对于企业而言,其带来了许多益处,例如:帮助企业优化试验准备、试验执行,高效完成数据挖掘与试验分析;实现快速查找、调用历史试验数据与报告及相关试验信息,追溯历史试验现场;快速进行试验异地、本地协同决策;贯彻试验标准,实现试验流程规范化;缩短试验准备时间,提高试验数据处理、分析效率等。
试验数字化平台(WDP)的主要功能和特点如下:
1. 个人空间
提供便捷的个人应用空间。用户可以随时掌握任务进度,并及时处理待办任务、推进流程进行,使试验人员业务高效化。

2. 任务管理
提供试验任务申请书创建向导,包括试验定义、任务信息、资源配置、试验标准等,规范了试验任务;实现了试验项目、试验标准的统一管理,并可将试验相关信息进行关联。


支持任务进度查看、试验项目统计,以及直观了解任务进展情况。可实现对试验任务的在线追踪,并且可实时展现任务所处阶段和进度,还可对任务到期、延期的情况及时给出预警提示。提供试验任务日程安排表,并支持以多种形式展示安排的试验任务情况,避免了日程冲突。


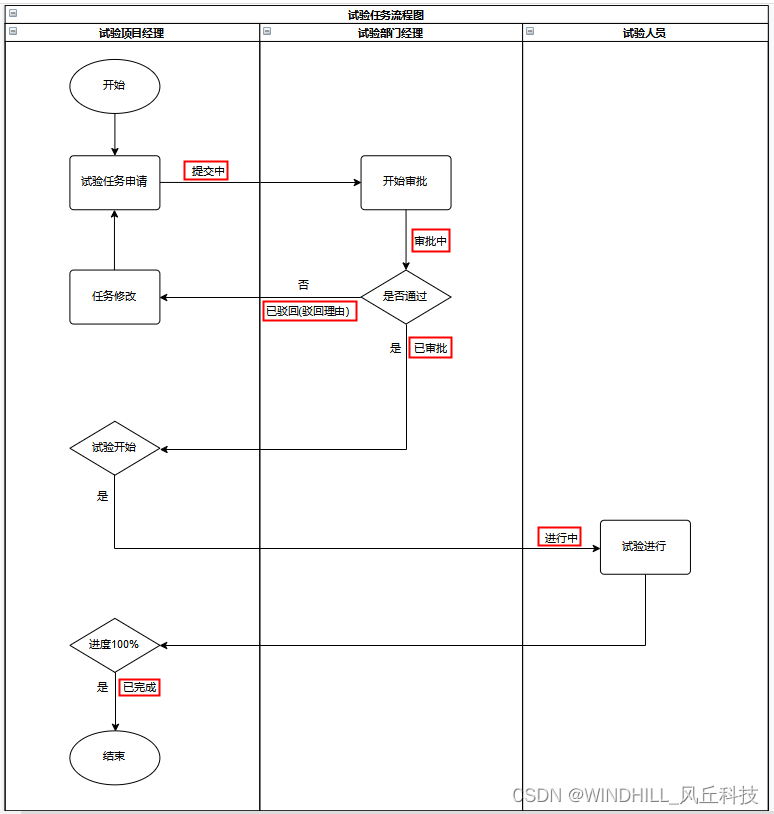
3. 流程管理
提供试验环节的电子流程化作业管理,包括试验任务创建、审批、准备、执行和总结评估的所有阶段,并对流程进行标准化、规范化,由此可减少无效和重复试验,并且可确保试验任务的有效性和准确性以及工作效率的提高。

4. 资源管理
提供对试验设备、试验件、试验人员等资源的综合管理,涵盖各项管理信息与文档资料,记录并跟踪各项资源的流转、检修状态。可实现对试验资源的合理化分配和规范化管理,并且可提高设备合理利用率、减少资源冲突、合理安排各项资源使用计划。

请点击此处,查看剩余30%精彩内容!
| 往期回顾