用户管理系统测试报告
1.项目介绍
本项目是一个用java语言实现的用户管理系统,主要有以下几个功能模块: 账户登陆;添加用户信息;删除某一用户的信息;删除选中的用户信息;分页查询所有用户的信息;模糊查询用户信息;更新用户信息。
2.测试环境
操作系统:windows10
浏览器:Google Chrome
工具:IDEA,selenium,Loadrunner12
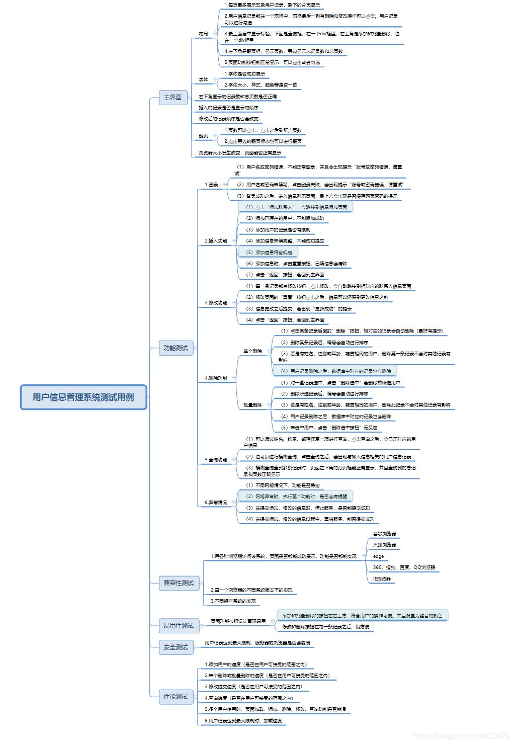
3.测试用例
采用黑盒测试中的等价类划分的方法设计测试用例。
1. 登录功能
| 用例编号 | 操作步骤 | 操作数据 | 预期结果 | 实际结果 | 操作环境 |
|---|---|---|---|---|---|
| 1 | 进入登录页面。点击登录,用户此时没有输入用户名或者密码。 | 无 | 提示:您尚未进行登录,请您登录! | 符合 | windows10,Google Chrome 84.0.4147.89 |
| 2 | 进入登录页面。点击登录,输入错误的用户名或者密码。 | 用户名:zhangsan 密码:123 | 提示:账号或密码错误,请重试! | 符合 | windows10,Google Chrome 84.0.4147.89 |
| 3 | 进入登录页面。点击登录,输入正确的用户名和密码。 | 用户名:guanyu 密码:1234 | 跳转到用户信息列表页面,显示用户信息。页面布局为:【姓名、籍贯、邮箱查询框】、【查询按钮】、【添加联系人按钮】、【删除选中按钮】、【用户信息列表框:包含:选择、编号、姓名、性别、年龄、籍贯、 QQ、邮箱、操作(修改和删除按钮)】。左下角显示页码框、记录数和页码数 | 符合 | windows10,Google Chrome 84.0.4147.89 |
2.添加功能
| 用例编号 | 操作步骤 | 操作数据 | 预期结果 | 实际结果 | 操作环境 |
|---|---|---|---|---|---|
| 1 | 进入添加页面。未输入信息,点击提交 | 姓名:空,性别:男,年龄:空,籍贯:北京,QQ:空,Email:空 | 提示:请输入信息! | 点击提交之后无反应,未出现提示,且页面没有跳转 | windows10,Google Chrome 84.0.4147.89 |
| 2 | 进入添加页面。信息输入不完整,点击提交 | 姓名:admin,性别:男,年龄:30,籍贯:北京,QQ:123456789,Email:空 | 提示:请输入完整信息! | 弹出提示框“添加成功”,点击确认之后跳转到用户信息列表页面 | windows10,Google Chrome 84.0.4147.89 |
| 3 | 进入添加页面。输入相同用户信息,点击提交。 | 姓名:admin,性别:男,年龄:25,籍贯:深圳,QQ:12356431234 ,Email:zan@qq.com | 提示:用户已存在,请勿重复添加 | 弹出提示框“添加成功”,点击确认之后跳转到用户信息列表页面 | windows10,Google Chrome 84.0.4147.89 |
| 4 | 进入添加页面。输入用户信息,点击提交。 | 姓名:zahngsan,性别:女,年龄:25,籍贯:深圳,QQ:12356431234 ,Email:zan@qq.com | 弹出提示框“添加成功”,点击确认之后跳转到用户信息列表页面 | 符合 | windows10,Google Chrome 84.0.4147.89 |
| 5 | 进入添加页面。输入不符合规范的用户信息,点击提交。 | 姓名:admin,性别:男,年龄:25,籍贯:深圳,QQ:张三,Email:张三 | 提示:请输入正确的用户信息! | 弹出提示框“添加成功”,点击确认之后跳转到用户信息列表页面 | windows10,Google Chrome 84.0.4147.89 |
| 5 | 进入添加页面。输入用户信息,点击重置。 | 姓名:夏宁,性别:女,年龄:22,籍贯:西安,QQ:22355431234 ,Email:1234@qq.com | 输入信息清空 | 符合 | windows10,Google Chrome 84.0.4147.89 |
| 6 | 进入添加页面。输入用户信息或者不输入信息,点击返回。 | 无 | 跳转到用户信息列表页面 | 符合 | windows10,Google Chrome 84.0.4147.89 |
3.查询功能
| 用例编号 | 操作步骤 | 操作数据 | 预期结果 | 实际结果 | 操作环境 |
|---|---|---|---|---|---|
| 1 | 进入用户信息列表页面。在查询框不输入信息,点击查询。 | 无 | 页面无反应 | 符合 | windows10,Google Chrome 84.0.4147.89 |
| 2 | 进入用户信息列表页面。在查询框输入姓名或者籍贯或者邮箱,点击查询 。 | 姓名:空,籍贯:上海,邮箱:1266@qq.com | 列出所有符合条件的用户信息记录 ,左下角页码框记录数和页数也相应变化 | 符合 | windows10,Google Chrome 84.0.4147.89 |
| 3 | 进入用户信息列表页面。在查询框输入姓名、籍贯、邮箱,点击查询 。 | 姓名:关于,籍贯:陕西,Email:1262@qq.com | 列出符合条件的用户信息记录 ,左下角页码框记录数和页数也相应变化 | 符合 | windows10,Google Chrome 84.0.4147.89 |
| 4 | 进入用户信息列表页面。随机点击右下角页码框中的数字。 | 无 | 跳转到相应页码,并显示当前页码的用户信息,每页五条记录 | 符合 | windows10,Google Chrome 84.0.4147.89 |
| 5 | 进入用户信息列表页面。点击右下角页码框中的标识符号。 | 上一页标识符号 | 跳转到当前页码的上一页,并显示相应页数的用户信息,每页五条记录 | 符合 | windows10,Google Chrome 84.0.4147.89 |
4.删除功能
| 用例编号 | 操作步骤 | 操作数据 | 预期结果 | 实际结果 | 操作环境 |
|---|---|---|---|---|---|
| 1 | 进入用户信息列表页面。在用户信息列表框中的选择列,随机选中几条,点击删除选中。 | 选中第二页编号为1,2,3的用户 | 弹出提示框“删除成功”,点击确认,挑战到用户信息列表第一页 | 符合 | windows10,Google Chrome 84.0.4147.89 |
| 2 | 进入用户信息列表页面。在用户信息列表框中选中一行,点击操作列的删除按钮 。 | 编号为5,点击删除按钮 | 提示:删除成功,并跳转到用户信息列表的第一页 | 未出现提示,但是删除成功并跳转到用户信息列表的第一页 | windows10,Google Chrome 84.0.4147.89 |
5.修改功能
| 用例编号 | 操作步骤 | 操作数据 | 预期结果 | 实际结果 | 操作环境 |
|---|---|---|---|---|---|
| 1 | 首先进入用户信息列表页面。在用户信息列表框中选中一行,点击操作列的修改按钮 。进入修改页面,对信息进行修改,点击提交 | 进入编号为1的信息修改页面,修改年龄为40,籍贯:广州,QQ:123456789,Email:123@qq.com | 弹出提示框“更新成功”,点击确认,跳转到用户信息列表第一页,并且修改成功 | 符合 | windows10,Google Chrome 84.0.4147.89 |
| 2 | 进入修改页面,未修改信息,点击提交 | 进入编号为1的信息修改页面 | 弹出提示框“更新成功”,点击确认,挑战到用户信息列表第一页 | 符合 | windows10,Google Chrome 84.0.4147.89 |
| 3 | 进入修改页面,修改信息,点击重置 | 进入编号为1的信息修改页面,修改年龄为20,籍贯:西安,QQ:223456789,Email:admin@qq.com | 信息恢复到未修改之前的状态 | 未发生反应 | windows10,Google Chrome 84.0.4147.89 |
| 4 | 进入修改页面,修改信息或者不修改信息,点击返回 | 无 | 跳转到用户信息列表页面 | 符合 | windows10,Google Chrome 84.0.4147.89 |
4.测试过程
单元测试
使用Junit框架对该项目实现的功能进行单元测试。功能测试
对该项目进行系统功能测试,编写测试用例,比如界面、功能、兼容性等。
UI自动化测试
主要对项目的登录功能、添加功能、删除单个用户功能、批量删除功能以及模糊查询功能做了UI自动化测试。
登录功能:通过id定位到用户名输入框和密码输入框,输入信息:用户名:lisi,密码:1236。然后再通过id定位到“提交”按钮,点击进入。
添加功能:
通过xpath定位到“添加联系人”按钮,点击进入添加页面。
通过id定位到姓名输入框,输入信息“admin”
通过tag_name定位到性别选择框,选中“女”
通过id定位到年龄输入框,输入信息“37”
通过xpath定位到籍贯下拉框,选中“西安”
通过id定位到qq输入框,输入信息“1261234334”
通过id定位到Email输入框,输入信息“ym@qq.com”
通过id定位到“提交”按钮,点击之后添加成功
关闭弹出框
单个删除功能:通过xpath定位到某条用户信息最后的“删除”按钮,点击之后删除。
批量删除功能:通过tag_name定位到id为3和4的用户,选中。然后通过xpath定位到“删除选中”按钮,点击之后删除。
模糊查询功能:通过name定位到输入姓名查询框,输入信息“张”。然后通过xpath定位到“查询”按钮,点击之后显示查询到的信息。执行测试脚本,用例全部通过。

并发测试
使用Loadrunner对项目的登录功能进行并发测试。测试性能主要看系统差错率,还有服务器资源消耗情况及平均事务响应时间等。
用户数量为25,系统的各项性能指标:

平均事务响应时间:

本次测试整个流程持续15分钟13秒。CPU运行稳定。事务全部通过,差错率为0。随着运行时间的增加,事务不断被处理,数量减少,平均响应时间开始下降,当并发事务达到一定数量时,被测系统无法处理多余的事务,最后趋于平稳。
用户数量为50 ,系统的各项性能指标:

平均事务响应时间:
本次测试整个流程持续15分钟18秒。CPU运行稳定。事务全部通过,差错率为0。随着运行时间的增加,事务不断被处理,数量减少,平均响应时间开始下降,最后趋于平稳,与25个用户运行时相比,系统趋于平稳时需要的时间更长。
5.软件缺陷
- 用户信息可以重复添加。
- 添加信息时,信息未填完整也能添加成功。
- 添加信息时,未输入信息点击提交没有出现提示。
- 添加信息时,输入不符合要求的信息也能添加成功。
- 删除某一用户信息时,删除成功之后没有出现提示。
- 修改信息页面,重置功能未生效。
- 页码框没有跳转到首页和跳转到尾页功能,用户操作不方便。
- 系统功能单一,无法实现高级功能。
6.改进建议
- 添加信息功能可以利用JavaScript进行表单数据有效性验证,当要求不符合时,通过警告框,给出提示,并重新输入。
- 对系统各个功能添加完整的提示。
- 页码框可以加上跳转到首页和跳转到尾页功能,方便用户操作。
- 对系统进行进一步完善和维护,使用户使用起来更加方便。
- 尽可能增加更多系统功能,加大系统的信息量,使系统满足更多用户的需求。