- Fiddler抓包原理:将抓包工具作为代理服务器用于接收请求和转发响应返回数据。
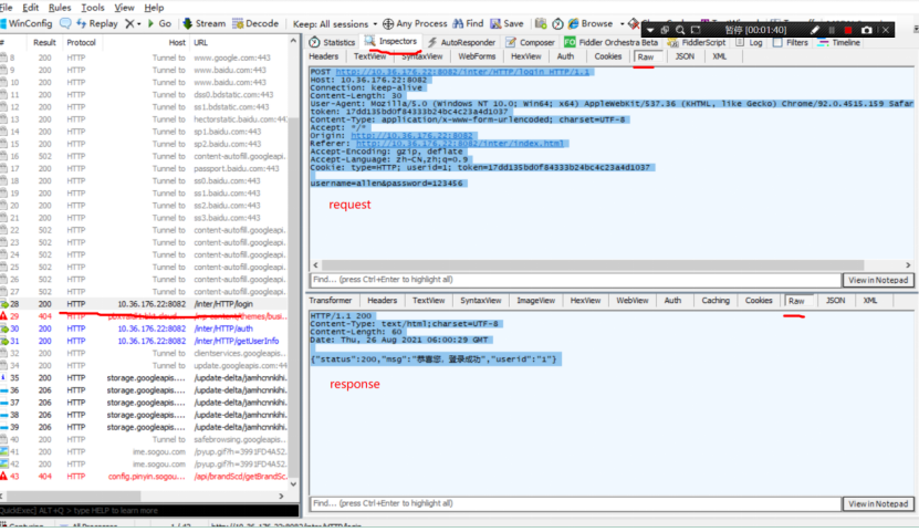
- Fiddler默认抓取HTTP协议数据包, 抓包后, 点击Inspectors, 上半部分为request, 下半部分为 response, 选择raw 查看源数据(没有经过其它方 二次解析/修改的数据).

2.如果想使用fiddler抓取https协议数据,需要对fiddler做设置。
Tools->Options->HTTPS

选择 Trust Root Certificate
3.Filters 过滤器
勾选 use Filters


显示多个域名/ip使用分号隔开即可.

4.断点 篡改请求和响应数据
Rules 选择 automatic breakpoints,两个断点方式
- Before requests 请求前
- After responses 响应后
- 案例 篡改请求数据


4.案例 篡改响应数据


第三步, 点击 run to completion
取消断点: 选择 disable
5. 重定向 Auto Responder:

版权声明:本文为TTina_Liu原创文章,遵循CC 4.0 BY-SA版权协议,转载请附上原文出处链接和本声明。