概述
@Transactional注解相信大家都不陌生,平时在开发中spring框架中经常用到的事物注解。
他的作用就是控制程序执行的原子性,保证程序要提交就一起提交,如果出现错误,则一起进行回滚操作。
但是在使用@Transactional注解的时候有很多需要注意的地方,不然你就会发现这个事物注解会出现失效的情况。
在spring程序中如何去管理事物
事物管理在系统开发中是不可缺少的,在spring中主要提供了两种处理事物的处理方式
编程式
在代码中手动的管理事物提交、回滚的操作,代码侵入性比较强。
try {
//TODO something
transactionManager.commit(status);
} catch (Exception e) {
transactionManager.rollback(status);
throw new InvoiceApplyException("异常失败");
声明式
基于AOP面向切面,他将具体业务于事物处理部分解耦出来,代码侵入性很低,所以实际开发中,声明式事物用的比较多。声明式事物也有两种存在方式,一种是基于TX和AOP的XML配置文件的方式存在,一种就是基于@Transactional注解的方式
@Transactional
@GetMapping("/test")
public String test() {
int insert = cityInfoDictMapper.insert(cityInfoDict);
}
@Transcational说明
@Transcational可以作用在那些地方呢
@Transcational可以作用在接口、类、类方法。
- 作用类:当把
@Transcational注解放在类上时,表示所有该类的public方法都配置上相同的事物属性 - 作用方法:当配置了
@Transcational,方法也配置了@Transcational,那么方法上的事物属性会覆盖掉类上声明的事物属性。 - 作用接口:不推荐这种使用方式,因为一旦标注在
Interface上并且配置了Spring AOP使用CGLib动态代理,将会导致@Transcational失效
@Transactional
@RestController
@RequestMapping
public class MybatisPlusController {
@Autowired
private CityInfoDictMapper cityInfoDictMapper;
@Transactional(rollbackFor = Exception.class)
@GetMapping("/test")
public String test() throws Exception {
CityInfoDict cityInfoDict = new CityInfoDict();
cityInfoDict.setParentCityId(2);
cityInfoDict.setCityName("2");
cityInfoDict.setCityLevel("2");
cityInfoDict.setCityCode("2");
int insert = cityInfoDictMapper.insert(cityInfoDict);
return insert + "";
}
}
@Transcational有哪些属性
propagation属性
propagation代表事物传播行为,默认值为Propagation.REQUIRE
Propagation.REQUIRE:如果当前存在事物,则加入当前事物,如果不存在事物,则创建一个新的事物。(也就是说,A和B方法都添加了事物注解,在A方法调用了B方法,那么B方法则会加入A方法的事物当中去,把这两个事物合并成一个事物。)Propagation.SUPPORTS:如果当前存在事物,则加入当前事物运行,如果不存在事物,则以非事物方式运行。Propagation.MANDATORY:如果当前存在事物,则加入当前事物运行,如果不存在事物,则抛出异常。Propagation.REQUIRES_NEW:重新创建一个新的事物,如果当前存在事物,暂停当前事物。(当类A中的a方法用默认事物传播行为Propagation.REQUIRE,类B中的b方法加上采用Propagation.REQUIRES_NEW事物传播行为,然后在a方法中调用b方法,然而a方法抛出异常了,b方法并没有回滚,因为Propagation.REQUIRES_NEW会暂停a方法中的事物)Propagation.NOT_SUPPORTED:以非事物的方式运行,如果当前存在事物,则暂停当前事物。Propagation.NEVER:始终以非事物的方式运行,如果当前存在事物,则抛出异常。Propagation.NESTED:和Propagation.REQUIRE效果一样。
isolation属性
isolation:事物的隔离级别,默认值为Isolation.DEFAULT
Isolation.DEFAULT:使用数据库默认的隔离级别Isolation.READ_UNCOMMITTED:读未提交Isolation.READ_COMMITTED:读已提交Isolation.REPEATABLE_READ:可重复读Isolation.SERIALIZABLE:串行化
timeout属性
timout:事物超时时间,默认为-1。如果超过等待的时间但事物还没有完成,自动回滚事物
readOnly属性
readOnly:指定事物是否为只读事物,默认值为false;为了忽略那些不需要事物的方法,比如读取数据,可以设置read-only为true。
rollbackFor属性
rollbackFor:抛出指定的异常类型,不回滚事物,也可以指定多个异常类型
noRollbackFor属性**
noRollbackFor:抛出指定的异常类型,不会滚事物,也可以指定多个异常类型
@Transcational失效的场景
结合具体代码分析哪些场景,@Transcational注解会失效
@Transcational应用在非public修饰的方法上
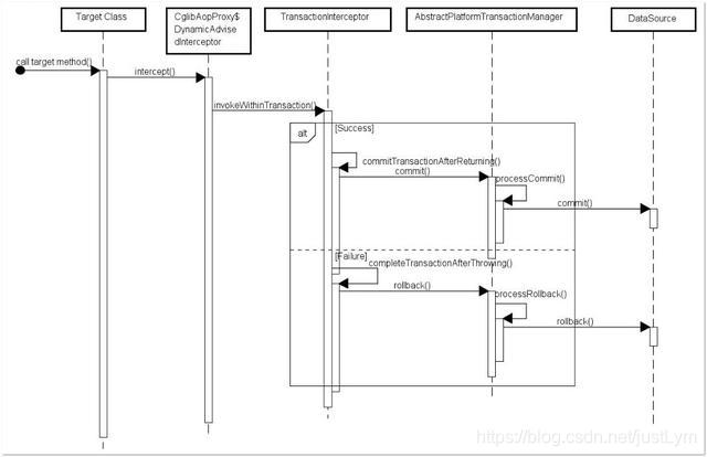
如果@Transcational注解应用在非public修饰的方法上,Transcational将会失效。
之所以会失效是因为在Spring AOP代理时,如上图所示TranscationInterceptor(事物拦截器)在目标方法执行前后进行拦截,DynamicAdvisedInterceptor(CglibAopProxy的内部类)的intercept方法或JdkDynamicAopPorxy的invoke方法间接调用
AbstractFallbackTransactionAttributeSource的 computeTransactionAttribute 方法,获取Transactional 注解的事务配置信息。
protected TransactionAttribute computeTransactionAttribute(Method method,
Class<?> targetClass) {
// Don't allow no-public methods as required.
if (allowPublicMethodsOnly() && !Modifier.isPublic(method.getModifiers())) {
return null;
}
此方法会检查目标方法的修饰符是否为 public,不是 public则不会获取@Transactional 的属性配置信息。
注意:protected、private 修饰的方法上使用 @Transactional 注解,虽然事务无效,但不会有任何报错,这是我们很容犯错的一点。
@Transcational注解属性propagation设置错误
这种失效由于配置错误,若是错误的配置以下三种propagation,事物将不会发生回滚。
这种失效是由于配置错误,若是错误的配置以下三种 propagation,事务将不会发生回滚。
- TransactionDefinition.PROPAGATION_SUPPORTS:如果当前存在事务,则加入该事务;如果当前没有事务,则以非事务的方式继续运行
- TransactionDefinition.PROPAGATION_NOT_SUPPORTED:以非事务方式运行,如果当前存在事务,则把当前事务挂起。
- TransactionDefinition.PROPAGATION_NEVER:以非事务方式运行,如果当前存在事务,则抛出异常。
@Transactional 注解属性 rollbackFor 设置错误
rollbackFor 可以指定能够触发事务回滚的异常类型。Spring默认抛出了未检查unchecked异常(继承自 RuntimeException 的异常)或者 Error才回滚事务;其他异常不会触发回滚事务。如果在事务中抛出其他类型的异常,但却期望 Spring 能够回滚事务,就需要指定 rollbackFor属性。

// 希望自定义的异常可以进行回滚
@Transactional(propagation= Propagation.REQUIRED,rollbackFor= MyException.class
若在目标方法中抛出的异常是 rollbackFor 指定的异常的子类,事务同样会回滚。Spring源码如下:
private int getDepth(Class<?> exceptionClass, int depth) {
if (exceptionClass.getName().contains(this.exceptionName)) {
// Found it!
return depth;
}
// If we've gone as far as we can go and haven't found it...
if (exceptionClass == Throwable.class) {
return -1;
}
return getDepth(exceptionClass.getSuperclass(), depth + 1);
}
同一个类中方法调用,导致@Transactional失效
开发中避免不了会对同一个类里面的方法调用,比如有一个类Test,它的一个方法A,A再调用本类的方法B(不论方法B是用public还是private修饰),但方法A没有声明注解事务,而B方法有。则外部调用方法A之后,方法B的事务是不会起作用的。这也是经常犯错误的一个地方。
那为啥会出现这种情况?其实这还是由于使用Spring AOP代理造成的,因为只有当事务方法被当前类以外的代码调用时,才会由Spring生成的代理对象来管理。
//@Transactional
@GetMapping("/test")
private Integer A() throws Exception {
CityInfoDict cityInfoDict = new CityInfoDict();
cityInfoDict.setCityName("2");
/**
* B 插入字段为 3的数据
*/
this.insertB();
/**
* A 插入字段为 2的数据
*/
int insert = cityInfoDictMapper.insert(cityInfoDict);
return insert;
}
@Transactional()
public Integer insertB() throws Exception {
CityInfoDict cityInfoDict = new CityInfoDict();
cityInfoDict.setCityName("3");
cityInfoDict.setParentCityId(3);
return cityInfoDictMapper.insert(cityInfoDict);
}
异常被你的 catch“吃了”导致@Transactional失效
这种情况是最常见的一种@Transactional注解失效场景,
@Transactional
private Integer A() throws Exception {
int insert = 0;
try {
CityInfoDict cityInfoDict = new CityInfoDict();
cityInfoDict.setCityName("2");
cityInfoDict.setParentCityId(2);
/**
* A 插入字段为 2的数据
*/
insert = cityInfoDictMapper.insert(cityInfoDict);
/**
* B 插入字段为 3的数据
*/
b.insertB();
} catch (Exception e) {
e.printStackTrace();
}
}
如果B方法内部抛了异常,而A方法此时try catch了B方法的异常,那这个事务还能正常回滚吗?
答案:不能!
会抛出异常:
org.springframework.transaction.UnexpectedRollbackException: Transaction rolled back because it has been marked as rollback-only
因为当ServiceB中抛出了一个异常以后,ServiceB标识当前事务需要rollback。但是ServiceA中由于你手动的捕获这个异常并进行处理,ServiceA认为当前事务应该正常commit。此时就出现了前后不一致,也就是因为这样,抛出了前面的UnexpectedRollbackException异常。
spring的事务是在调用业务方法之前开始的,业务方法执行完毕之后才执行commit or rollback,事务是否执行取决于是否抛出runtime异常。如果抛出runtime exception 并在你的业务方法中没有catch到的话,事务会回滚。
在业务方法中一般不需要catch异常,如果非要catch一定要抛出throw new RuntimeException(),或者注解中指定抛异常类型@Transactional(rollbackFor=Exception.class),否则会导致事务失效,数据commit造成数据不一致,所以有些时候try catch反倒会画蛇添足。
数据库引擎不支持事务
这种情况出现的概率并不高,事务能否生效数据库引擎是否支持事务是关键。常用的MySQL数据库默认使用支持事务的innodb引擎。一旦数据库引擎切换成不支持事务的myisam,那事务就从根本上失效了。