
∷
加个星标?约定明早再见~
来源:北京税务

1.概述
1.1. 主要内容
“国家税务总局北京市电子税务局”已实名企业纳税人登录北京市电子税务局后,需要查询社保费管理客户端初始密码时,可以参照此操作手册进行查询操作。
1.2.预期读者
“国家税务总局北京市电子税务局”已实名认证企业纳税人。
1.3. 环境要求
(1)计算机操作系统:建议使用Windows 7、Windows 8或者Windows 10系统;
(2)计算机配置:建议存储器2G以上,硬盘空间8G以上;
(3)浏览器:建议使用IE9或IE9以上版本的浏览器;
(4)其他工具:安装Flash插件、PDF阅读工具(AdobeReader11.0及以上版本)。

2.社保费管理客户端初始密码查询操作流程
2.1. 功能描述
企业纳税人需查询社保费管理客户端初始密码时,可参照以下操作流程进行查询。
2.1.1. 操作说明
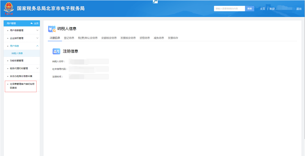
◆企业纳税人以实名认证后的身份登录电子税务局;

◆登录成功后打开“我的信息”,点击“纳税人信息”;
◆在“纳税人信息”界面的左侧栏中选择“社保费管理客户端初始密码查询”菜单;

◆点击进入此界面,可查看企业名称及社保费管理客户端初始密码。


END


推荐阅读
? 致广大缴费人的一封信
? 居民医保缴费注意事项
? 重点保障物资生产企业什么时间可以申请退还增量留抵税额?

点分享

点点赞

点在看
版权声明:本文为weixin_42109925原创文章,遵循CC 4.0 BY-SA版权协议,转载请附上原文出处链接和本声明。