Intellij IDEA 使用 Groovy 脚本一键生成带注解的实体类详细步骤

前言:idea 功能很强大,以前不知道有这样的提升工作效率的方法,虽然有的工具确实可以直接生成实体类,mapper文件,还有dao接口,但是个人觉得涉及到复杂业务还是只生成实体类比较好,后面部分就自己搞定就可以了。

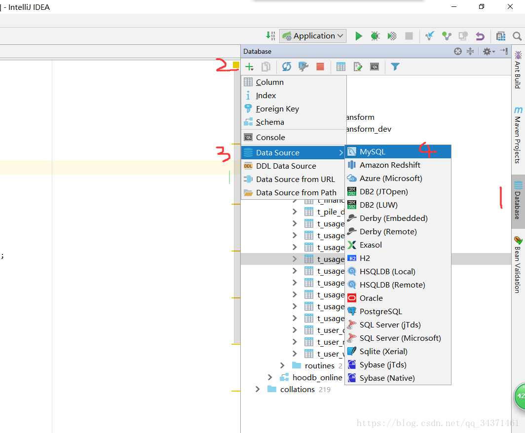
一、连接数据库

打开项目:

1、点击右侧的datesource图标,要是没有该图标,请去自行百度

2、点击 + 号

3、选择 datasource

4、选择 mysql

1、填写一个连接名,随便填什么都行

2、不用选择,默认就行

3、填写数据库连接的 IP地址,比如本地数据库可以填写:localhost或者127.0.0.1

4、填写数据库开放的端口号,一般没设置的话默认都是3306

5、填写你需要连接的数据库名

6、填写数据库的用户名

7、填写数据库密码

8、这里会有一个驱动需要点击下载,图中是已经下载好了

9、填写自己的数据库连接url,然后可以点击9所在按钮进行测试连接,本地连接失败检查是否开启了mysql服务

 连接好了如上图所示,可以看到自己的数据库和表,选择一个表右键,网上教程一般到这里结束,都是选择说Generate POJOs.groovy,然后在弹出窗口选择需要生成的文件夹所在即可。

我选择一张表进行生成示例如下:

表明去除了“_”然后以驼峰方式生成了类名,而且开始的package 路径也不对,重点是没有注释,没有注释,没有注释!

网上搜了一些方法,都不太行,要不就是到处报错,没辙只能自己瞎琢磨。没想到最后也不难,下面就是实现:

右键选择表,在选择Generate POJOs.groovy 的下面那一项:

进来只有Generate POJOs.groovy,右键新建另外一个比如我的叫做:Generate MyPOJOs.groovy,里面内容如下:

import com.intellij.database.model.DasTable
import com.intellij.database.model.ObjectKind
import com.intellij.database.util.Case
import com.intellij.database.util.DasUtil
import java.io.*
import java.text.SimpleDateFormat
 
/*
 * Available context bindings:
 *   SELECTION   Iterable<DasObject>
 *   PROJECT     project
 *   FILES       files helper
 */
packageName = ""
typeMapping = [
        (~/(?i)tinyint|smallint|mediumint/)      : "Integer",
        (~/(?i)int/)                             : "Long",
        (~/(?i)bool|bit/)                        : "Boolean",
        (~/(?i)float|double|decimal|real/)       : "Double",
        (~/(?i)datetime|timestamp|date|time/)    : "Date",
        (~/(?i)blob|binary|bfile|clob|raw|image/): "InputStream",
        (~/(?i)/)                                : "String"
]
 
 
FILES.chooseDirectoryAndSave("Choose directory", "Choose where to store generated files") { dir ->
    SELECTION.filter { it instanceof DasTable && it.getKind() == ObjectKind.TABLE }.each { generate(it, dir) }
}
 
def generate(table, dir) {
    def className = javaClassName(table.getName(), true)
    def fields = calcFields(table)
    packageName = getPackageName(dir)
    PrintWriter printWriter = new PrintWriter(new OutputStreamWriter(new FileOutputStream(new File(dir, className + ".java")), "UTF-8"))
    printWriter.withPrintWriter {out -> generate(out, className, fields,table)}
 
//    new File(dir, className + ".java").withPrintWriter { out -> generate(out, className, fields,table) }
}
 
// 获取包所在文件夹路径
def getPackageName(dir) {
    return dir.toString().replaceAll("\\\\", ".").replaceAll("/", ".").replaceAll("^.*src(\\.main\\.java\\.)?", "") + ";"
}
 
def generate(out, className, fields,table) {
    out.println "package $packageName"
    out.println ""
    out.println "import javax.persistence.Column;"
    out.println "import javax.persistence.Entity;"
    out.println "import javax.persistence.Table;"
    out.println "import java.io.Serializable;"
    out.println "import lombok.Getter;"
    out.println "import lombok.Setter;"
    out.println "import lombok.ToString;"
    Set types = new HashSet()
 
    fields.each() {
        types.add(it.type)
    }
 
    if (types.contains("Date")) {
        out.println "import java.util.Date;"
    }
 
    if (types.contains("InputStream")) {
        out.println "import java.io.InputStream;"
    }
    out.println ""
    out.println "/**\n" +
            " * @Description  \n" +
            " * @Author  Hunter\n" +
            " * @Date "+ new SimpleDateFormat("yyyy-MM-dd").format(new Date()) + " \n" +
            " */"
    out.println ""
    out.println "@Setter"
    out.println "@Getter"
    out.println "@ToString"
    out.println "@Entity"
    out.println "@Table ( name =\""+table.getName() +"\" )"
    out.println "public class $className  implements Serializable {"
    out.println ""
    out.println genSerialID()
    fields.each() {
        out.println ""
        // 输出注释
        if (isNotEmpty(it.commoent)) {
            out.println "\t/**"
            out.println "\t * ${it.commoent.toString()}"
            out.println "\t */"
        }
 
        if (it.annos != "") out.println "   ${it.annos.replace("[@Id]", "")}"
 
        // 输出成员变量
        out.println "\tprivate ${it.type} ${it.name};"
    }
 
    // 输出get/set方法
//    fields.each() {
//        out.println ""
//        out.println "\tpublic ${it.type} get${it.name.capitalize()}() {"
//        out.println "\t\treturn this.${it.name};"
//        out.println "\t}"
//        out.println ""
//
//        out.println "\tpublic void set${it.name.capitalize()}(${it.type} ${it.name}) {"
//        out.println "\t\tthis.${it.name} = ${it.name};"
//        out.println "\t}"
//    }
    out.println ""
    out.println "}"
}
 
def calcFields(table) {
    DasUtil.getColumns(table).reduce([]) { fields, col ->
        def spec = Case.LOWER.apply(col.getDataType().getSpecification())
 
        def typeStr = typeMapping.find { p, t -> p.matcher(spec).find() }.value
        def comm =[
                colName : col.getName(),
                name :  javaName(col.getName(), false),
                type : typeStr,
                commoent: col.getComment(),
                annos: "\t@Column(name = \""+col.getName()+"\" )"]
        if("id".equals(Case.LOWER.apply(col.getName())))
            comm.annos +=["@Id"]
        fields += [comm]
    }
}
 
// 处理类名(这里是因为我的表都是以t_命名的,所以需要处理去掉生成类名时的开头的T,
// 如果你不需要那么请查找用到了 javaClassName这个方法的地方修改为 javaName 即可)
def javaClassName(str, capitalize) {
    def s = com.intellij.psi.codeStyle.NameUtil.splitNameIntoWords(str)
            .collect { Case.LOWER.apply(it).capitalize() }
            .join("")
            .replaceAll(/[^\p{javaJavaIdentifierPart}[_]]/, "_")
    // 去除开头的T  http://developer.51cto.com/art/200906/129168.htm
    s = s[1..s.size() - 1]
    capitalize || s.length() == 1? s : Case.LOWER.apply(s[0]) + s[1..-1]
}
 
def javaName(str, capitalize) {
//    def s = str.split(/(?<=[^\p{IsLetter}])/).collect { Case.LOWER.apply(it).capitalize() }
//            .join("").replaceAll(/[^\p{javaJavaIdentifierPart}]/, "_")
//    capitalize || s.length() == 1? s : Case.LOWER.apply(s[0]) + s[1..-1]
    def s = com.intellij.psi.codeStyle.NameUtil.splitNameIntoWords(str)
            .collect { Case.LOWER.apply(it).capitalize() }
            .join("")
            .replaceAll(/[^\p{javaJavaIdentifierPart}[_]]/, "_")
    capitalize || s.length() == 1? s : Case.LOWER.apply(s[0]) + s[1..-1]
}
 
def isNotEmpty(content) {
    return content != null && content.toString().trim().length() > 0
}
 
static String changeStyle(String str, boolean toCamel){
    if(!str || str.size() <= 1)
        return str
 
    if(toCamel){
        String r = str.toLowerCase().split('_').collect{cc -> Case.LOWER.apply(cc).capitalize()}.join('')
        return r[0].toLowerCase() + r[1..-1]
    }else{
        str = str[0].toLowerCase() + str[1..-1]
        return str.collect{cc -> ((char)cc).isUpperCase() ? '_' + cc.toLowerCase() : cc}.join('')
    }
}
 
static String genSerialID()
{
    return "\tprivate static final long serialVersionUID =  "+Math.abs(new Random().nextLong())+"L;"
}

完成后,点击此处,选择project 切换回来:

这时,我们再次选择表,右键,选择我们自己新建的 groovy,然后选择生成存放的文件夹路径,生成:

可以看到,生成的类名,package路径,以及已经实现了序列化,也加上了注解,指明了每个属性对应的表字段,如果@Table和@Column没有引入包,还请在maven中添加相关依赖:

<dependency>
    <groupId>javax.persistence</groupId>
    <artifactId>persistence-api</artifactId>
    <version>1.0.2</version>
</dependency>

关于 groovy ,个人也是懂得不多,很多东西都是照葫芦画瓢,欢迎各位拍砖共同交流。

PS:之后又有些改进,上述代码已经修改为最新的版本,解决了生成的注释是乱码的问题。

作者:悲凉的秋风

blog.csdn.net/qq_34371461/article/details/80571281

往期精选  点击标题可跳转

Spring Cloud 实战系列之 Zuul 微服务网关搭建及配置

Spring 源码分析(四)容器的基础 XmlBeanFactory(系列文章基于Spring 5.0)

Spring 源码分析(三)容器核心类(系列文章基于Spring 5.0)

Spring 源码分析(二)容器基本用法(系列文章基于Spring 5.0)

Spring 源码分析(一)从基本介绍开始(系列文章基于Spring 5.0)

微软公司将不兼容 IE 的网站自动重定向至 Edge 浏览器

面试官问:MyBatis 日志如何做到兼容所有常用的日志框架?

为什么很多公司强制弃坑 Fastjson 了?主推 Jackson

MySQL 中 delete、truncate、drop 关键字的区别有哪些,该如何选择?

Spring 最常用的 7 大类注解,哪些你还不知道?

点个赞,就知道你“在看”!