原创申明:本文由公众号【猿灯塔】原创,转载请说明出处标注
今天灯塔君讲:
Dubbo及注册中心原理
一.Dubbo意义

网站应用的架构变化经历了一个从所有服务分布在一台服务器上(All in one 、单一应用架构)到 垂直
应用架构 (MVC模式,按照各模块的职能划分)到分布式应用架构(RPC、按照服务不同分布在不同的
服务器上)再到面向服务的架构(SOA,增加调度中心,负责集群的调度和管理)的过程。 Dubbo就
是处在SOA架构阶段的一个远程服务调用框架
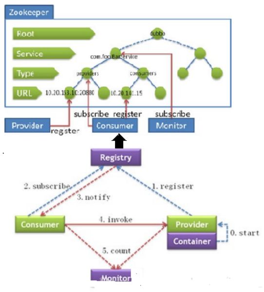
二.系统架构

Dubbo系统分为五个部分:远程服务运行容器(Container),远程服务提供方(Provider)、注册中
心(Register)、远程服务调用者(Consumer)、监控中心(Monitor)。
Dubbo服务调用过程:
- 服务提供方(Provider)所在的应用在容器中启动并运行(这个容器可以说是该
应用部署的tomcat)
- 服务提供方(Provider)将自己要发布的服务注册到注册中心(Registry)
服务调用方(Consumer)启动后向注册中心订阅它想要调用的服务 - 注册中心(registry)存储着Provider注册的远程服务,并将其所管理的服务列表通知给服务调用方(Consumer),且注册中心和提供方和调用方之间均保持长连接,可以获取Provider发布的服
务的变化情况,并将最新的服务列表推送给Consumer - Consumer根据从注册中心获得的服务列表,根据软负载均衡算法选择一个服务提供者(Provider)进行远程服务调用,如果调用失败则选择另一台进行调用。(Consumer会缓存服务列表,即使注册中心宕机也不妨碍进行远程服务调用)
- 监控中心(Monitor)对服务的发布和订阅进行监控和统计服务消费者和提
供者,在内存中累计调用次数和调用时间,定时每分钟发送一次统计数据到监控中心(Monitor);Monitor可以选择Zookeeper、Redis或者Multiast注册中心等,后序介绍。
三.Dubbo + Zookeeper

Dubbo可以用Zookeeper作为注册中心,存储Provider注册的远程服务信息。
Zookeeper采用树形的目录结构来存储信息。
服务提供者启动时: 向 /dubbo/com.foo.BarService/providers 目录下写入自己的URL 地 址
服务消费者启动时: 订阅 /dubbo/com.foo.BarService/providers 目录下的提供者URL 地 址。并向 /dubbo/com.foo.BarService/consumers 目录下写入自己的 URL 地址
监控中心启动时: 订阅 /dubbo/com.foo.BarService 目录下的所有提供者和消费者 URL 地 址。
支持以下功能:
- 当提供者出现断电等异常停机时,注册中心能自动删除提供者信息 当注册中心重启时,能自动恢复注册数据,以及订阅请求
当会话过期时,能自动恢复注册数据,以及订阅请求 - 当设置<dubbo:registry check=“false” />时,记录失败注册和订阅请求,后台定时重试
- 可通过设置<dubbo:registry username=“admin” password=“124” />设置zookeeper 登录信息
- 可通过<dubbo:registry group=“dubbo” />设置 zookeeper 的根节点,不设置将使用无 根树
- 支持 * 号通配符 <dubbo:redistry group="" version="" />,可订阅服务的所有分组 和所有版本的提供者
四.Dubbo + Redis
Redis是一个基于内存的,以Key-Value形式存储数据的高性能Nosql数据库,可以用来存储远程服务信息用作注册中心
使用 Redis 的 Key—Map 结构存储数据结构:
- 主键 Key 为服务名和服务类型:比如./dubbo/com.foo.BarService/providers
或./dubbo/com.foo.BarService/providers,相当于Zookeeper中的第三层目录 - 值 Map 中的 Key 为 URL 地址 ,Map 中的 Value 为过期时间,用于判断脏数据,脏数据由监控中心删除
使用 Redis 的 Publish/Subscribe 事件通知数据变更:
通过事件的值区分事件类型: register , unregister , subscribe , unsubscribe
普通消费者直接订阅指定服务提供者的 Key,只会收到指定服务的 register ,unregister 事件
监控中心通过 psubscribe 功能订阅 /dubbo/* ,会收到所有服务的所有变更事件
调用过程:
- 服务提供方启动时,向 Key:/dubbo/com.foo.BarService/providers 下,添加当前提供者的地址, 并向 Channel:/dubbo/com.foo.BarService/providers 发送 register 事件
- 服务消费方启动时,从 Channel:/dubbo/com.foo.BarService/providers 订阅register 和unregister 事件 并向Key:/dubbo/com.foo.BarService/providers 下,添加当前消费者的地址
- 服务消费方收到 register 和 unregister 事件后,从
Key:/dubbo/com.foo.BarService/providers
下获取提供者地址列表:
- 服务监控中心启动时,从 Channel:/dubbo/* 订阅 register 和 unregister ,以及subscribe 和unsubsribe 事件
- 服务监控中心收到 register 和 unregister 事件后,从Key:/dubbo/com.foo.BarService/providers 下获取提供者地址列表
- 服务监控中心收到 subscribe 和 unsubsribe 事件后,从
Key:/dubbo/com.foo.BarService/consumers 下获取消费者地址列表
365天干货不断,可以微信搜索「 猿灯塔」第一时间阅读,回复【资料】【面试】【简历】有我准备的一线大厂面试资料和简历模板