首先明确一点:学计算框架主要就是学2部分:1.资源调度 2.任务调度
写一个spark程序包含加载配置文件,创建上下文,创建RDD , 调用RDD的算子,用户在算子中自定义的函数
map端:狭窄的理解是MapReduce中的map端,本质就是将数据变成你想要的形式,例如:按照空格切分,乘2等等操作。
shuffle : 分为shuffle write(临时存到本地磁盘)和shuffle read(从磁盘拉数据,同一个分区的拉到一个partition上)阶段,本质就是数据的规整,例如同一个分区的拉到一块。
reduce端:狭窄的理解是MapReduce中的reduce端,本质就是数据的聚合
宽泛的理解2个stage之间,前面的可以说是map端,后面的stage可以理解为reduce端,中间正好需要shuffle过程,且shuffle过程需要再shuffle write阶段将数据暂时存到本地磁盘上。
spark专业术语:
任务相关的专业术语:
1.application:用户写的应用程序(包含2部分:Driver Program(运行应用的main()方法,创建spark上下文 )和Executor Program(用户在算子中自定义的函数))
2.job:一个action类算子触发执行的操作,有多少个action类算子就有多少个job,一个应用程序可以有多个job.
3.stage(阶段):一组任务(task)就是一个stage,例如MapReduce中一组的map task(一个切片对应一个map task),一个job中可以有有多个stage(根据宽依赖为分界线来划分的)
.4.task(任务:底层就是一个thread(线程)):在集群运行时最小的执行单元
集群相关的专业术语:
Master:资源管理的主节点
Worker:资源管理的从节点
Executor:执行任务的进程,运行在worker节点上,负责运行task,负责将数据存储到内存或磁盘,每个application有多个独立的Executors
ThreadPool:线程池,存在与Executor进程中,task在线程池中运行
RDD的依赖关系

RDD有5大特性:
1.一个RDD有多个partition组成。
2.每个算子实质上作用于每个partition上。
3.每个RDD依赖其父RDD.
4.可选项 :分区器是作用于KV格式的RDD上
5.可选项:RDD会提供一系列的最佳的计算位置
父RDD不知道其子RDD,但是子RDD知道的的所有父RDD
1.窄依赖:父RDD与子RDD,partition的关系是一对一,这种情况并没有shuffle过程
例如:map(x=>x.split(" "))
2.宽依赖 : 父RDD与子RDD,partition之间的关系是一对多,这种情况下一般都会导致shuffle数据规整的过程
例如:groupByKey()->相同key的二元组一定在同一个分区中,无参的情况下子RDD的分区数等于父RDD的分区数(也就是会先计算key的hash函数再与父RDD的分区数求余,所以最终的数据一定会散落在这几个分区中),当然你可以传入参数,这个参数用于锁定该子RDD有多少个分区,后面调优的时候会用到。
groupBy:根据指定的作为分组依据,同sortBy和sortByKey
宽窄依赖的作用是:将job切割成多个stage.从祖先RDD开始找,如果是窄依赖继续往下找,以宽依赖为切割点,分为2个stage
那么为什么要划分出stage呢?因为每个stage中的RDD都是窄依赖,没有shuffle过程,且每个partition都是一对一的关系,所以可以在后面以管道的形式使每个partition上的task并行处理 (简单说就是为了是每个task以管道的形式进行计算)
关于stage的一个结论:stage与stage之间是宽依赖,stage内部都是窄依赖
形成一个DAG(有向无环图)需要从最后一个RDD往前回溯:因为子RDD知道父RDD,但是父RDD不知道子RDD

RDD中不是存储的真实数据,而是存储的对数据处理的逻辑过程
对于KV格式的RDD应该说:存储的逻辑过程的返回类型是二元组类型我们称为是KV格式的RDD

每个task作用于partition所在的block或副本所在的节点上(计算向数据移动,本地化可以大大减少网络传输),这里task的计算逻辑(也就是这个展开式),处理的结果并没有落地(存到磁盘的意思),而是以管道的模式,一条一条数据的从partition(逻辑上的,数据存在block上)中读到内存,在内存中一直连续的执行,直到最后执行完这个task才可能会落地,一条接着一条的流式处理,一个task中的数据像流水线一样,多个task是并行计算的。
伪代码中的输出:一条filter的输出,一条map的输出,交替出现,而不是先将filter中的所有数据都打印出来,再打印map的数据。
从这里就能明显感觉到spark计算框架比MapReduce计算框架的优势:基于内存迭代,不需要落地,不需要存储到磁盘,减少了磁盘IO,大大提高了效率。

几个问题:
1.stage中的task(管道模式)并行计算,什么时候会落地磁盘呢?
①如果是stage后面是action类算子
collect:将每个管道中的输出结果收集到driver端的内存中
saveAsTextFile:将每个管道中的输出结果保存到指定目录,可以是本地磁盘,也可以是hdfs中
count:将管道的计算结果统计记录数,返回给Driver
②如果是stage后面是stage
在shuffle write节点会写到本地磁盘暂时存储,因为内存中的数据不够稳定,为了防止reduce task拉取数据失败
2.spark在计算过程中,是不是非常消耗内存?
不是,正常使用,因为管道是很细的不会导致内存过大,多个task并行运算,也是正常使用,但是如果使用控制类算子的 cache,就会消耗大量内存,因为如果一个rdd调用cache(),会将这个管道,开一个口,将数据复制一份放到内存中存储,方便下次运行,但是非常消耗内存。
3.RDD弹性分布式数据集,为什么不存储数据,还依然叫数据集?
因为它有处理数据的能力,可以通过生活的例子来举例说明:例如:滴滴虽然每年一直亏损,但是市值依然很高,因为他虽然没钱,但有创造钱的能力
对比一下spark和MapReduce的计算模式的差异:
mapreduce是1+1=2 2+1=3
spark是1+1+1=3
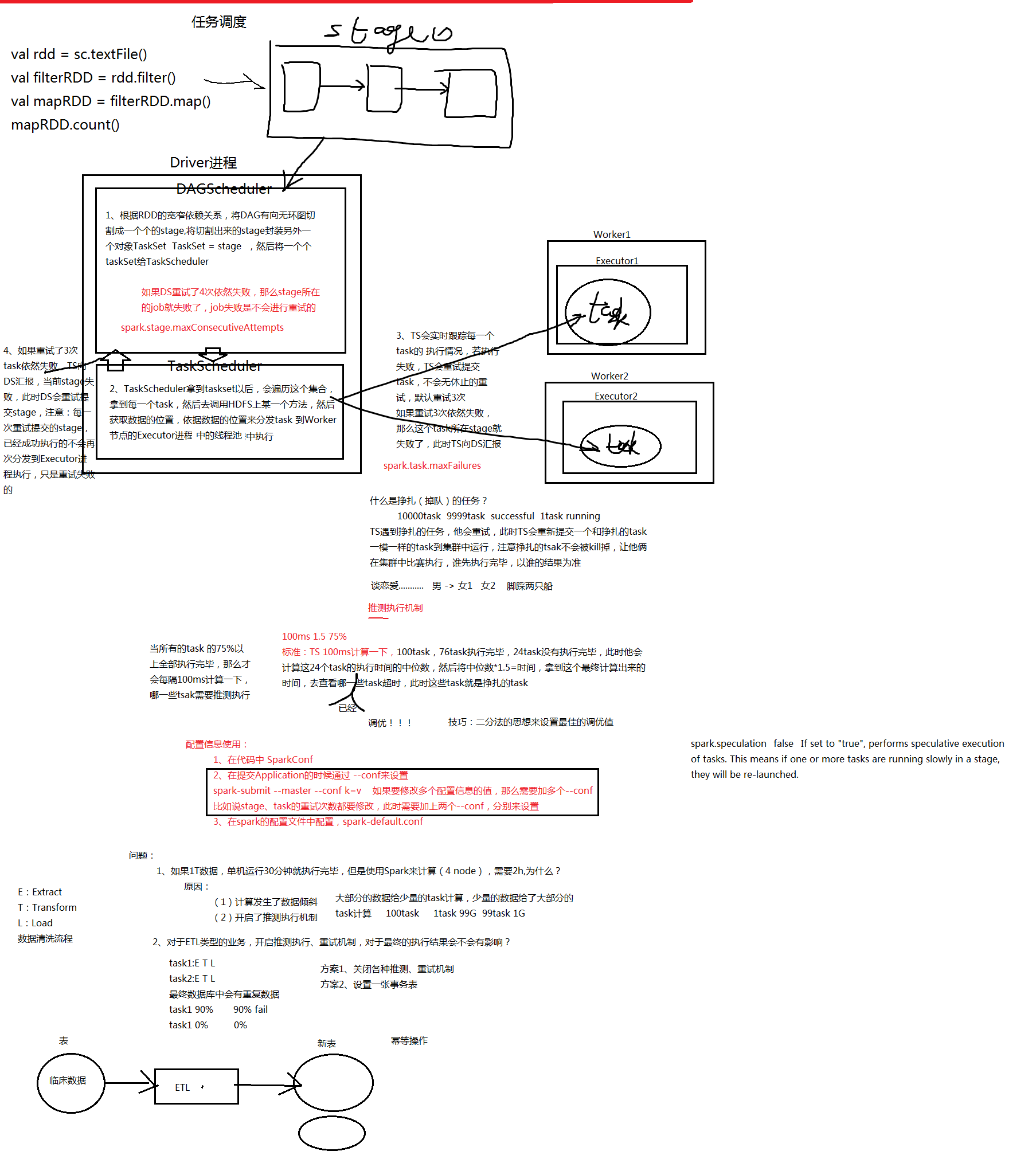
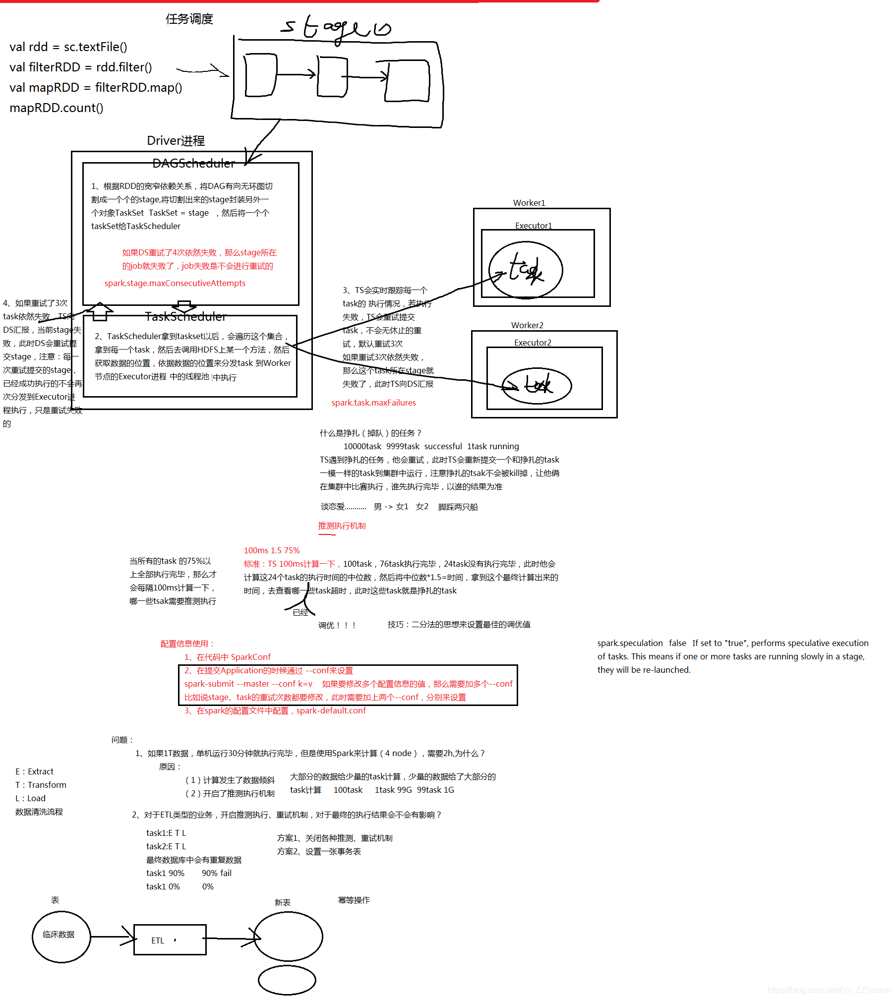
spark的任务调度过程:
1.首先编写一个Application(上面的这个程序缺少一个action算子),一个spark应用程序是基于RDD来操作的,会先创建出相应的RDD对象,然后建立一个系统DAG(有向无环图)
2.DAGScheduler(有向无环图调度器)分割这个DAG,将其分割成多个stage,每个stage中有一组的task,所以也叫TaskSet(任务集合),一个stage就是一个TaskSet
3.将TaskSet提交给TaskScheduler(任务调度器),经由集群管理者发送任务到worker节点运行,监控task,会重试失败的task和掉队的task,不可能无限重试,所以限制重试次数为3次,默认最大失败次数为4次,如果重试了3次还是失败,此时TaskScheduler会向DAGScheduler汇报当前失败的task所在的stage失败,此时DAGScheduler收到汇报也会重试该stage,重试次数默认为4次,注意此时已经成功执行的task不需要再重新执行了,只需要提交失败的task就行,如果stage重试4次失败,说明这个job就彻底失败了,job没有重试。
那么问题是发送到哪个work节点呢?最好是存储节点(HDFS)包含计算节点(这里是spark集群),因为这样为了数据本地化。根据文件名就可以获得该文件的所有信息,根据文件名可以获得每一个block的位置,以及block所在节点的ip等,然后就将task发送到该节点运行就行。
4.task放到work节点的executor进程中的线程池中运行
spark资源调度的方式
spark 使用粗粒度的资源调度
粗粒度的资源调度
在任务执行前申请到所需的所有资源,当所有 task 执行完毕后再释放资源
优点:task 直接使用已经申请好的资源,执行效率高
缺点:所有的 task 执行完毕才释放资源,可能导致集群资源浪费,例如只剩一个 task 迟迟不能结束,那么大量资源将被闲置
细粒度的资源调度
任务执行时,task 自己去申请资源,执行完毕后释放资源
优点:使集群资源得以充分利用
缺点:task 需要自己申请资源,执行效率低
spark on standalone 执行流程
1> worker 节点启动,向 master 汇报信息,该信息被存储在 workers 对象中,workers 底层使用 HashSet 数据结构,为了防止同一台 worker 节点在 master 中注册两次(worker 节点挂掉但是迅速恢复可能会导致此问题)
2> 在客户端提交任务,这里以客户端提交方式为例,首先客户端会启动 driver 进程,然后构建Spark Application的运行环境,创建 SparkContext 对象,这会创建并初始化 TaskScheduler 和 DAGScheduler 两个对象
3> 当两个对象创建完成后,TaskScheduler 会向 master 为 Application 申请资源, Application 的信息会注册在 master 上的 waitingApps 对象中,waitingApps 使用 ArrayBuffer 存储数据
4> 当 waitingApps 集合中的元素发生变化时会回调 schedule() 方法,这时 master 就知道有 Appliacation 在请求执行。master 会去读取 workers 来获取自己掌握的 worker 节点,然后在资源充足的 worker 节点上为 Appliacation 分配资源 -> 通知 worker 节点启动Executor 进程,Executor 进程启动时会在内部初始化一个线程池,用来执行 task
–master 采用轮循方式分配资源,确保整个集群的资源得到充分利用,并有利于后面分发 task 时实现数据本地化
–每一个 worker 节点上默认为 Applacation 启动 1 个 Executor 进程,该 Executor 进程默认使用 1G 内存和该 worker 节点上空闲的所有的核
可通过在提交任务时使用 - -executor-cores 和 - -executor-memory 来手动指定每个 Executor 使用的资源
–spark 采用粗粒度的资源调度,当所有 task 都执行完毕后,才进行资源回收
5> 当 Executor 成功启动后,会去向 TaskScheduler 反向注册,此时 TaskScheduler 就得到所有成功启动的 Executor 的信息

6> SparkContext 对象解析代码构建DAG(有向无环图)交给 DAGScheduler,每一个 job 会构建一个DAG图,DAGScheduler 根据 DAG 中 RDD 的宽窄依赖将其切分成一个个 stage,每个 stage 中包含一组 task,每个 task 因为都是窄依赖,不会产生 shuffle,所以都是 pipeline(管道) 计算模式
7> DAGScheduler 将一个 stage 封装到一个 taskSet 中,传给 TaskScheduler,TaskScheduler拿到后遍历 taskSet ,得到一个个 task,解读其要计算的数据,然后调用 HDFS 的 API 得到数据所在的位置
8> 本着计算向数据靠拢的原则,TaskScheduler 将 task 分发到其所要计算的数据所在的节点的 Executor 进程中,task 最后会被封装到线程池里的一个线程中执行,task 执行的过程中 TaskScheduler 会对其进行监控
9> 如果 task 执行失败,TaskScheduler 会进行重试,再次分发该 task ,最多重试3次;
如果 task 陷入挣扎并且 spark 开启了推测执行,TaskScheduler 会换一个节点分发陷入挣扎的 task,两个 task 谁先执行完就以谁的结果为准
陷入挣扎的判定标准:当75%的 task 已经执行完毕后,这时 TaskScheduler 每隔10ms会计算一次剩余 task 当前执行时间的中值 t,然后以 t 的1.5倍 为标准,未执行完的 task 当前执行时间如果大于 t*1.5 则该 task 被判定为陷入挣扎的 task
10> 如果3次重试后 task 依然执行失败,该 task 所在的 stage 就会被判定为失败,TaskScheduler 会向 DAGScheduler 反馈,DAGScheduler 会重试失败的 stage,最多重试4次,如果4次重试后该 stage 依然失败,则该 job 被判定为失败,程序中止
DAGScheduler 重试 stage 时只会重试 stage 中失败的 task
11> 当所有 task 成功执行完毕后或 job 失败,driver 会通知 master, master 会通知 worker kill 掉 Executor,完成资源回收