ReentrantReadWriteLock,可重入的读写锁,位于java.util.concurrent包下,相比于ReentrantLock属于排他锁,ReentrantReadWriteLock内部分别维护了一个读锁和一个写锁,在对共享资源的使用时,允许多个读线程共享资源,但不允许读和写线程同时访问资源,在多读的并发操作中,其性能远优于ReentrantLock。
ReentrantReadWriteLock的使用很简单,下面是一个很简单的例子:
class Aoo{
private int count;
private ReadWriteLock rwl = new ReentrantReadWriteLock();
public void printCount(){
rwl.readLock().lock();
try {
if(count==10) {
System.out.println("count="+count);
}
}finally {
rwl.readLock().unlock();
}
}
public void addCount(){
rwl.writeLock().lock();
try {
count++;
} finally {
rwl.writeLock().unlock();
}
}
}ReentrantReadWriteLock定义了很多内部类,其结构大致如下图所示:

其中WriteLock和ReadLock就是ReentrantReadWriteLock维护的写锁和读锁类,基于锁的调用都是通过Sync类完成,而Sync有两个子类分别是NonfairSync非公平锁方式和FairSync公平锁方式,而Sync继承自AbstractQueuedSynchronizer,简称AQS,AQS是锁框架中很重要的一个类,提供了一套同步竞争策略,其维护了一个FIFO队列,队列的中的每个成员就是其内部类Node的一个实例,每个Node实例封装了一个参与竞争排队的线程,并且维护了节点的状态信息。
AbstractQueuedSynchronizer的队列模型如下图所示:

下图模拟ReentrantReadWriteLock锁竞争时队列模型的简单演变过程:
![]()







上图大概就是线程等待和重新获取锁的队列演变过程,当然,实际程序中会比这个复杂得多。
AQS中除了了Node节点用来保存竞争线程信息外,还有一个重要变量是state,这是一个int型变量,用来保存同步状态,更新state使用的是cas原子算法,每获取一次锁,state值加1,释放一次锁state减1,对于排他锁来说,state的值表示了线程对锁的重入次数,JUC下的排他锁ReentrantLock就是直接使用的AQS的state。
对于ReentrantReadWriteLock来说,由于它分别维护了读锁和写锁,如果同ReentrantLock一样使用state,那么就无法分别区分读锁状态和写锁状态,所以对于state的使用,ReentrantReadWriteLock会有一套自己的规则。
ReentrantReadWriteLock中用state变量的高16位表示读锁状态,低16位表示写锁状态,具体使用规则如下:
我们知道int类型有32位,我们用二进制表示为:
00000000 00000000 00000000 00000000
如果有一个读锁,那么state的值变为:
00000000 00000001 00000000 00000000
两个读锁,state变为:
00000000 00000010 00000000 00000000
依此类推,读锁最大拥有数:
11111111 11111111 00000000 00000000
计算读锁当前数量时,会将state无符号右移16位,即 state >>> 16 :
00000000 00000000 11111111 11111111 这就是真实读锁个数
写锁拥有低16位,那么一个写锁:
00000000 00000000 00000000 00000001
两个写锁:
00000000 00000000 00000000 00000010
依此类推,写锁最大拥有数
00000000 00000000 11111111 11111111
这个就不需要移位操作了,转化为十进制就是实际的锁拥有数,我们看出,无论读锁,还是写锁,最后最多都是2^16-1=65535个
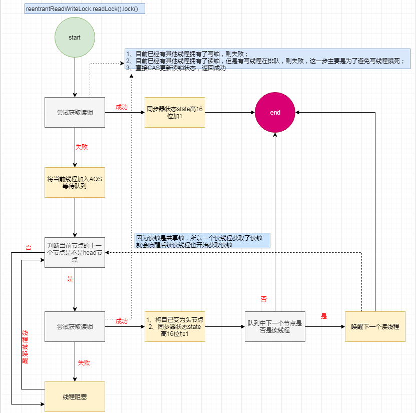
接下来我们看看当我们使用ReentrantReadWriteLock的lock和unlock时发生的逻辑,这里不会直接讲源代码,代码太多,不适合一一贴出来锁,还是用图的方式展现给大家。
a、reentrantReadWriteLock.readLock().lock()

b、reentrantReadWriteLock.readLock().unlock()

c、reentrantReadWriteLock.writeLock().lock()

d、reentrantReadWriteLock.writeLock().unlock()
