问题演示
前台查询:

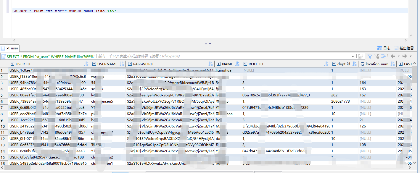
后台执行sql:
结果查出了全量数据

解决方法
SELECT * FROM 表名 WHERE 字段名 like'%/%%'ESCAPE '/'

SELECT * FROM 表名 WHERE 字段名 like'%/aaa%'ESCAPE '/'

从上述查询中,可以看出,在like关键字查询的时候,在第一个模糊查询的百分号后面加入一个斜杠(/),在整条sql后面加上'ESCAPE '/' ,就会把斜杠后面的字符转义,这样就不用担心特殊字符导致整个sql查询失败了
总结:
like'%/aaa%'中,不止局限于斜杠,可以是任意字符,斜杠也可以是任意字符(like'%&aaa%' 或者 like'%@aaa%'),但是,ESCAPE后面跟的字符要与like中的字符保持一致,例如(like'%/aaa%'ESCAPE '/' 或 like'%&aaa%'ESCAPE '&' ),还有一个重点,虽然没有试过,但是还是值得提一下,为了避免歧义,使得sql执行失败,尽量不要用%,例如(like'%%%%' 'ESCAPE '%' 或 like'%%aaa%' 'ESCAPE '%' )
版权声明:本文为Tom_sensen原创文章,遵循CC 4.0 BY-SA版权协议,转载请附上原文出处链接和本声明。