目录
一,统一鉴权
内置的过滤器已经可以完成大部分的功能,但是对于企业开发的一些业务功能处理,还是需要我们自己 编写过滤器来实现的,那么我们一起通过代码的形式自定义一个过滤器,去完成统一的权限校验。
1.1 鉴权逻辑
开发中的鉴权逻辑:
- 当客户端第一次请求服务时,服务端对用户进行信息认证(登录)
- 认证通过,将用户信息进行加密形成token,返回给客户端,作为登录凭证
- 以后每次请求,客户端都携带认证的token
- 服务端对token进行解密,判断是否有效。

如上图,对于验证用户是否已经登录鉴权的过程可以在网关层统一检验。检验的标准就是请求中是否携 带token凭证以及token的正确性。
1.2 代码实现
下面的我们自定义一个GlobalFilter,去校验所有请求的请求参数中是否包含“token”,如何不包含请求 参数“token”则不转发路由,否则执行正常的逻辑。
/**
* 自定义一个全局过滤器
* 实现globalfilter,ordered接口
*/
@Component
public class LoginFilter implements GlobalFilter, Ordered {
/**
* 执行过滤器中的过滤逻辑
* @param exchange
* @param chain
* @return
*/
@Override
public Mono<Void> filter(ServerWebExchange exchange, GatewayFilterChain chain) {
String token = exchange.getRequest().getQueryParams().getFirst("access-token");
if (token == null){
//如果为null,认证失败
System.out.println("没有登录");
exchange.getResponse().setStatusCode(HttpStatus.UNAUTHORIZED);
return exchange.getResponse().setComplete();
}
System.out.println("触发了全局过滤器!");
return chain.filter(exchange);
}
/**
* 指定过滤器执行顺序,返回值越小,执行优先级越高
* @return
*/
@Override
public int getOrder() {
return 0;
}
}
- 自定义全局过滤器需要实现GlobalFilter和Ordered接口。
- 在filter方法中完成过滤器的逻辑判断处理
- 在getOrder方法指定此过滤器的优先级,返回值越大级别越低
- ServerWebExchange 就相当于当前请求和响应的上下文,存放着重要的请求-响应属性、请求实 例和响应实例等等。一个请求中的request,response都可以通过 ServerWebExchange 获取
- 调用 chain.filter 继续向下游执行
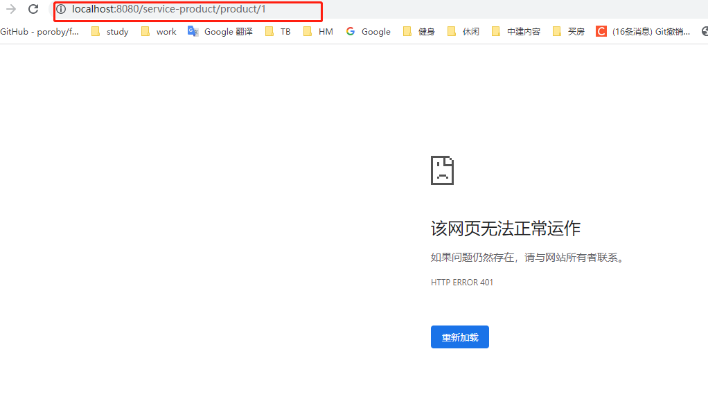
此时,如果我们请求的参数里没有access-token 参数,就会直接展示报错页面

如果有access-token 参数,就会正常返回。

版权声明:本文为qq_41169544原创文章,遵循CC 4.0 BY-SA版权协议,转载请附上原文出处链接和本声明。