一、Android 电池服务
Android电池服务,用来监听内核上报的电池事件,并将最新的电池数据上报给系统,系统收到新数据后会去更新电池显示状态、剩余电量等信息。如果收到过温报警和低电报警,系统会自动触发关机流程,保护电池和机器不受到危害。
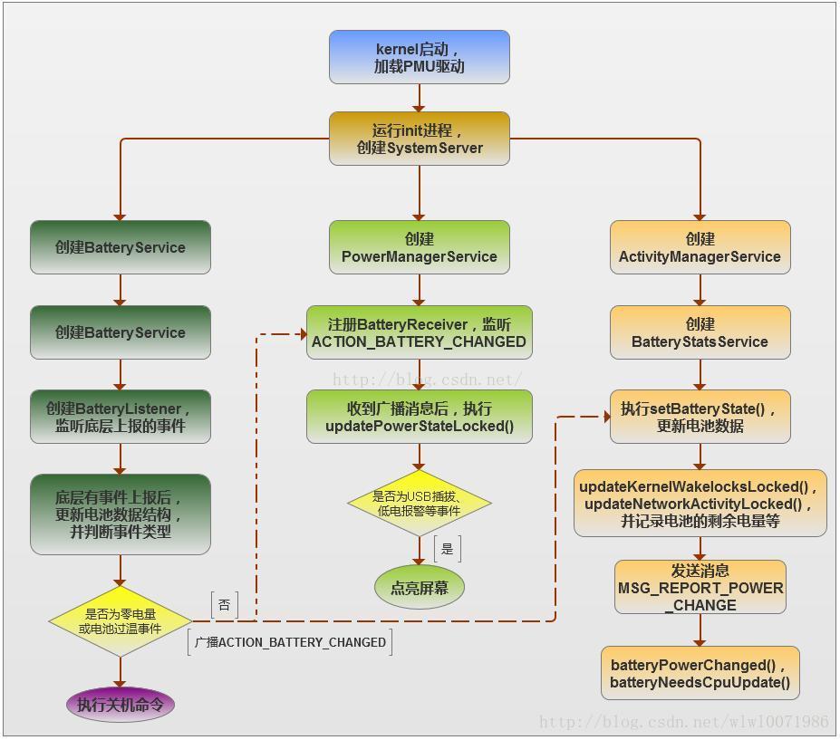
Android电池服务的启动和运行流程:
Android电池服务的源码结构
Framework\base\services\java\com\android\server
├── SystemServer.java
创建BatteryServices、PowerManagerService、ActivityManagerService
├── BatterySevices.java
监听底层上报的battery事件,广播电池发生改变的消息
Framework\base\services\java\com\android\server\am
├── ActivityManagerService.java
创建BatteryStatsService
├── BatteryStatsService.java
统计和记录电池参数的信息
Framework\base\services\java\com\android\server\power
├── PowerManagerService.java
监听电池发生变化的广播消息,并调节系统的电源状态,例如亮屏
Framework\base\core\java\com\internal\os\
├── BatteryStatsImpl.java
统计和记录电池参数的信息,并通知其他模块
System\core\healthd
├── healthd.cpp
创建uevent socket,监听内核上报的内核事件
├── BatteryMonitor.cpp
初始化本地电池数据结构,将power_supply路径下属性节点路径填充进去,
├── BatteryMonitor.h
├── BatteryPropertiesRegistrar.cpp
创建电池属性监听器,并将其注册到Android的系统服务中
├── BatteryPropertiesRegistrar.h二、Healthd
该模型向下监听来自底层的电池事件,向上传递电池数据信息给Framework层的BatteryService用来计算电池电量相关信息,
BatteryService通过传递来的数据来计算电池电量等信息,因此healthd在电池管理系统中起着承上启下的作用。

healthd的具体调用流程深入分析android5.1 healthd这篇文章讲得很清楚。
三、驱动
Android电源管理底层用的是Linux power_supply框架,内核提供给电池驱动的接口是结构体power_supply结构体。
/*文件:kernel/drivers/power*/
struct power_supply {
const char *name;
enum power_supply_type type;
enum power_supply_property *properties;
size_t num_properties;
char **supplied_to;
size_t num_supplicants;
int (*get_property)(struct power_supply *psy,
enum power_supply_property psp,
union power_supply_propval *val);
int (*set_property)(struct power_supply *psy,
enum power_supply_property psp,
const union power_supply_propval *val);
int (*property_is_writeable)(struct power_supply *psy,
enum power_supply_property psp);
void (*external_power_changed)(struct power_supply *psy);
void (*set_charged)(struct power_supply *psy);
/* For APM emulation, think legacy userspace. */
int use_for_apm;
/* Driver private data */
void *drv_data;//add by bhj
/* private */
struct device *dev;
struct work_struct changed_work;
spinlock_t changed_lock;
bool changed;
struct wake_lock work_wake_lock;
struct delayed_work deferred_register_work;
#ifdef CONFIG_LEDS_TRIGGERS
struct led_trigger *charging_full_trig;
char *charging_full_trig_name;
struct led_trigger *charging_trig;
char *charging_trig_name;
struct led_trigger *full_trig;
char *full_trig_name;
struct led_trigger *online_trig;
char *online_trig_name;
struct led_trigger *charging_blink_full_solid_trig;
char *charging_blink_full_solid_trig_name;
#endif
};内核主要通过get_property这个函数指针来获得驱动中的有关电池的信息,而这个函数在内核中只给出了声明,我们在写驱动的时候要自己实现这个函数,即将自己写的函数赋值给这个函数指针,当内核需要驱动中电源信息的时候就回调这个get_property函数。另外,我们写驱动程序的时候又要给用户提供接口,内核中提供给用户的接口就是sysfs,通过读取sysfs文件系统中文件内容,就可以得到电源的信息。内核主要通过两个文件 power_supply_class.c 和 power_supply_core.c,我们调用其中的函数就可以把电源(电池,USB或AC)的信息展现给用户,有关电源的属性写在 /sys/class/powersupply 文件夹下(此文件夹为程序运行后所生成的)。
ac和usb只创建了一个online属性,上层通过判断ac和usb的online状态(1表示设备接入,0表示设备拔出)便可知道当前系统是由什么设备在充电了;而battery则创建了如status、health、present、capacity、batt_vol等等和电池相关的诸多属性,上层通过这些电池属性uevent便可监控电池的当前工作状态了。下面举例是battery,ac和usb同理。
955 static int rk818_battery_get_property(struct power_supply *psy,
956 enum power_supply_property psp,
957 union power_supply_propval *val)
958 {
959 struct rk818_battery *di = power_supply_get_drvdata(psy);
960
961 switch (psp) {
962 case POWER_SUPPLY_PROP_CURRENT_NOW:
963 val->intval = di->current_avg * 1000;/*uA*/ //获取电池电流
964 if (di->pdata->bat_mode == MODE_VIRTUAL)
965 val->intval = VIRTUAL_CURRENT * 1000;
966 break;
967 case POWER_SUPPLY_PROP_VOLTAGE_NOW:
968 val->intval = di->voltage_avg * 1000;/*uV*/ //获取电池电压
969 if (di->pdata->bat_mode == MODE_VIRTUAL)
970 val->intval = VIRTUAL_VOLTAGE * 1000;
971 break;
972 case POWER_SUPPLY_PROP_PRESENT:
973 val->intval = is_rk818_bat_exist(di);
974 if (di->pdata->bat_mode == MODE_VIRTUAL)
975 val->intval = VIRTUAL_PRESET;
976 break;
977 case POWER_SUPPLY_PROP_CAPACITY:
978 val->intval = di->dsoc; //获取电池电量
979 if (di->pdata->bat_mode == MODE_VIRTUAL)
980 val->intval = VIRTUAL_SOC;
981 DBG("<%s>. report dsoc: %d\n", __func__, val->intval);
982 break;
983 case POWER_SUPPLY_PROP_HEALTH:
984 val->intval = POWER_SUPPLY_HEALTH_GOOD;
985 break;
986 case POWER_SUPPLY_PROP_TEMP:
987 val->intval = di->temperature;
988 if (di->pdata->bat_mode == MODE_VIRTUAL)
989 val->intval = VIRTUAL_TEMPERATURE;
990 break;
各能源设备属性概况如下(adb工具cat可以查看):
/sys/class/power_supply/ac/online AC 电源连接状态
/sys/class/power_supply/usb/online USB电源连接状态
/sys/class/power_supply/battery/status 充电状态
/sys/class/power_supply/battery/health 电池状态
/sys/class/power_supply/battery/present 使用状态
/sys/class/power_supply/battery/capacity 电池 level
/sys/class/power_supply/battery/batt_vol 电池电压
/sys/class/power_supply/battery/batt_temp 电池温度
/sys/class/power_supply/battery/technology 电池技术
当供电设备的状态或者电量发生变化后,会调用power_supply_changed(&battery_data->battery)更新这些文件;
//Send uevent.
power_supply_changed(&battery_data->battery);
电池系统从底层向Framework层上报数据的流程:

备注:(Uevent机制)
Uevent是内核通知android有状态变化的一种方法,比如USB线插入、拔出,电池电量变化等等。其本质是内核发送(可以通过socket)一个字符串,应用层(android)接收并解释该字符串,获取相应信息。