深入理解计算机系统——第二章——信息的表示与处理之浮点数,因为内容过多,放在下一个博客(目前还没写完(阔孤笑))

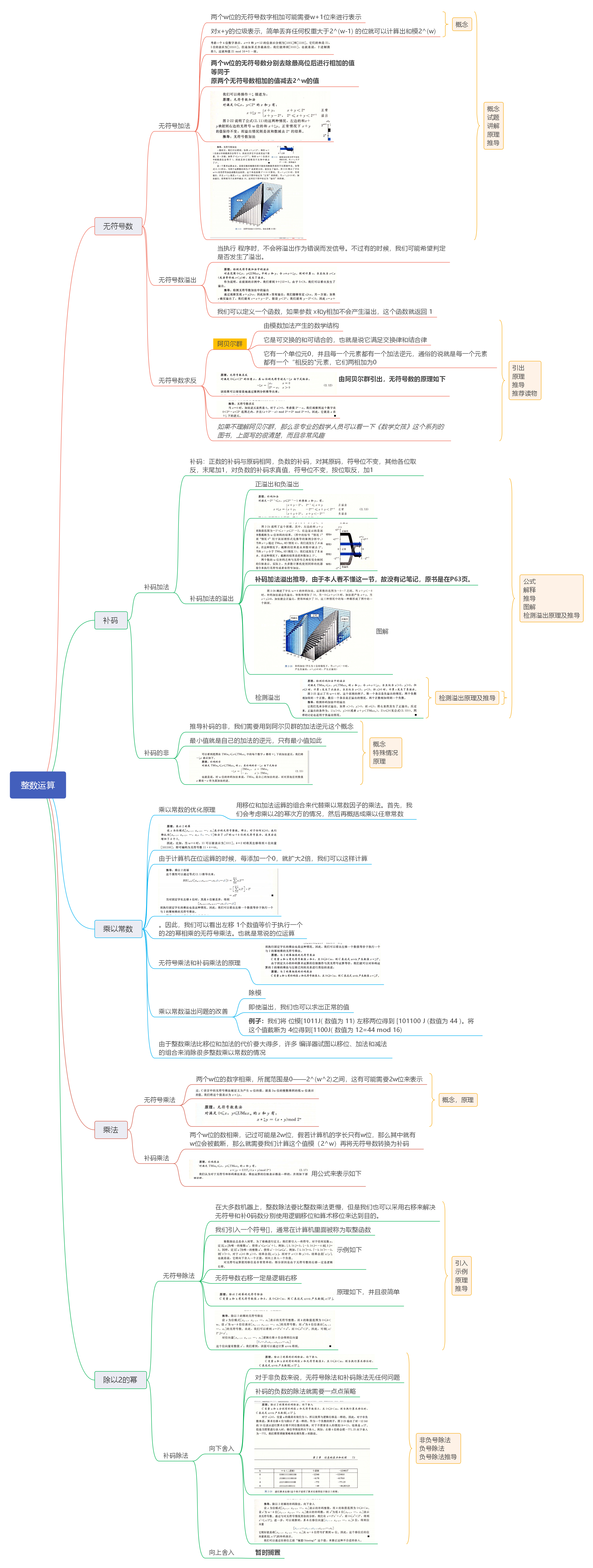
《深入理解计算机系统》第二章思维导图——信息的表示与处理(中)——整数运算(超级详细)
需要原件可以进行留言
版权声明:本文为qq_43761222原创文章,遵循CC 4.0 BY-SA版权协议,转载请附上原文出处链接和本声明。
深入理解计算机系统——第二章——信息的表示与处理之浮点数,因为内容过多,放在下一个博客(目前还没写完(阔孤笑))

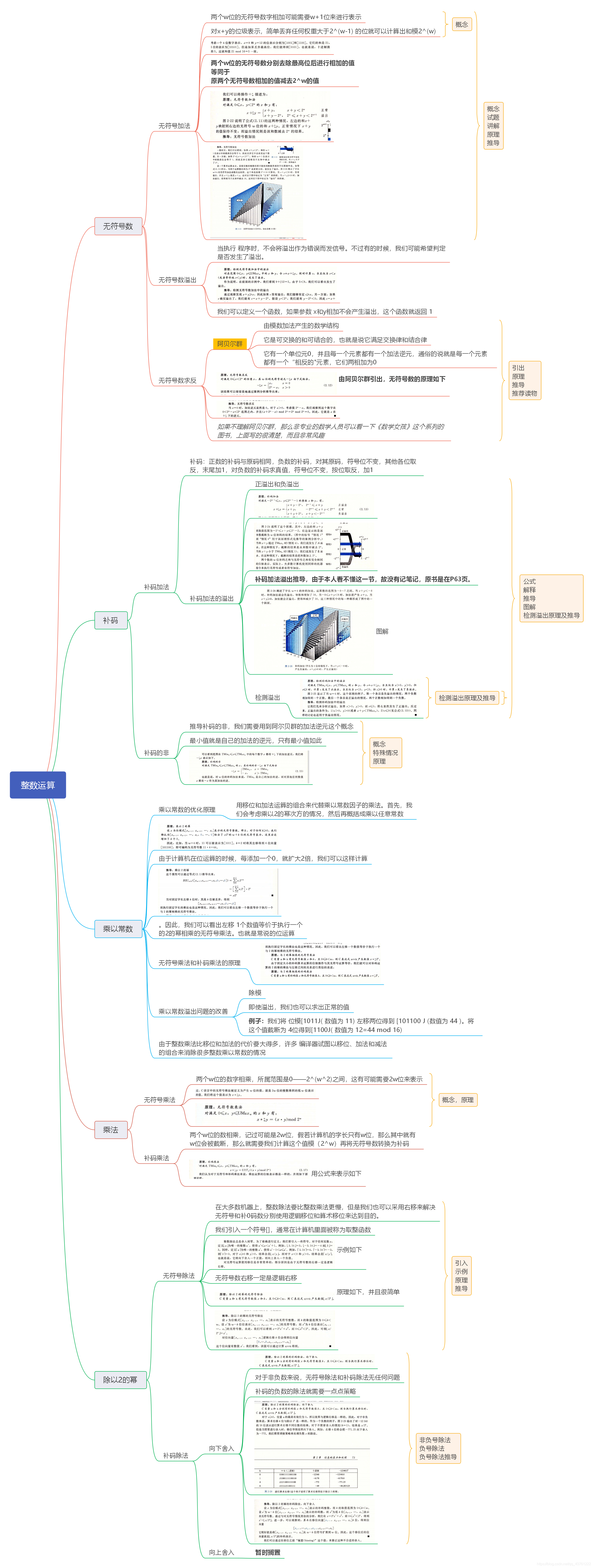
《深入理解计算机系统》第二章思维导图——信息的表示与处理(中)——整数运算(超级详细)
需要原件可以进行留言