目录
1.4、StackTraceElement[] getStackTrace()方法
21、ReentrantReadWriteLock---读写锁
1、退出线程的3种方式:
- 使用退出标志,使线程正常退出。
- 使用stop()强制退出线程, 不推荐使用,它和suspend()、resume()都是被废弃的方法,使用它们可能发生不可预料的结果。
- 使用interrupt()终端线程。
1.1、判断线程是否中断?
- this.interrupted() 获取当前线程是否已经是中断状态,如果是中断状态,会清除中断状态标志,线程会继续执行。
- this.isInterrupted() 获取当前线程是否已经是中断状态,不清楚中断状态标志。
1.2、interrupt()
使用interrupt()方法并不能立即终止我们的线程,它只会将该线程标记位中断状态,当线程内的任务执行完之后,才会真正地终止。如果我们想要立即终止该线程的话,需要在run()方法中去判断线程是否被终止,来主动终止该线程。
抛异常是彻底终止该线程的一种方法。相对于break,return等终止线程的方法,抛异常的方式,让我们可以按照统一的方式来处理被终止的线程,比如获取最后数据,或者清理一些内存啥的。

当线程处于sleep状态的话(当前线程处于TIME WAITING状态),调用interrupt()方法的话,线程会抛出InterruptedException异常。
反之,如果先调用了interrupt()然后在执行sleep的话,还是会抛出相同的异常。

1.3、stop()
stop()----暴力终止线程,不管线程在执行什么任务,会被立即终止,该方法已经被废弃,因为它会造成业务上的不确定性。而且一些清理性工作无法完成。
当我们调用stop()方法是,会抛出ThreadDeath异常,一般我们不需要显示地去捕捉。
1.4、StackTraceElement[] getStackTrace()方法
获取当前线程堆栈跟踪元素数组,也就是获取当前线程执行的方法栈中有多少个方法。
2、suspend()和resume()
suspend()可以暂停当前的线程,并且可以通过resume()来重新唤醒该线程,让该线程继续执行下去,不过这俩方法已经处于被废弃的状态。
对于线程的暂停和重启,可以用wait/notify机制来代替被废弃的suspend/resume。
缺点:在同步方法中,我们要谨慎使用suspend()。当线程A执行了同步方法methodA之后,如果线程A执行了suspend()方法,那么除非调用resume()方法,恢复线程A,并让线程A执行完成,否则其他线程都无法获取到methodA的锁。
3、yield()
yield()方法的作用是放弃当前的CPU资源,让其他任务去占用CPU的执行时间,放弃的时间不确定,有可能刚刚放弃,马上又获得了CPU的时间片。
4、线程优先级
线程可以划分等级,优先级高的线程获取的CPU资源更多,也就是让优先级高的线程获取更多的CPU时间片。线程设置优先级的源码如下:setPriority()。

线程优先级具有继承性,例如:在线程A的run方法中,启动了B线程,并且没有单独给线程B设置优先级的话, 那么线程B的priority的值与线程A的值保持一直。
5、守护线程
Java中分两类线程:一种是用户线程,另一种是守护线程,最典型的守护线程就是GC线程。
6、Synchronized实现原理
在字节码指令中,我们的同步方法使用了ACC_SYNCHRONIZED标记flag来标记该方法为同步方法,当我们线程访问该方法的时候,就需要获取该方法所在对象的锁,才能进入。
在字节码指令中,我们的同步代码块,使用了monitorenter和 moniterexit指令来进行同步处理。


7、脏读(dirty read)
脏读,当我们在线程A中读取一个对象的属性 name 时, 被线程B提前修改了name的值,这样获取的结果和预想的不一样的现象叫做脏读。
8、可重入锁
可重入锁就是指:自己可以再次获取到自己的内部锁。
可重入锁具有继承的特性:当子类继承了父类中的synchronized方法 methodA,重写并且添加上synchronized关键字之后,线程A是可以同时同一个子类对象中的methodA方法和methodB方法的。
当线程执行的代码出现异常时,会自动释放锁。
9、同步方法的弊端,同步代码块的优势
在某些情况下,同步方法是存在弊端的, 如下图:getMsg()方法,存在耗时操作,当我们多个线程访问该方法的时候,线程B必须等待线程A执行完3秒的耗时操作,才会获得锁,然后自己再执行3秒的耗时操作。这种情况是效率非常低的同步方法。

这个时候我们就能使用同步代码快的方式来提高getMsg()方法的执行效率。
通过如下的方式,线程A和线程B就能同时去执行耗时操作,然后在输出数据的时候,按照同步的方式输出,这样就能节省下大约一倍的时间。

对于同步代码块synchronized(this),当我们有多个同步method的时候,它们之间也是同步,这样当两个不相关的方法,被多个线程执行的时候,是存在效率低下的问题,这个时候我们就需要使用synchronized(非this对象),使用多个对象锁,来实现异步执行的效果来提升效率。
10、对象锁
同步方法中,获取的锁都是对象的锁,不是方法的锁。
对于同一个对象objectA,当线程A调用objectA的同步方法methodA时,获取了objectA的锁之后,objectA的其他同步方法,也会处于被锁的状态,其他线程是无法访问的。
println()方法也是同步的。
11、类Class的单例性
每一个*.java文件对应的Class类的实例都是一个,在内存中是单例的。
也就是 同一个Class 类,new出多个不同的对象,它们getClass()的对象是一样的。
静态的synchronized方法,锁的对象是当前类对应的Class的单例, 也就是说不管你new出来多少个对象,它们的锁的对象只有一个。
synchronized(Test.class)和上面的静态同步方法的锁的对象是一样。
12、String常量池
在JVM中,是存在String常量池的,所以当我们使用String对象作为 synchronized(String)同步代码块时,如果两个String对象的值是相等的话,那它们的锁对象也是同一个。
13、Volatile
作用:
- 可见性:B线程能立马看到A线程修改的数据。
- 禁止代码重排序。(可以防止volatile修饰变量 前面的指令不会重排序到后面,但不会阻止volatile前面指令进行重排序。)synchronized也具有相同的功能。
- 原子性:在32位系统中,long double类型的赋值行为未实现原子性操作,需要使用volatile。 在64位系统中是实现的。
- 使用volatile 修饰的int变量 a ,进行a++,操作也是非原子性操作。
- 对于原子性,我们可以使用Atomic 相关类来实现原子性操作。
14、线程间通信(wait/notify)
对于线程的暂停和重启我们可以通过wait/notify方法来实现,同时这样两个方法也是实现线程间通信的方法。
wait/notify机制也可以实现生产者/消费者模式。
wait()方法是Object类的方法,它的作用就是使当前线程进入等待的状态(WAITING),并且释放锁,等待其他线程的通知或者被中断为止。该方法必须在同步方法,或者同步代码块中。
执行了wait()方法的线程会按照队列的方式按顺序存储起来,被重新唤醒也是按照这样的顺序。
notify()也是需要在同步代码块和同步方法中执行,执行notity之后,会唤醒wait队列中的第一个WAITING线程,但是不会立即唤醒,需要当前线程执行完成,从synchronized中退出,释放锁之后,被通知的第一个线程才会重新唤醒,继续执行wait语句后面的语句。
一个notify()只能唤醒一个WAITING状态的线程,除非使用notifyAll()方法。notifyAll()唤醒wait()线程的顺序和notify()唤醒的顺序相反,是以倒序的当时唤醒所有wait的线程。当然唤醒的顺序还取决于JVM。
- 执行wait()方法后,会立即释放锁;
- 执行sleep()方法,不会释放锁;
- 执行notify()方法,不会立即释放锁,需要执行完成后放锁。
wait(long)方法作用:会在long时间内进入TIMED WAITING状态,如果在long时间内被唤醒,则该线程被唤醒,如果时间到了还没被唤醒,则该线程会自动唤醒自己,进行后续的执行。
当然这个过程还需要获取锁,如果没有锁的话,还是会一直处于等待之中。
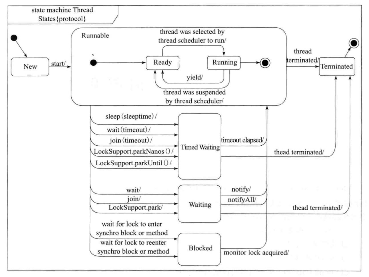
15、线程状态的切换


进入blocked 阻塞状态的情况:
- 线程调用了sleep()方法,主动放弃占用的CPU资源;
- 线程调用了阻塞式IO方法,在该方法返回前,该线程会被阻塞,这时,CPU时间片会被分给其他线程。
- 线程试图获取一个同步监视器,但是该监视器正被其他线程所持有。
- 线程执行wait()后等待通知notify。
- 调用了suspend()方法被挂起。
16、通过管道进行线程通信---字节流
Java中提供了各种各样的输入流/输出流,使我们可以很方便地对数据进行操作。
管道流(pipe stream)是一种特殊的流,用于在不同线程间直接传送数据。一个线程发送数据到输出管道,另一个线程从输入管道中读取数据。
Java中管道流:PipedInputStream PipedOutStream PipedReader PipedWriter.
需要注意的是:我们输入和输出流在创建之后,需要建立管道的连接之后,才能进行数据的传送,如下图3中所示。



17、Join()
Join()方法的作用就在于 当我们在线程A中启动了线程B,如果我们想要等待线程B执行完成之后,再继续线程A中的后续操作的话,就需要使用线程B.join()方法。
join()方法具有使线程排队运行的效果,有些类似同步的运行效果,但是Join()方法与synchronized方法区别:join()方法内部使用了wait()方法进行等待,synchronized使用了锁作为同步。
join()方法、wait()方法与interrupt方法相遇都会抛出interruptException异常。
join(long)方法作用:当线程A在等待特定时间之后,如果线程B还没有执行完成,那么线程A会被唤醒,并在获得锁之后,继续执行后续的操作,不管线程B是否执行完成。
join()方法内部使用了wait方法,所以join方法具有释放锁的特性,而sleep没有该特性。
18、ThreadLocal
ThreadLocal可以通过重写initialValue()方法来实现默认值。
InheritableThreadLocal 可以实现值的继承性,就比如在Main线程中通过同一个ThreadLocal set了一个值,然后在线程main中启动了线程A,然后在A通过这个相同的ThreadLocal去取值的时候,是可以取到main线程中设置的值的,但是使用ThreadLocal的话,取到的是null。实现原理:通过Thread中的inheritableThreadLocals 来实现了,线程A也直接复制了main线程中的inheritableThreadLocals的值。
ThreadLocal是每个线程独有的存储数据的数据类,它在Thread中的存在方式如下:

而ThreadLocalMap其实就是利用数组table和Entry对象实现了可以存储键值对的map类。



19、ReentrantLock + Condition
1、ReentrantLock 是另一个可重入锁,它相对于synchronized 具有更多的灵活性,比如:嗅探锁定,多路分支通知 等功能。
2、相对于Synchronized 中的wait/notify 在ReentrantLock中可以通过Condition对象中的await()/signal()实现相同的效果。
3、当Condition对象A执行await之后,必须用A通过signal唤醒,不能用另一个Condition对象B来唤醒。
ReentrantLock的一些自由方法:
- getHoldCount()----获取当前线程获取该锁的次数,可重入锁的特性。
- getQueueLength()---返回正在等待该Lock的线程的数量。
- getWaitQueueLength(Condition c)---获取正在被该Condition对象所await()的线程的数量。
20、公平锁和非公平锁
公平锁:采用先到先得的策略,每次获得锁之前都会检查队列中有没有排队等待的线程,没有才会尝试获得锁,如果有的话就将当前线程追加到队列中。
非公平锁:采用“有机会插队策略”,一个线程在获取锁之前,会先尝试获取,而不是让队列中的线程先获取,只有获取不到的时候才会吧自己追加到队列中。
公平锁与非公平锁可以通过构造函数的参数fair来决定,true---公平锁; false---非公平锁。

21、ReentrantReadWriteLock---读写锁
ReentrantLock可以实现任何代码块的同步,但是它有一个缺点,对于读写操作来说具有效率低下的可能性。
ReentrantReadWriteLock锁可以实现read 和 write 的分开来锁定,它的锁的规则如下:
- 读与读之间是异步的;
- 读和写之间是同步的;
- 写与写操作也是同步的。
22、Timer + TimerTask
Timer定时器的作用可以帮助我们在制定的时间内执行任务,但是执行该任务需要注意:
如下图:当我们在3秒后执行了输出“Hello”的操作之后,我们的程序并没有停止。而是一直处于运行状态。原因继续往下看。

这是因为当我们在new Timer()对象的时候,Timer类中会创建一个新的线程:
这个线程会开启一个while (true)死循环,而退出该死循环的条件就是执行任务的队列queue必须为null,但是光queue为null还不行,还必须newTasksMayBeScheduled字段等于false,才能从第二个while死循环中退出来,进入到break语句,而newTasksMayBeScheduled字段的变为false,需要执行 Timer 的cancel操作才能完成,所以我们在执行完所需要的任务之后,需要cancel掉该Timer,否则会造成内存泄漏。


需要值得注意的是:
- 当我们在任务执行时间未到的就执行了cancel()操作的话,那么我们的任务也将会被舍弃,不再会被执行。
- Timer的cancel()会取消Timer队列中的所有任务,TimerTask的cancel()只会取消自己本身。
- cancel有时候取消任务会失败,这是因为它没争抢到queue 的锁。
23、单例模式
23.1、饿汉式
饿汉式采用了静态加载的方式,让我们在使用该类的时候就初始化了该对象,并且能实现快速的调用。
缺点:没实现同步,该类中存在其他变量的话,会出现同步问题。

23.2、懒汉式
懒汉式的实现思想就是在我们去获取该实例的时候再去new出来。
这里需要特别注意两点:
- 红色框内利用TestObject1.class 的锁来实现同步,这是因为一个类不管有几个对象,它的class只有一个。
- 绿色框内使用volatile关键字可以让其他线程对objct1实现可见性,同时防止代码的重排序。这是因为在new TestObject1()的时候经历了:
1、memory=allocate() 分配对象的内存空间
2、ctorInstance(memory) 初始化对象
3、object1=memory; 设置object1指向刚分配的内存地址。
这三个过程很有可能被重排序,如果不实用volatile的话。

23.3、静态内置类实现单例模式

23.4、序列化与反序列化单例模式
将单例对象进行序列化,然后使用默认的反序列化行为的话,得到对象是多例的,不是单例。这是因为在反序列化过程中,会创建新的对象。
要想解决该问题,就需要使用如下的readResolve方法,在我们反序列化之后,返回原来的静态对象。

23.5、静态代码块+枚举
除了上面的方法实现单例模式以外,我们还能通过 静态代码块和 枚举的方式来实现单例模式。

