首先有题目可知这是一段乱码,下载文件后打开

按照正常思路我们先用Exeinfo PE查看文件

我们可以看到这是一个VC++写的程序,并且我们发现提示让用ollydbg
1、首先我们先用ida静态分析修改指令
将文件在ida中打开,找到main函数F5查看伪代码 
由于运行之后的是乱码,所以我们猜测生成flag的函数没有执行,因此我们应该把前边的中断函数给nop掉,并且后边退出程序的函数也不能执行,需要跳到弹框函数继续执行。
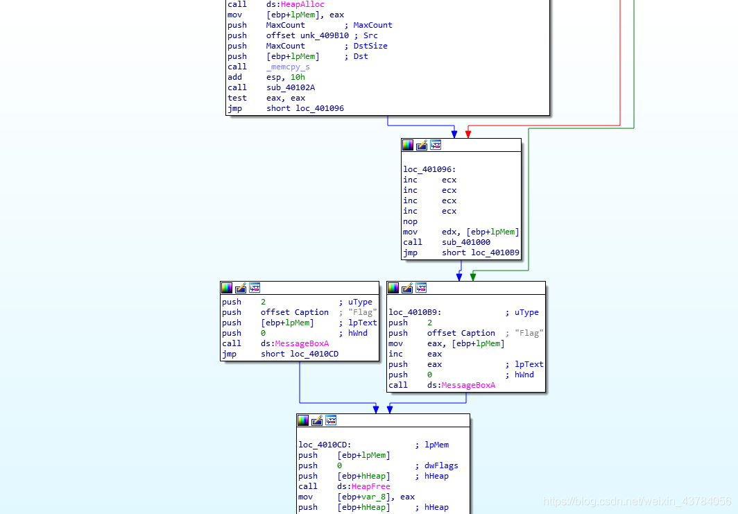
修改之前的代码

修改之后的代码

修改完成后我们运行文件得到flag

2、ollydbg动态调试,nop大法
首先得学会如何用ollydbg,和nop大法,我本人是从B站上边学的(给大家一些借鉴)
将文件导入ollydbg后右键->查找->所有参考文本字串

然后点击第一个ASCII "flag"

向上找到IsDebuggerPresent函数,点击这句汇编,F4让程序运行到此处
F8两次,发现一个跳转,根据之前ida的分析,这应该就是那个if语句的判断,跳过的中间部分就是生成flag的函数,所以我们把这个跳转nop掉

继续F8执行,执行到int 3,这是个中断语句,所以也nop掉

F8执行完生成flag的函数后,有一个大跳转,跳到退出程序的函数,所以我们把这个跳转也给nop掉,继续F8

执行完一个MessageBoxA函数后,弹出一个什么也没有的框,其实这是另外一个弹框函数,真正输出flag的弹框函数是后面那个

点击中止,发现又要执行一个跳转,跳过了我们真正的弹框函数,因此我们把这个跳转也给nop掉,接着F8,就可以看到flag了

版权声明:本文为weixin_50569442原创文章,遵循CC 4.0 BY-SA版权协议,转载请附上原文出处链接和本声明。