前言:idea 功能很强大,以前不知道有这样的提升工作效率的方法,虽然有的工具确实可以直接生成实体类,mapper文件,还有dao接口,但是个人觉得涉及到复杂业务还是只生成实体类比较好,后面部分就自己搞定就可以了。
一、连接数据库
打开项目:
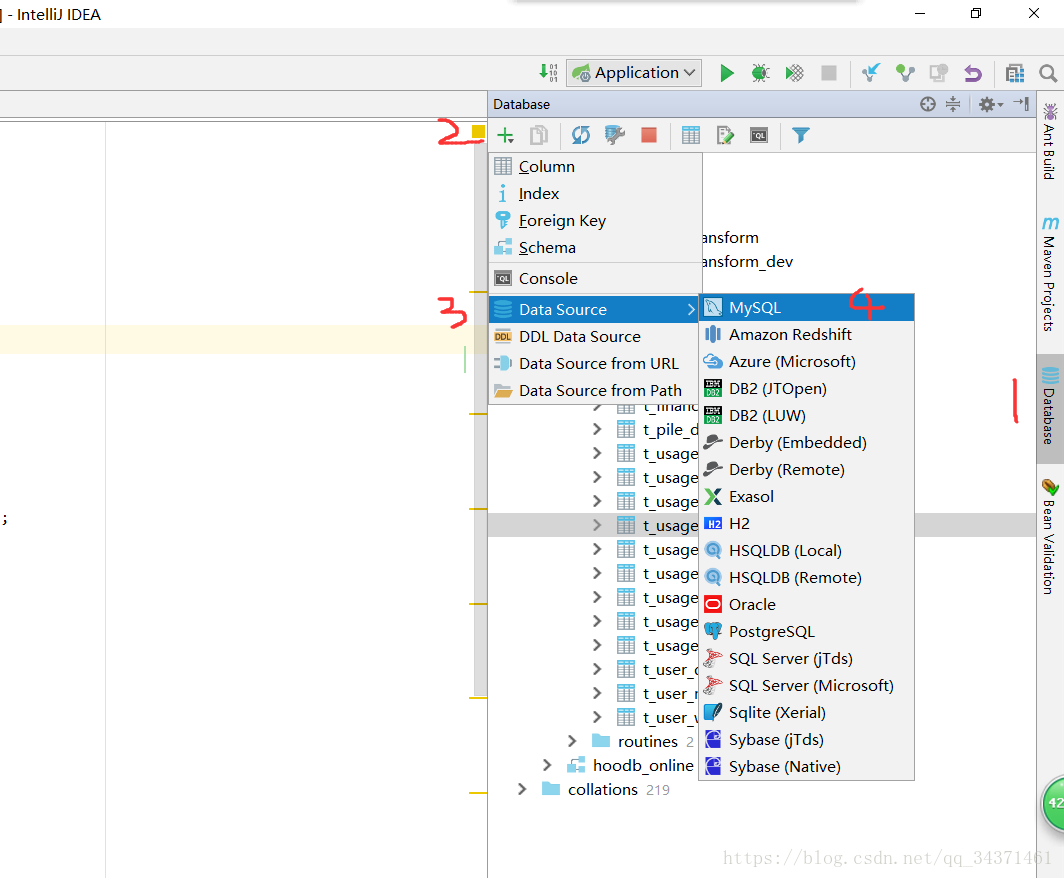
1、点击右侧的datesource图标,要是没有该图标,请去自行百度

2、点击 + 号
3、选择 datasource
4、选择 mysql

1、填写一个连接名,随便填什么都行
2、不用选择,默认就行
3、填写数据库连接的 IP地址,比如本地数据库可以填写:localhost或者127.0.0.1
4、填写数据库开放的端口号,一般没设置的话默认都是3306
5、填写你需要连接的数据库名
6、填写数据库的用户名
7、填写数据库密码
8、这里会有一个驱动需要点击下载,图中是已经下载好了
9、填写自己的数据库连接url,然后可以点击9所在按钮进行测试连接,本地连接失败检查是否开启了mysql服务

连接好了如上图所示,可以看到自己的数据库和表,选择一个表右键,网上教程一般到这里结束,都是选择说Generate POJOs.groovy,然后在弹出窗口选择需要生成的文件夹所在即可。

我选择一张表进行生成示例如下:

表明去除了“_”然后以驼峰方式生成了类名,而且开始的package 路径也不对,重点是没有注释,没有注释,没有注释!
网上搜了一些方法,都不太行,要不就是到处报错,没辙只能自己瞎琢磨。没想到最后也不难,下面就是实现:
右键选择表,在选择Generate POJOs.groovy 的下面那一项:

进来只有Generate POJOs.groovy,右键新建另外一个比如我的叫做:Generate MyPOJOs.groovy,里面内容如下:
import com.intellij.database.model.DasTable import com.intellij.database.model.ObjectKind import com.intellij.database.util.Case import com.intellij.database.util.DasUtil import java.io.* import java.text.SimpleDateFormat /* * Available context bindings: * SELECTION Iterable<DasObject> * PROJECT project * FILES files helper */ packageName = "" typeMapping = [ (~/(?i)tinyint|smallint|mediumint/) : "Integer", (~/(?i)int/) : "Long", (~/(?i)bool|bit/) : "Boolean", (~/(?i)float|double|decimal|real/) : "Double", (~/(?i)datetime|timestamp|date|time/) : "Date", (~/(?i)blob|binary|bfile|clob|raw|image/): "InputStream", (~/(?i)/) : "String" ] FILES.chooseDirectoryAndSave("Choose directory", "Choose where to store generated files") { dir -> SELECTION.filter { it instanceof DasTable && it.getKind() == ObjectKind.TABLE }.each { generate(it, dir) } } def generate(table, dir) { def className = javaClassName(table.getName(), true) def fields = calcFields(table) packageName = getPackageName(dir) PrintWriter printWriter = new PrintWriter(new OutputStreamWriter(new FileOutputStream(new File(dir, className + ".java")), "UTF-8")) printWriter.withPrintWriter {out -> generate(out, className, fields,table)} // new File(dir, className + ".java").withPrintWriter { out -> generate(out, className, fields,table) } } // 获取包所在文件夹路径 def getPackageName(dir) { return dir.toString().replaceAll("\\\\", ".").replaceAll("/", ".").replaceAll("^.*src(\\.main\\.java\\.)?", "") + ";" } def generate(out, className, fields,table) { out.println "package $packageName" out.println "" out.println "import javax.persistence.Column;" out.println "import javax.persistence.Entity;" out.println "import javax.persistence.Table;" out.println "import java.io.Serializable;" out.println "import lombok.Getter;" out.println "import lombok.Setter;" out.println "import lombok.ToString;" Set types = new HashSet() fields.each() { types.add(it.type) } if (types.contains("Date")) { out.println "import java.util.Date;" } if (types.contains("InputStream")) { out.println "import java.io.InputStream;" } out.println "" out.println "/**\n" + " * @Description \n" + " * @Author Hunter\n" + " * @Date "+ new SimpleDateFormat("yyyy-MM-dd").format(new Date()) + " \n" + " */" out.println "" out.println "@Setter" out.println "@Getter" out.println "@ToString" out.println "@Entity" out.println "@Table ( name =\""+table.getName() +"\" )" out.println "public class $className implements Serializable {" out.println "" out.println genSerialID() fields.each() { out.println "" // 输出注释 if (isNotEmpty(it.commoent)) { out.println "\t/**" out.println "\t * ${it.commoent.toString()}" out.println "\t */" } if (it.annos != "") out.println " ${it.annos.replace("[@Id]", "")}" // 输出成员变量 out.println "\tprivate ${it.type} ${it.name};" } // 输出get/set方法 // fields.each() { // out.println "" // out.println "\tpublic ${it.type} get${it.name.capitalize()}() {" // out.println "\t\treturn this.${it.name};" // out.println "\t}" // out.println "" // // out.println "\tpublic void set${it.name.capitalize()}(${it.type} ${it.name}) {" // out.println "\t\tthis.${it.name} = ${it.name};" // out.println "\t}" // } out.println "" out.println "}" } def calcFields(table) { DasUtil.getColumns(table).reduce([]) { fields, col -> def spec = Case.LOWER.apply(col.getDataType().getSpecification()) def typeStr = typeMapping.find { p, t -> p.matcher(spec).find() }.value def comm =[ colName : col.getName(), name : javaName(col.getName(), false), type : typeStr, commoent: col.getComment(), annos: "\t@Column(name = \""+col.getName()+"\" )"] if("id".equals(Case.LOWER.apply(col.getName()))) comm.annos +=["@Id"] fields += [comm] } } // 处理类名(这里是因为我的表都是以t_命名的,所以需要处理去掉生成类名时的开头的T, // 如果你不需要那么请查找用到了 javaClassName这个方法的地方修改为 javaName 即可) def javaClassName(str, capitalize) { def s = com.intellij.psi.codeStyle.NameUtil.splitNameIntoWords(str) .collect { Case.LOWER.apply(it).capitalize() } .join("") .replaceAll(/[^\p{javaJavaIdentifierPart}[_]]/, "_") // 去除开头的T http://developer.51cto.com/art/200906/129168.htm s = s[1..s.size() - 1] capitalize || s.length() == 1? s : Case.LOWER.apply(s[0]) + s[1..-1] } def javaName(str, capitalize) { // def s = str.split(/(?<=[^\p{IsLetter}])/).collect { Case.LOWER.apply(it).capitalize() } // .join("").replaceAll(/[^\p{javaJavaIdentifierPart}]/, "_") // capitalize || s.length() == 1? s : Case.LOWER.apply(s[0]) + s[1..-1] def s = com.intellij.psi.codeStyle.NameUtil.splitNameIntoWords(str) .collect { Case.LOWER.apply(it).capitalize() } .join("") .replaceAll(/[^\p{javaJavaIdentifierPart}[_]]/, "_") capitalize || s.length() == 1? s : Case.LOWER.apply(s[0]) + s[1..-1] } def isNotEmpty(content) { return content != null && content.toString().trim().length() > 0 } static String changeStyle(String str, boolean toCamel){ if(!str || str.size() <= 1) return str if(toCamel){ String r = str.toLowerCase().split('_').collect{cc -> Case.LOWER.apply(cc).capitalize()}.join('') return r[0].toLowerCase() + r[1..-1] }else{ str = str[0].toLowerCase() + str[1..-1] return str.collect{cc -> ((char)cc).isUpperCase() ? '_' + cc.toLowerCase() : cc}.join('') } } static String genSerialID() { return "\tprivate static final long serialVersionUID = "+Math.abs(new Random().nextLong())+"L;" }
完成后,点击此处,选择project 切换回来:

这时,我们再次选择表,右键,选择我们自己新建的 groovy,然后选择生成存放的文件夹路径,生成:

可以看到,生成的类名,package路径,以及已经实现了序列化,也加上了注解,指明了每个属性对应的表字段,如果@Table和@Column没有引入包,还请在maven中添加相关依赖:
<dependency>
<groupId>javax.persistence</groupId>
<artifactId>persistence-api</artifactId>
<version>1.0.2</version>
</dependency>
关于 groovy ,个人也是懂得不多,很多东西都是照葫芦画瓢,欢迎各位拍砖共同交流。