锁的内存语义

锁的内存语义

锁的释放-获取建立的happens-before关系

锁是Java并发编程中最重要的同步机制.锁除了让临界区互斥执行外,还可以让释放锁的线程向获取同一个锁的线程发送信息.
锁释放-获取的示例代码
假设线程A执行writer()方法,随后线程B执行reader()方法.根据happens-before规则,这个过程happens-before关系可以分为3类.

  • 根据程序次序规则,1 happens-before 2,2 happens-before 3;4 happens-before 5,5 happensbefore 6。
  • 根据监视器锁规则,3 happens-before 4
  • 根据happens-before的传递性,2 happens-before 5

上述happens-before关系的图形化表示形式如下图所示
happens-before关系图

每一个箭头链接的两个节点,代表了一个happens-before关系。黑色箭头表示程序顺序规则;橙色箭头表示监视器锁规则;蓝色箭头表示组合这些规则后提供的happens-before保证。

上图中在线程A释放了锁之后,随后线程B获取同一个锁。在上图职工2 happens-before 5,因此,线程A在释放锁之前所有可见的共享变量,在线程B获取同一个锁之后,将立刻变得对线程B可见。


锁的释放和获取的内存语义

当线程释放锁时,JMM会把该线程对应的本地内存的共享变量刷新到主内存.以上面的MonitorExample程序为例,A线程释放锁后,共享数据的状态示意图如图下图所示。
共享数据的状态示意图

当线程获取锁时,JMM会把该线程所对应的本地内存置为无效.从而使得被监视器保护的临界代码必须从主内存中读取共享变量.

锁获取的状态示意图
对比锁释放-获取内存语义与volatile写-读的内存语义可以看出:锁释放与volatile写有相同的内存语义;锁获取与volatile读有相同的内存语义。

对锁释放和锁获取的内存语义小结

  • 线程A释放一个锁,实质上是对线程A向接下来要获取这个锁的某个线程发出了(线程A对共享变量所做修改的)消息
  • 线程B获取一个锁,实质上是线程B接收之前某个线程发出的(在释放这个锁之前对共享变量所做修改的)消息
  • 线程A释放锁,随后线程B获取这个锁,这个过程实质上是线程A通过主内存向线程B发送消息(共享变量).

锁内存语义的实现

示例代码

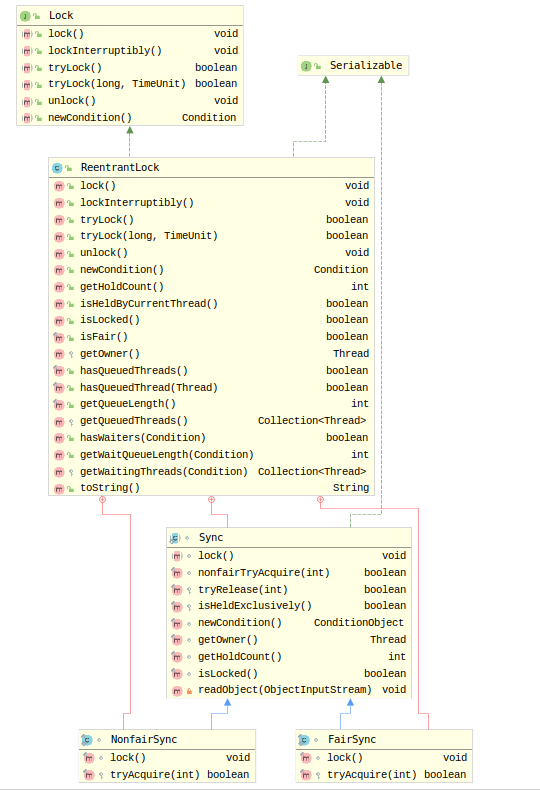
ReentrantLock的实现依赖于Java同步器框架AbstractQueuedSynchronizer(AQS)。AQS使用一个整型的volatile变量(命名为state)来维护同步状态
ReentrantLock的类图
ReentrantLock分为公平锁和非公平锁

公平锁

使用公平锁时,加锁方法lock()调用轨迹如下。
1)ReentrantLock:lock()。
2)FairSync:lock()。
3)AbstractQueuedSynchronizer:acquire(int arg)。
4)ReentrantLock:tryAcquire(int acquires)。
在第4步真正开始加锁,下面是该方法的源代码。

从上面源代码中我们可以看出,加锁方法首先读volatile变量state。
在使用公平锁时,解锁方法unlock()调用轨迹如下.
1)ReentrantLock:unlock()。
2)AbstractQueuedSynchronizer:release(int arg)。
3)Sync:tryRelease(int releases)。
在第3步真正开始释放锁,下面是该方法的源代码。

从上面的源代码可以看出,在释放锁的最后写volatile变量state.

公平锁在释放锁的最后写volatile变量state,在获取锁时首先读这个volatile变量.根据volatile变量的happens-before规则,释放锁的线程写在volatile变量之前可见的共享变量,在获取锁的线程读取同一个volatile变量后立即变得对获取锁的线程可见.

非公平锁

非公平锁的释放和公平锁完全一样,所以这里仅仅分析非公平锁的获取。使用非公平锁时,加锁方法lock()调用轨迹如下。
1)ReentrantLock:lock()。
2)NonfairSync:lock()。
3)AbstractQueuedSynchronizer:compareAndSetState(int expect,int update)。
在第3步真正开始加锁,下面是该方法的源代码。

该方法以原子操作的方式更新state变量,把Java的compareAndSet()方法调用简称为CAS。JDK文档对该方法的说明如下:如果当前状态值等于预期值,则以原子方式将同步状态设置为给定的更新值。此操作具有volatile读和写的内存语义。

编译器不会对volatile读与volatile读后面的任意内存操作重排序;编译器不会对volatile写与volatile写前面的任意内存操作重排序。组合这两个条件,意味着为了同时实现volatile读和volatile写的内存语义,编译器不能对CAS与CAS前面和后面的任意内存操作重排序.

公平锁和非公平锁的内存语义小结
·公平锁和非公平锁释放时,最后都要写一个volatile变量state。
·公平锁获取时,首先会去读volatile变量。
·非公平锁获取时,首先会用CAS更新volatile变量,这个操作同时具有volatile读和volatile写的内存语义。

锁释放-获取的内存语义的实现至少有下面两种方式

  • 利用volatile变量的写-读所具有的内存语义。
  • 利用CAS所附带的volatile读和volatile写的内存语义。

concurrent包的实现

由于Java的CAS同时具有volatile读和volatile写的内存语义,因此Java线程之间的通信现在有了下面4种方式。

  • A线程写volatile变量,随后B线程读这个volatile变量
  • A线程写volatile变量,随后B线程用CAS更新这个volatile变量
  • A线程用CAS更新一个volatile变量,随后B线程用CAS更新这个volatile变量
  • A线程用CAS更新一个volatile变量,随后B线程读这个volatile变量

Java的CAS会使用现代处理器上提供的高效机器级别的原子指令,这些原子指令以原子方式对内存执行读-改-写操作,这是在多处理器中实现同步的关键(从本质上来说,能够支持原子性读-改-写指令的计算机,是顺序计算图灵机的异步等价机器,因此任何现代的多处理器都会去支持某种能对内存执行原子性读-改-写操作的原子指令)。同时,volatile变量的读/写和CAS可以实现线程之间的通信。把这些特性整合在一起,就形成了整个concurrent包得以实现的基石。如果我们仔细分析concurrent包的源代码实现,会发现一个通用化的实现模式。

  • 声明共享变量为volatile变量
  • 使用CAS的院子条件更新来实现线程之间的同步,同时配合volatile的读/写和CAS所具有的volatile读和写的内存语义来实现线程之间的通信.

AQS,非阻塞数据结构和原子变量类(java.util.concurrent.atomic包中的类),这些concurrent包中的基础类都是使用这种模式来实现的,而concurrent包中的高层类又是依赖于这些基础类来实现的

concurrent包的实现示意图
参考书籍:<<Java并发编程的艺术>>


版权声明:本文为adidas123hou原创文章,遵循CC 4.0 BY-SA版权协议,转载请附上原文出处链接和本声明。