文章目录
本文将介绍下flink已经支持的指标reporters。主要围绕flink源码中的flink-metrics的子模块展开。最后介绍下flink指标平台化实践。
1. 指标 reporters
flink 内置了多种指标 reporter ,如jmx、slf4j、graphite、prometheus、influxdb、statsd、datadog等。
1.1 flink-metrics-dropwizard
只是将flink内部定义的指标org.apache.flink.metrics.Metric和dropwizard中定义的指标com.codahale.metrics.Metric接口和子类互相包装转换。
并且实现了 ScheduledDropwizardReporter :
public static final String ARG_HOST = "host";
public static final String ARG_PORT = "port";
public static final String ARG_PREFIX = "prefix";
public static final String ARG_CONVERSION_RATE = "rateConversion";
public static final String ARG_CONVERSION_DURATION = "durationConversion";
// ------------------------------------------------------------------------
/**
* dropwizard 包中的 MetricRegistry
*/
protected final MetricRegistry registry;
/**
* dropwizard 包中的 ScheduledReporter
*/
protected ScheduledReporter reporter;
private final Map<Gauge<?>, String> gauges = new HashMap<>();
private final Map<Counter, String> counters = new HashMap<>();
private final Map<Histogram, String> histograms = new HashMap<>();
private final Map<Meter, String> meters = new HashMap<>();
/**
* 添加指标,需要将flink内部的Metric转换成dropwizard中的Metric,
* 再注册到 dropwizard 的 MetricRegistry 中
*/
@Override
public void notifyOfAddedMetric(Metric metric, String metricName, MetricGroup group) {
final String fullName = group.getMetricIdentifier(metricName, this);
synchronized (this) {
if (metric instanceof Counter) {
counters.put((Counter) metric, fullName);
registry.register(fullName, new FlinkCounterWrapper((Counter) metric));
}
else if (metric instanceof Gauge) {
gauges.put((Gauge<?>) metric, fullName);
registry.register(fullName, FlinkGaugeWrapper.fromGauge((Gauge<?>) metric));
} else if (metric instanceof Histogram) {
Histogram histogram = (Histogram) metric;
histograms.put(histogram, fullName);
if (histogram instanceof DropwizardHistogramWrapper) {
registry.register(fullName, ((DropwizardHistogramWrapper) histogram).getDropwizardHistogram());
} else {
registry.register(fullName, new FlinkHistogramWrapper(histogram));
}
} else if (metric instanceof Meter) {
Meter meter = (Meter) metric;
meters.put(meter, fullName);
if (meter instanceof DropwizardMeterWrapper) {
registry.register(fullName, ((DropwizardMeterWrapper) meter).getDropwizardMeter());
} else {
registry.register(fullName, new FlinkMeterWrapper(meter));
}
} else {
log.warn("Cannot add metric of type {}. This indicates that the reporter " +
"does not support this metric type.", metric.getClass().getName());
}
}
}
/**
* report 时直接从 dropwizard 内部的 MetricRegistry 中捞取所有指标,执行 ScheduledReporter 的 report 方法
*/
@Override
public void report() {
// we do not need to lock here, because the dropwizard registry is
// internally a concurrent map
@SuppressWarnings("rawtypes")
final SortedMap<String, com.codahale.metrics.Gauge> gauges = registry.getGauges();
final SortedMap<String, com.codahale.metrics.Counter> counters = registry.getCounters();
final SortedMap<String, com.codahale.metrics.Histogram> histograms = registry.getHistograms();
final SortedMap<String, com.codahale.metrics.Meter> meters = registry.getMeters();
final SortedMap<String, com.codahale.metrics.Timer> timers = registry.getTimers();
this.reporter.report(gauges, counters, histograms, meters, timers);
}
public abstract ScheduledReporter getReporter(MetricConfig config);
只有flink-metrics-graphite模块会引用这个模块,直接复用 dropwizard 包提供的 GraphiteReporter 功能。
1.2 flink-metrics-graphite
- Reporter实现
GraphiteReporter 继承了 flink-metrics-dropwizard 模块中的 ScheduledDropwizardReporter。
只需要实现其中的 getReporter() 抽象方法:
@Override
public ScheduledReporter getReporter(MetricConfig config) {
String host = config.getString(ARG_HOST, null);
int port = config.getInteger(ARG_PORT, -1);
if (host == null || host.length() == 0 || port < 1) {
throw new IllegalArgumentException("Invalid host/port configuration. Host: " + host + " Port: " + port);
}
String prefix = config.getString(ARG_PREFIX, null);
String conversionRate = config.getString(ARG_CONVERSION_RATE, null);
String conversionDuration = config.getString(ARG_CONVERSION_DURATION, null);
String protocol = config.getString(ARG_PROTOCOL, "TCP");
// 复用 dropwizard 包提供的 GraphiteReporter
com.codahale.metrics.graphite.GraphiteReporter.Builder builder =
com.codahale.metrics.graphite.GraphiteReporter.forRegistry(registry);
if (prefix != null) {
builder.prefixedWith(prefix);
}
if (conversionRate != null) {
builder.convertRatesTo(TimeUnit.valueOf(conversionRate));
}
if (conversionDuration != null) {
builder.convertDurationsTo(TimeUnit.valueOf(conversionDuration));
}
Protocol prot;
try {
prot = Protocol.valueOf(protocol);
} catch (IllegalArgumentException iae) {
log.warn("Invalid protocol configuration: " + protocol + " Expected: TCP or UDP, defaulting to TCP.");
prot = Protocol.TCP;
}
log.info("Configured GraphiteReporter with {host:{}, port:{}, protocol:{}}", host, port, prot);
switch(prot) {
case UDP:
return builder.build(new GraphiteUDP(host, port));
case TCP:
default:
return builder.build(new Graphite(host, port));
}
}
- 配置
- 复制 flink-metrics-graphite-xxx.jar 到 $FLINK_HOME/lib 下
- 在 flink-conf.yml 增加如下配置:
metrics.reporter.grph.class: org.apache.flink.metrics.graphite.GraphiteReporter
metrics.reporter.grph.host: localhost # Graphite server host
metrics.reporter.grph.port: 2003 # Graphite server port
metrics.reporter.grph.protocol: TCP # protocol to use (TCP/UDP)
1.3 flink-metrics-influxdb
- influxdb基本概念
使用方法参考:时序数据库 Influxdb 使用详解
为了方便理解 InfluxdbReporter 的实现,这里简单说下 Influxdb 中的几个概念:
name: census
-————————————
time butterflies honeybees location scientist
2015-08-18T00:00:00Z 12 23 1 langstroth
2015-08-18T00:00:00Z 1 30 1 perpetua
2015-08-18T00:06:00Z 11 28 1 langstroth
2015-08-18T00:06:00Z 3 28 1 perpetua
2015-08-18T05:54:00Z 2 11 2 langstroth
2015-08-18T06:00:00Z 1 10 2 langstroth
2015-08-18T06:06:00Z 8 23 2 perpetua
2015-08-18T06:12:00Z 7 22 2 perpetua
timestamp
既然是时间序列数据库,influxdb 的数据都有一列名为 time 的列。field key,field value,field set
bufferflies 和 honeybees 为 field key,它们为String类型,用于存储元数据。
数据 12-7 为 bufferflies 的field value,数据 23-22 为 honeybees 的field value。field value可以为String,float,integer或boolean类型。
field key 和 field value 对组成的集合称之为 field set,如下:
butterflies = 12 honeybees = 23
butterflies = 1 honeybees = 30
butterflies = 11 honeybees = 28
butterflies = 3 honeybees = 28
butterflies = 2 honeybees = 11
butterflies = 1 honeybees = 10
butterflies = 8 honeybees = 23
butterflies = 7 honeybees = 22
在 influxdb 中,field 是必须的,但是字段是没有索引的,如果字段作为查询条件,会扫描所有符合查询条件的所有字段值。相当于SQL的没有索引的列。
- tag key,tag value,tag set
location 和 scientist 是两个tag,location 有两个 tag value:1和2,scientist 有两个 tag value:langstroth 和 perpetua。
tag key 和 tag value 对组成的集合称之为 tag set,如下:
location = 1, scientist = langstroth
location = 2, scientist = langstroth
location = 1, scientist = perpetua
location = 2, scientist = perpetua
在 influxdb 中,tag 是可选的,但 tag 相当于SQL中有索引的列,因此强烈建议使用。
measurement
指标项,是 fields,tags 以及 time 列的容器。retention policy
数据保留策略,默认是 autogen,表示数据一直保留永不过期,副本数量为1。series
指共享同一个 retention policy,measurement 以及 tag set 的数据集合,如下:
| Arbitrary series number | Retention policy | Measurement | Tag set |
| ----------------------- | ---------------- | ----------- | ------------------------------- |
| series 1 | autogen | census | location=1,scientist=langstroth |
| series 2 | autogen | census | location=2,scientist=perpetua |
| series 3 | autogen | census | location=1,scientist=langstroth |
| series 4 | autogen | census | location=2,scientist=perpetua |
- point
指的是同一个series中具有相同时间的 field set,points 相当于SQL中的数据行。如下:
name: census
-----------------
time butterflies honeybees location scientist
2015-08-18T00:00:00Z 1 30 1 perpetua
- database
一个数据库可以有多个 measurement,retention policy,continuous queries以及user。提供InfluxQL语言查询和修改数据。
- Reporter实现
InfluxdbReporter的详细类图如下,包括继承以及依赖关系:
- MeasurementInfo
/**
* 指标项名称
*/
private final String name;
/**
* tag key 和 tag value对集合
*/
private final Map<String, String> tags;
- MeasurementInfoProvider
/**
* 根据 metricName 和 MetricGroup,将该指标项封装成 MeasurementInfo 返回
*/
@Override
public MeasurementInfo getMetricInfo(String metricName, MetricGroup group) {
return new MeasurementInfo(getScopedName(metricName, group), getTags(group));
}
InfluxdbReporterOptions
连接 influxdb 写指标的配置项,类似正常写RDBMS需要的配置MetricMapper
将 MeasurementInfo 转成 influxdb 中的 PointInfluxdbReporter extends AbstractReporter
构造函数中设置 MeasurementInfoProvider:
public InfluxdbReporter() {
// 设置 MeasurementInfoProvider
super(new MeasurementInfoProvider());
}
open() 方法中要根据指标配置文件初始化 InfluxDB 操作类:
/**
* 根据配置项初始化得到 InfluxDB 操作类
*/
@Override
public void open(MetricConfig config) {
String host = getString(config, HOST);
int port = getInteger(config, PORT);
if (!isValidHost(host) || !NetUtils.isValidClientPort(port)) {
throw new IllegalArgumentException("Invalid host/port configuration. Host: " + host + " Port: " + port);
}
String database = getString(config, DB);
if (database == null) {
throw new IllegalArgumentException("'" + DB.key() + "' configuration option is not set");
}
String url = String.format("http://%s:%d", host, port);
String username = getString(config, USERNAME);
String password = getString(config, PASSWORD);
this.database = database;
this.retentionPolicy = getString(config, RETENTION_POLICY);
this.consistency = getConsistencyLevel(config, CONSISTENCY);
int connectTimeout = getInteger(config, CONNECT_TIMEOUT);
int writeTimeout = getInteger(config, WRITE_TIMEOUT);
// 使用 okhttp 包中提供的 HttpClient
OkHttpClient.Builder client = new OkHttpClient.Builder()
.connectTimeout(connectTimeout, TimeUnit.MILLISECONDS)
.writeTimeout(writeTimeout, TimeUnit.MILLISECONDS);
if (username != null && password != null) {
influxDB = InfluxDBFactory.connect(url, username, password, client);
} else {
influxDB = InfluxDBFactory.connect(url, client);
}
log.info("Configured InfluxDBReporter with {host:{}, port:{}, db:{}, retentionPolicy:{} and consistency:{}}",
host, port, database, retentionPolicy, consistency.name());
}
AbstractReporter 中的 notifyOfAddedMetric() 方法中添加指标时将 flink 内部定义的 Metric 转成 MeasurementInfo:
@Override
public void notifyOfAddedMetric(Metric metric, String metricName, MetricGroup group) {
final MetricInfo metricInfo = metricInfoProvider.getMetricInfo(metricName, group);
synchronized (this) {
if (metric instanceof Counter) {
counters.put((Counter) metric, metricInfo);
} else if (metric instanceof Gauge) {
gauges.put((Gauge<?>) metric, metricInfo);
} else if (metric instanceof Histogram) {
histograms.put((Histogram) metric, metricInfo);
} else if (metric instanceof Meter) {
meters.put((Meter) metric, metricInfo);
} else {
log.warn("Cannot add unknown metric type {}. This indicates that the reporter " +
"does not support this metric type.", metric.getClass().getName());
}
}
}
report()方法要将 MeasurementInfo 转成 influxdb 中的 Point 对象:
@Override
public void report() {
BatchPoints report = buildReport();
if (report != null) {
influxDB.write(report);
}
}
/**
* 将指标信息封装成 influxdb 中的 BatchPoints
* @return BatchPoints
*/
@Nullable
private BatchPoints buildReport() {
// 取当前时间点
Instant timestamp = Instant.now();
BatchPoints.Builder report = BatchPoints.database(database);
// 设置保留策略
report.retentionPolicy(retentionPolicy);
report.consistency(consistency);
try {
for (Map.Entry<Gauge<?>, MeasurementInfo> entry : gauges.entrySet()) {
// MeasurementInfo -> Point
report.point(MetricMapper.map(entry.getValue(), timestamp, entry.getKey()));
}
for (Map.Entry<Counter, MeasurementInfo> entry : counters.entrySet()) {
report.point(MetricMapper.map(entry.getValue(), timestamp, entry.getKey()));
}
for (Map.Entry<Histogram, MeasurementInfo> entry : histograms.entrySet()) {
report.point(MetricMapper.map(entry.getValue(), timestamp, entry.getKey()));
}
for (Map.Entry<Meter, MeasurementInfo> entry : meters.entrySet()) {
report.point(MetricMapper.map(entry.getValue(), timestamp, entry.getKey()));
}
}
catch (ConcurrentModificationException | NoSuchElementException e) {
// ignore - may happen when metrics are concurrently added or removed
// report next time
return null;
}
return report.build();
}
- 配置
- 复制 flink-metrics-influxdb-xxx.jar 到 $FLINK_HOME/lib 下
- 在 flink-conf.yml 增加如下配置:
metrics.reporter.influxdb.class: org.apache.flink.metrics.influxdb.InfluxdbReporter
metrics.reporter.influxdb.host: localhost # the InfluxDB server host
metrics.reporter.influxdb.port: 8086 # (optional) the InfluxDB server port, defaults to 8086
metrics.reporter.influxdb.db: flink # the InfluxDB database to store metrics
metrics.reporter.influxdb.username: flink-metrics # (optional) InfluxDB username
metrics.reporter.influxdb.password: qwerty # (optional) InfluxDB username’s password
metrics.reporter.influxdb.retentionPolicy: one_hour # (optional) InfluxDB retention policy
1.4 flink-metrics-prometheus
- prometheus基本概念

Prometheus server
负责数据的采集和存储,定期从配置好的 jobs/exporters 中拉取 metrics,或者从 Pushgateway 中拉取,或者从其他的 Prometheus server 中拉取。
Prometheus 是一个时序数据库,将采集到的监控数据按照时间序列的方式存储到本地磁盘。Pushgateway
支持临时性job主动推送指标的中间网关。PromQL
语法可以参考:PromQL使用方法PromDash
如Grafana,用于可视化指标数据。WebUI
9090提供图形化界面功能。
- Reporter实现
Prometheus Reporter的详细类图如下,包括继承以及依赖关系:
- AbstractPrometheusReporter
@Override
public void notifyOfAddedMetric(final Metric metric, final String metricName, final MetricGroup group) {
// 维度key集合
List<String> dimensionKeys = new LinkedList<>();
// 维度value集合
List<String> dimensionValues = new LinkedList<>();
for (final Map.Entry<String, String> dimension : group.getAllVariables().entrySet()) {
final String key = dimension.getKey();
dimensionKeys.add(CHARACTER_FILTER.filterCharacters(key.substring(1, key.length() - 1)));
dimensionValues.add(labelValueCharactersFilter.filterCharacters(dimension.getValue()));
}
final String scopedMetricName = getScopedName(metricName, group);
final String helpString = metricName + " (scope: " + getLogicalScope(group) + ")";
final Collector collector;
Integer count = 0;
synchronized (this) {
if (collectorsWithCountByMetricName.containsKey(scopedMetricName)) {
final AbstractMap.SimpleImmutableEntry<Collector, Integer> collectorWithCount = collectorsWithCountByMetricName.get(scopedMetricName);
collector = collectorWithCount.getKey();
count = collectorWithCount.getValue();
} else {
collector = createCollector(metric, dimensionKeys, dimensionValues, scopedMetricName, helpString);
try {
// 注册当前的 collector 到 CollectorRegistry.defaultRegistry 中
collector.register();
} catch (Exception e) {
log.warn("There was a problem registering metric {}.", metricName, e);
}
}
//
addMetric(metric, dimensionValues, collector);
collectorsWithCountByMetricName.put(scopedMetricName, new AbstractMap.SimpleImmutableEntry<>(collector, count + 1));
}
}
/**
* 将 Metric 转成 prometheus 的 Collector
*/
private Collector createCollector(Metric metric, List<String> dimensionKeys, List<String> dimensionValues, String scopedMetricName, String helpString) {
Collector collector;
if (metric instanceof Gauge || metric instanceof Counter || metric instanceof Meter) {
collector = io.prometheus.client.Gauge
.build()
.name(scopedMetricName)
.help(helpString)
.labelNames(toArray(dimensionKeys))
.create();
} else if (metric instanceof Histogram) {
collector = new HistogramSummaryProxy((Histogram) metric, scopedMetricName, helpString, dimensionKeys, dimensionValues);
} else {
log.warn("Cannot create collector for unknown metric type: {}. This indicates that the metric type is not supported by this reporter.",
metric.getClass().getName());
collector = null;
}
return collector;
}
/**
* 取出 Metric 中的值,为 Collector 设置 label values
*/
private void addMetric(Metric metric, List<String> dimensionValues, Collector collector) {
if (metric instanceof Gauge) {
((io.prometheus.client.Gauge) collector).setChild(gaugeFrom((Gauge) metric), toArray(dimensionValues));
} else if (metric instanceof Counter) {
((io.prometheus.client.Gauge) collector).setChild(gaugeFrom((Counter) metric), toArray(dimensionValues));
} else if (metric instanceof Meter) {
((io.prometheus.client.Gauge) collector).setChild(gaugeFrom((Meter) metric), toArray(dimensionValues));
} else if (metric instanceof Histogram) {
((HistogramSummaryProxy) collector).addChild((Histogram) metric, dimensionValues);
} else {
log.warn("Cannot add unknown metric type: {}. This indicates that the metric type is not supported by this reporter.",
metric.getClass().getName());
}
}
注意:不支持推送返回值为 String 的 Gauge 型指标:
@VisibleForTesting
io.prometheus.client.Gauge.Child gaugeFrom(Gauge gauge) {
return new io.prometheus.client.Gauge.Child() {
@Override
public double get() {
final Object value = gauge.getValue();
// 注意:这里只支持 Gauge 的返回值为 Double、Number、Boolean 的,暂时不支持String
if (value == null) {
log.debug("Gauge {} is null-valued, defaulting to 0.", gauge);
return 0;
}
if (value instanceof Double) {
return (double) value;
}
if (value instanceof Number) {
return ((Number) value).doubleValue();
}
if (value instanceof Boolean) {
return ((Boolean) value) ? 1 : 0;
}
log.debug("Invalid type for Gauge {}: {}, only number types and booleans are supported by this reporter.",
gauge, value.getClass().getName());
return 0;
}
};
}
如 LatestCompletedCheckpointExternalPathGauge 这个指标,它是用来记录上次完成的 checkpoint 路径,返回值是 String 类型:
private class LatestCompletedCheckpointExternalPathGauge implements Gauge<String> {
@Override
public String getValue() {
CompletedCheckpointStats completed = latestCompletedCheckpoint;
if (completed != null && completed.getExternalPath() != null) {
return completed.getExternalPath();
} else {
return "n/a";
}
}
}
向 PrometheusPushgateway 推送的时候会报错:
20:06:36.782 [Flink-MetricRegistry-thread-1] DEBUG org.apache.flink.metrics.prometheus.PrometheusPushGatewayReporter - Invalid type for Gauge org.apache.flink.runtime.checkpoint.CheckpointStatsTracker$LatestCompletedCheckpointExternalPathGauge@78b86b65: java.lang.String, only number types and booleans are supported by this reporter.
20:06:36.810 [Flink-MetricRegistry-thread-1] WARN org.apache.flink.metrics.prometheus.PrometheusPushGatewayReporter - Failed to push metrics to PushGateway with jobName flinkSql_KUDUside_KUDUsink_20200324110200_69196657381606602020032420061183311.
java.io.IOException: Response code from http://xx.xx.xx.xx:8891/metrics/job/flinkSql_KUDUside_KUDUsink_20200324110200_69196657381606602020032420061183311 was 200
at org.apache.flink.shaded.io.prometheus.client.exporter.PushGateway.doRequest(PushGateway.java:297)
at org.apache.flink.shaded.io.prometheus.client.exporter.PushGateway.push(PushGateway.java:105)
at org.apache.flink.metrics.prometheus.PrometheusPushGatewayReporter.report(PrometheusPushGatewayReporter.java:76)
at org.apache.flink.runtime.metrics.MetricRegistryImpl$ReporterTask.run(MetricRegistryImpl.java:436)
at java.util.concurrent.Executors$RunnableAdapter.call(Executors.java:511)
at java.util.concurrent.FutureTask.runAndReset(FutureTask.java:308)
at java.util.concurrent.ScheduledThreadPoolExecutor$ScheduledFutureTask.access$301(ScheduledThreadPoolExecutor.java:180)
at java.util.concurrent.ScheduledThreadPoolExecutor$ScheduledFutureTask.run(ScheduledThreadPoolExecutor.java:294)
at java.util.concurrent.ThreadPoolExecutor.runWorker(ThreadPoolExecutor.java:1149)
at java.util.concurrent.ThreadPoolExecutor$Worker.run(ThreadPoolExecutor.java:624)
at java.lang.Thread.run(Thread.java:748)
PrometheusPushGatewayReporterOptions
连接 PrometheusPushGateway 写指标的配置项PrometheusPushGatewayReporter
open() 方法中要根据指标配置文件初始化 PushGateway 操作类:
/**
* 根据配置项初始化得到 PushGateway 操作类
*/
@Override
public void open(MetricConfig config) {
super.open(config);
String host = config.getString(HOST.key(), HOST.defaultValue());
int port = config.getInteger(PORT.key(), PORT.defaultValue());
String configuredJobName = config.getString(JOB_NAME.key(), JOB_NAME.defaultValue());
boolean randomSuffix = config.getBoolean(RANDOM_JOB_NAME_SUFFIX.key(), RANDOM_JOB_NAME_SUFFIX.defaultValue());
deleteOnShutdown = config.getBoolean(DELETE_ON_SHUTDOWN.key(), DELETE_ON_SHUTDOWN.defaultValue());
groupingKey = parseGroupingKey(config.getString(GROUPING_KEY.key(), GROUPING_KEY.defaultValue()));
if (host == null || host.isEmpty() || port < 1) {
throw new IllegalArgumentException("Invalid host/port configuration. Host: " + host + " Port: " + port);
}
if (randomSuffix) {
this.jobName = configuredJobName + new AbstractID();
} else {
this.jobName = configuredJobName;
}
pushGateway = new PushGateway(host + ':' + port);
log.info("Configured PrometheusPushGatewayReporter with {host:{}, port:{}, jobName:{}, randomJobNameSuffix:{}, deleteOnShutdown:{}, groupingKey:{}}",
host, port, jobName, randomSuffix, deleteOnShutdown, groupingKey);
}
report() 方法中调用 pushgateway 的 push() 方法,直接走HTTP将指标推送出去了:
@Override
public void report() {
try {
// 使用 PushGateway 的 push 方法,走 HTTP 协议,将指标推送到 PushGateway
pushGateway.push(CollectorRegistry.defaultRegistry, jobName, groupingKey);
} catch (Exception e) {
log.warn("Failed to push metrics to PushGateway with jobName {}, groupingKey {}.", jobName, groupingKey, e);
}
}
- PrometheusReporter
open() 方法中要根据指标配置文件初始化一个HttpServer,让 Prometheus 来拉取:
注意:PrometheusReporter 类没有实现 Scheduled 接口,没有 report() 方法,因为它的指标是拉的,不是主动推的。
/**
* 根据配置项初始化一个 HttpServer,让 Prometheus 来拉取指标
*/
@Override
public void open(MetricConfig config) {
super.open(config);
String portsConfig = config.getString(ARG_PORT, DEFAULT_PORT);
Iterator<Integer> ports = NetUtils.getPortRangeFromString(portsConfig);
while (ports.hasNext()) {
int port = ports.next();
try {
// internally accesses CollectorRegistry.defaultRegistry
httpServer = new HTTPServer(port);
this.port = port;
log.info("Started PrometheusReporter HTTP server on port {}.", port);
break;
} catch (IOException ioe) { //assume port conflict
log.debug("Could not start PrometheusReporter HTTP server on port {}.", port, ioe);
}
}
if (httpServer == null) {
throw new RuntimeException("Could not start PrometheusReporter HTTP server on any configured port. Ports: " + portsConfig);
}
}
- 配置
复制 flink-metrics-prometheus-xxx.jar 到 $FLINK_HOME/lib 下
如果使用 PrometheusReporter ,则在 flink-conf.yml 增加如下配置:
metrics.reporter.prom.class: org.apache.flink.metrics.prometheus.PrometheusReporter
metrics.reporter.prom.port: 9249
- 如果使用 PrometheusPushGatewayReporter ,则在 flink-conf.yml 增加如下配置:
metrics.reporter.promgateway.class: org.apache.flink.metrics.prometheus.PrometheusPushGatewayReporter
metrics.reporter.promgateway.host: localhost
metrics.reporter.promgateway.port: 9091
metrics.reporter.promgateway.jobName: myJob
metrics.reporter.promgateway.randomJobNameSuffix: true
metrics.reporter.promgateway.deleteOnShutdown: false
1.5 flink-metrics-jmx
- jmx基本概念
JMX(Java Management Extensions)是一个应用程序植入管理功能的框架。JMX 是一套标准的代理和服务,实际上,用户可以在任何Java应用程序中使用这些代理和服务实现管理。

- Reporter实现
- JMXReporter:

首先通过 ManagementFactory.getPlatformMBeanServer() 获取JVM中全局唯一的 MBeanServer 单例。
JMXReporter(@Nullable final String portsConfig) {
// 获取 MBeanServer 单例
this.mBeanServer = ManagementFactory.getPlatformMBeanServer();
// 存放注册指标的Map
this.registeredMetrics = new HashMap<>();
if (portsConfig != null) {
Iterator<Integer> ports = NetUtils.getPortRangeFromString(portsConfig);
JMXServer successfullyStartedServer = null;
while (ports.hasNext() && successfullyStartedServer == null) {
JMXServer server = new JMXServer();
int port = ports.next();
try {
// 创建并启动 Registry 和 JMXConnectorServer
server.start(port);
LOG.info("Started JMX server on port " + port + ".");
successfullyStartedServer = server;
} catch (IOException ioe) { //assume port conflict
LOG.debug("Could not start JMX server on port " + port + ".", ioe);
try {
server.stop();
} catch (Exception e) {
LOG.debug("Could not stop JMX server.", e);
}
}
}
if (successfullyStartedServer == null) {
throw new RuntimeException("Could not start JMX server on any configured port. Ports: " + portsConfig);
}
this.jmxServer = successfullyStartedServer;
} else {
this.jmxServer = null;
}
LOG.info("Configured JMXReporter with {port:{}}", portsConfig);
}
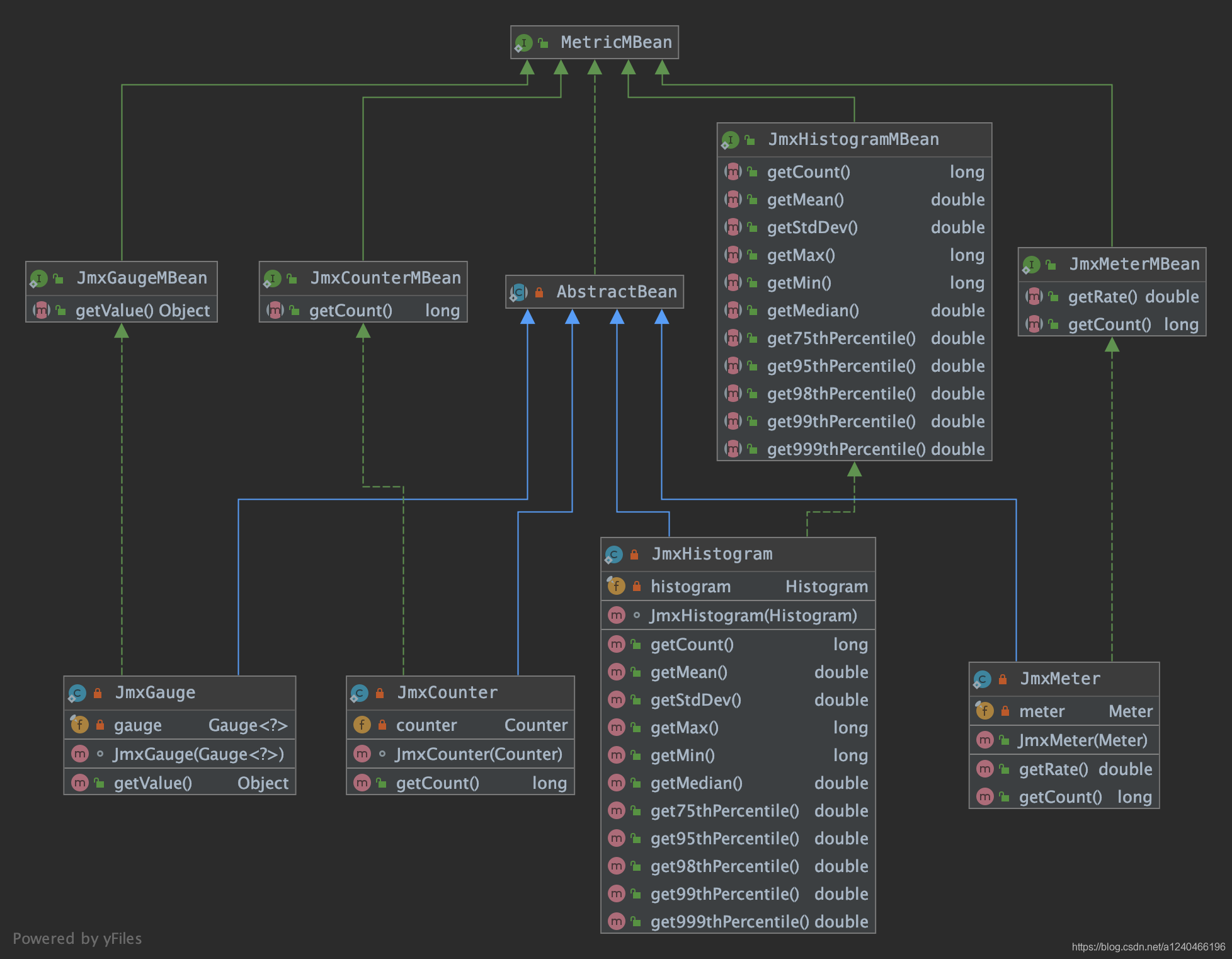
- JMXRreporter中的MetricMBean:

添加指标项时,需要将 flink 中的 Metric 对象转换成 MetricBean ,再注册到 MBeanServer 中:
@Override
public void notifyOfAddedMetric(Metric metric, String metricName, MetricGroup group) {
final String domain = generateJmxDomain(metricName, group);
final Hashtable<String, String> table = generateJmxTable(group.getAllVariables());
AbstractBean jmxMetric;
ObjectName jmxName;
try {
jmxName = new ObjectName(domain, table);
} catch (MalformedObjectNameException e) {
/**
* There is an implementation error on our side if this occurs. Either the domain was modified and no longer
* conforms to the JMX domain rules or the table wasn't properly generated.
*/
LOG.debug("Implementation error. The domain or table does not conform to JMX rules." , e);
return;
}
// 将 flink 中的 Metric 转成 MBean
if (metric instanceof Gauge) {
jmxMetric = new JmxGauge((Gauge<?>) metric);
} else if (metric instanceof Counter) {
jmxMetric = new JmxCounter((Counter) metric);
} else if (metric instanceof Histogram) {
jmxMetric = new JmxHistogram((Histogram) metric);
} else if (metric instanceof Meter) {
jmxMetric = new JmxMeter((Meter) metric);
} else {
LOG.error("Cannot add unknown metric type: {}. This indicates that the metric type " +
"is not supported by this reporter.", metric.getClass().getName());
return;
}
try {
synchronized (this) {
// 注册到 MetricBean 到 MBeanServer 中
mBeanServer.registerMBean(jmxMetric, jmxName);
registeredMetrics.put(metric, jmxName);
}
} catch (NotCompliantMBeanException e) {
// implementation error on our side
LOG.debug("Metric did not comply with JMX MBean rules.", e);
} catch (InstanceAlreadyExistsException e) {
LOG.warn("A metric with the name " + jmxName + " was already registered.", e);
} catch (Throwable t) {
LOG.warn("Failed to register metric", t);
}
}
- 配置
- 在 flink-conf.yml 增加如下配置:
metrics.reporter.jmx.factory.class: org.apache.flink.metrics.jmx.JMXReporterFactory
metrics.reporter.jmx.port: 8789 # 如果有多个 TM 在同一台机器,端口可以设置成范围 9250-9260
1.6 flink-metrics-slf4j
1.Reporter实现
Slf4jReporter 继承了 flink-metrics-core 模块中的 AbstractReporter,复用其添加移除指标的方法。
report() 方法的逻辑其实就是遍历所有的指标项,拼接成字符串,打印到日志文件中:
private void tryReport() {
// initialize with previous size to avoid repeated resizing of backing array
// pad the size to allow deviations in the final string, for example due to different double value representations
StringBuilder builder = new StringBuilder((int) (previousSize * 1.1));
builder
.append(lineSeparator)
.append("=========================== Starting metrics report ===========================")
.append(lineSeparator);
builder
.append(lineSeparator)
.append("-- Counters -------------------------------------------------------------------")
.append(lineSeparator);
for (Map.Entry<Counter, String> metric : counters.entrySet()) {
builder
.append(metric.getValue()).append(": ").append(metric.getKey().getCount())
.append(lineSeparator);
}
builder
.append(lineSeparator)
.append("-- Gauges ---------------------------------------------------------------------")
.append(lineSeparator);
for (Map.Entry<Gauge<?>, String> metric : gauges.entrySet()) {
builder
.append(metric.getValue()).append(": ").append(metric.getKey().getValue())
.append(lineSeparator);
}
builder
.append(lineSeparator)
.append("-- Meters ---------------------------------------------------------------------")
.append(lineSeparator);
for (Map.Entry<Meter, String> metric : meters.entrySet()) {
builder
.append(metric.getValue()).append(": ").append(metric.getKey().getRate())
.append(lineSeparator);
}
builder
.append(lineSeparator)
.append("-- Histograms -----------------------------------------------------------------")
.append(lineSeparator);
for (Map.Entry<Histogram, String> metric : histograms.entrySet()) {
HistogramStatistics stats = metric.getKey().getStatistics();
builder
.append(metric.getValue()).append(": count=").append(stats.size())
.append(", min=").append(stats.getMin())
.append(", max=").append(stats.getMax())
.append(", mean=").append(stats.getMean())
.append(", stddev=").append(stats.getStdDev())
.append(", p50=").append(stats.getQuantile(0.50))
.append(", p75=").append(stats.getQuantile(0.75))
.append(", p95=").append(stats.getQuantile(0.95))
.append(", p98=").append(stats.getQuantile(0.98))
.append(", p99=").append(stats.getQuantile(0.99))
.append(", p999=").append(stats.getQuantile(0.999))
.append(lineSeparator);
}
builder
.append(lineSeparator)
.append("=========================== Finished metrics report ===========================")
.append(lineSeparator);
LOG.info(builder.toString());
previousSize = builder.length();
}
- 配置
- 复制 flink-metrics-slf4j-xxx.jar 到 $FLINK_HOME/lib 下
- 在 flink-conf.yml 增加如下配置:
metrics.reporter.slf4j.class: org.apache.flink.metrics.slf4j.Slf4jReporter
metrics.reporter.slf4j.interval: 60 SECONDS
1.7 flink-metrics-statsd
- statsd基本概念
statsd 从狭义上讲,其实就是一个监听 UDP(Default)/TCP的守护程序。
statsd 系统包括三部分:客户端(client)、服务器(server)和后端(backend)
StatsDReporter 相当于 statsd 系统的客户端,将 metrics 上报给 statsd server,statsd server 聚合这些 metrics 之后,定时发送给 backend,
backend 则负责存储这些时间序列数据,并通过适当的图表工具展示。
statsd 经常与 graphite 一起使用,statsd 负责收集并聚合测量值,之后将数据传给 graphite ,graphite 以时间序列为依据存储数据,并绘制图表。
- Reporter实现
这里我们只关注下发送 UDP 数据包的方法:
private void send(final String name, final String value) {
try {
// statsd 的协议其实非常简单,每一行就是一条数据,g 表示 Gauge
// 如 "system.load.1min:0.5|g",表示某一时刻系统1分钟的负载为0.5
String formatted = String.format("%s:%s|g", name, value);
byte[] data = formatted.getBytes(StandardCharsets.UTF_8);
// 默认通过 socket 发送 UDP 数据包到 StatsD
// 因为 UDP 比 TCP 更快,不想为了追踪应用的表现而减慢其速度
socket.send(new DatagramPacket(data, data.length, this.address));
}
catch (IOException e) {
LOG.error("unable to send packet to statsd at '{}:{}'", address.getHostName(), address.getPort());
}
}
- 配置
- 复制 flink-metrics-statsd-xxx.jar 到 $FLINK_HOME/lib 下
- 在 flink-conf.yml 增加如下配置:
metrics.reporter.stsd.class: org.apache.flink.metrics.statsd.StatsDReporter
metrics.reporter.stsd.host: localhost # the StatsD server host
metrics.reporter.stsd.port: 8125 # the StatsD server port
1.8 flink-metrics-datadog
1.Reporter实现
datadog这里就不详细说了,其实就是添加指标时将 flink 中的 Metric 转成 DMetric
汇报时将 DMetric 指标封装成 DatadogHttpRequest,使用 HttpClient 发送出去
@Override
public void report() {
DatadogHttpRequest request = new DatadogHttpRequest();
List<Gauge> gaugesToRemove = new ArrayList<>();
for (Map.Entry<Gauge, DGauge> entry : gauges.entrySet()) {
DGauge g = entry.getValue();
try {
// Will throw exception if the Gauge is not of Number type
// Flink uses Gauge to store many types other than Number
g.getMetricValue();
request.addGauge(g);
} catch (ClassCastException e) {
LOGGER.info("The metric {} will not be reported because only number types are supported by this reporter.", g.getMetric());
gaugesToRemove.add(entry.getKey());
} catch (Exception e) {
if (LOGGER.isDebugEnabled()) {
LOGGER.debug("The metric {} will not be reported because it threw an exception.", g.getMetric(), e);
} else {
LOGGER.info("The metric {} will not be reported because it threw an exception.", g.getMetric());
}
gaugesToRemove.add(entry.getKey());
}
}
gaugesToRemove.forEach(gauges::remove);
for (DCounter c : counters.values()) {
request.addCounter(c);
}
for (DMeter m : meters.values()) {
request.addMeter(m);
}
try {
client.send(request);
LOGGER.debug("Reported series with size {}.", request.getSeries().getSeries().size());
} catch (SocketTimeoutException e) {
LOGGER.warn("Failed reporting metrics to Datadog because of socket timeout: {}.", e.getMessage());
} catch (Exception e) {
LOGGER.warn("Failed reporting metrics to Datadog.", e);
}
}
- 配置
- 复制 flink-metrics-datadog-xxx.jar 到 $FLINK_HOME/lib 下
- 在 flink-conf.yml 增加如下配置:
metrics.reporter.dghttp.class: org.apache.flink.metrics.datadog.DatadogHttpReporter
metrics.reporter.dghttp.apikey: xxx # the Datadog API key
#(optional) the global tags that will be applied to metrics when sending to Datadog. Tags should be separated by comma only
metrics.reporter.dghttp.tags: myflinkapp,prod
metrics.reporter.dghttp.proxyHost: my.web.proxy.com #(optional) The proxy host to use when sending to Datadog
metrics.reporter.dghttp.proxyPort: 8080 #(optional) The proxy port to use when sending to Datadog, defaults to 8080
2. 指标平台化实践
首先,参考:Monitor with Prometheus And Grafana,
安装 Prometheus、pushgateway、Grafana 服务,以及学习如何在Grafana中添加指标项图标。
参考:
https://www.jianshu.com/p/a1344ca86e9b
https://yunlzheng.gitbook.io/prometheus-book/parti-prometheus-ji-chu/promql/prometheus-query-language
https://miaowenting.gitee.io/miaowenting.gitee.io/2020/02/04/Monitor-with-Prometheus-And-Grafana/