WindowBuilder插件的简单介绍
大家都知道在做窗体程序的开发中,传统的Java语言在开发窗体应用程序中仅靠代码语句来实现对控件的控制显得不够灵活和准确,难以高效的开发具有良好用户界面的应用程序,所以我们应该寻找Java中可以拖拽控件来实现窗体绘制的插件。所幸的是找到了一种还算好用的插件——WindowBuilder,它是一款基于Eclipse平台的双向Java的GUI设计插件式的软件,它具备SWT/JFACE开发、Swing开发及GWT开发三大功能,是一款不可多得的Java体系中的WYSIWYG工具。
下载
- 打开浏览器,在地址栏中输入网址:http://www.eclipse.org/windowbuilder/。
- 单击Download按钮。
- 在打开的网站中单击如下link。
接着跳到一个下载页面,点击Download按钮进行下载即可。最后下载到的zip压缩包为repository.zip。
WindowBuilder离线安装
由于下载到本地之后是一个zip压缩文件,所以可离线安装WindowBuilder插件了。安装步骤如下:
- 打开Eclipse,
Help→Install New Software...,出现如下图所示界面。 - 点击Add按钮,在Name文本域中起名字是随意的,也可不起,这里我起的名字为windowbuilder,在Location文本域中把WindowBuilder离线安装插件包的地址(例如,本人的就是D:\my plugins\repository.zip)粘贴过去,点击OK按钮。
- 在下图中点击Select All,并点击Next。
- 接着出现如下图所示界面,继续点Next。
- 然后出现如下图所示界面,点击我接受按钮,并点击Finish。
- 现在我们就慢慢等着它下载,下载完毕就成功安装了windowbuilder插件。
- 重启Eclipse,WindowBuilder插件生效。
使用演示
安装好WindowBuilder插件之后重启Eclipse,若想可视化的建一个窗体程序,可进行如下操作:
- 新建一个Java项目,在Java项目上单击右键→
New→Other→WindowBuilder→Swing Designer可以看到有许多库可以使用,如下图:
- 一般我们做窗体程序时会用到JFrame,所以选中JFrame选项之后,点击Next,然后新建一个类文件,并指定其所在的包,如下图:

- 最后点击Finish按钮,即可创建一个JFrame窗体。创建完的JFrame窗体的java文件中,系统会自动生成部分代码,如图所示。

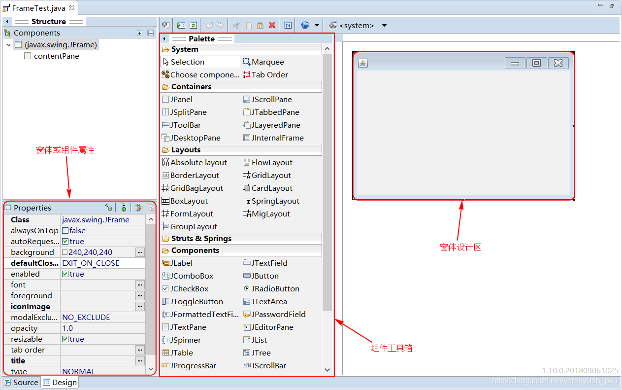
- 单击底部的Design选项卡,可以切换到可视化设计界面,如下图所示。该界面中有3个主要区域,分别是组件工具箱、窗体设计区和属性。其中,组件工具箱提供了设计Swing程序所需的布局管理器、容器和各种组件;窗体设计区主要用来对窗体进行可视化的设计;属性区域用来对窗体或者组件的相关属性进行设置,这样就省去了编写代码设置属性的过程,更加方便快捷。

- 在可视化设计界面中,用户可以根据自己的实际需要在窗体中绘制相应的组件,并对组件的属性进行设置,绘制组件的具体操作为:在左侧“组件工具箱”选中单击要显示在窗体上的组件,然后将鼠标移动到“窗体设计区”,这时会显示一个带绿色原点的鼠标形状,在某个区域单击鼠标左键,即可绘制一个相应的组件,如图所示。

说明:创建完JFrame窗体后,默认的布局方式为BorderLayout(默认铺开整个窗体),如果想要取消布局,可以直接在窗体设计区按Delete键删除,然后切换到java文件(单击底部的Source选项卡),将setLayout方法的参数设置为null。