Spring Cloud Alibaba 是阿里巴巴提供的微服务开发一站式解决方案,是阿里巴巴开源中间件与 Spring Cloud 体系的融合。
Springcloud 和 Srpingcloud Alibaba 区别?
SpringCloud: 部分组件停止维护和更新,给开发带来不便;SpringCloud 部分环境搭建复杂, 没有完善的可视化界面,我们需要大量的二次开发和定制;SpringCloud 配置复杂,难以上手, 部分配置差别难以区分和合理应用
Srpingcloud Alibaba: 阿里使用过的组件经历了考验,性能强悍,设计合理,现在开源 出来成套的产品搭配完善的可视化界面给开发运维带来极大的便利,搭建简单,学习曲线低。
SpringCloud Alibaba 能干什么?
- 服务限流降级: 默认支持 Servlet、Feign
RestTemplate、Dubbo、和RocketMQ 限流降级功能的接入,可以在运行时通过控制台实时修改限流降级骨子额,还支持查看限流降级 Metrics 控制。 - 服务注册于发现: 适配 Spring Cloud 服务注册于发现标准,默认集成 Ribbon 支持
- 分布式配置管理:支持分布式系统中的外部话配置,配置更改时自动刷新。
- 消息驱动能力: 基于Spring Cloud Stream 为微服务应用构建消息驱动能力。
- 阿里云对象存储: 阿里云提供的海量、安全、低成本、高可靠的云存储服务。支持在任何应用,任何时间、任何低调存储和访问任意类型的数据。
- 分布式任务调度: 提供秒级、精准、高可靠、高可用的定时(基于 Cron 表达式)任务调度服务。同时提供分布式的任务执行模型,如网格任务,网格任务支持海量任务均匀分配到所有 Worker (schedulerx-client) 执行。
Ps:由于内容较多,本次将展示部分,如果看得不过瘾想更加深入地了解本笔记彻底掌握如何搭建 Spring Cloud Alibaba 可在文末了解详情。

一、新建 maven 父项目 cloud2020

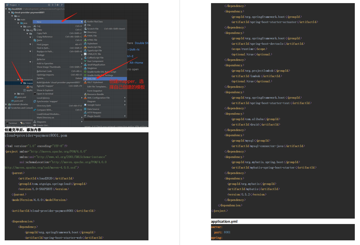
二、新建子工程 cloud-proder-payment8001

三、创建 cloud-consumer-order80 子工程

四、创建 cloud-api-commons 工程

五、创建子工程 cloud-eureka-server7001 工程

六、子工程 payment8001 和 order80 注册在 eureka-server7001 上

七、搭建 Eureka 集群环境

八、支付Payment8001和订单order80 子工程注册进eureka 7001 和 eureka7002 中

九、支付 Payment8002 子工程集群搭建

十、服务发现 Discovery

十一、Ribbon 负载均衡

十二、OpenFeign

十三、Hystrix


十四、GateWay

十五、Spring Config

十六、Spring Cloud Stream


总结
Spring Cloud Netflix 项目进入维护模式,将不再开发新的组件,SpringCloud性能上不 能满足互联企业的发展需求。但互联网发展又迫切需要解决微服务的方案,因此龙头企业阿里应运而生推出了Spring Cloud Alibaba新一代的微服务架构解决方案。
如果你还没有掌握这套主流技术,现在想要在最短的时间里吃透它。
那么这份SpringCloud Alibaba实战笔记你一定不能错过!(还有一份SpringCloud Alibaba理论知识笔记同步打包分享)
版权声明:本文为x275920原创文章,遵循CC 4.0 BY-SA版权协议,转载请附上原文出处链接和本声明。
