问题出现场景
iptables链中的kube-service链中的ip地址段是172.248.0.0/16
真正的pod ip地址段是:10.89.0.0/16
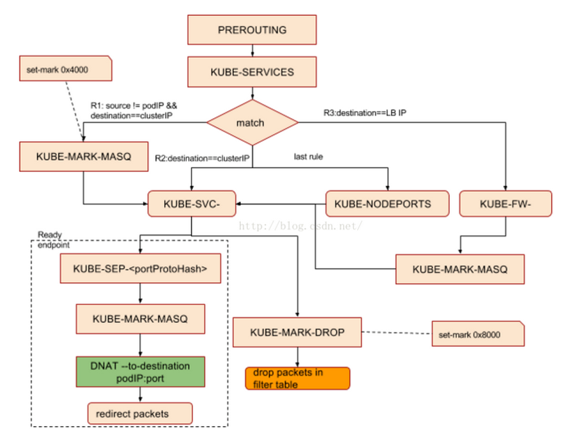
而kubernetes service中的调用链却显示
R1: source != podIP && destination==clusterIP时进入KUBE-MARK-MASQ
这个意思就是说:kube-service链中的ip地址段应该是pod的ip地址段(172.248.0.0/16),但是和我们真正的ip地址段(10.89.0.0/16)却是相悖的
问题出现原因
在k8s集群中定义的pod网段是172.248.0.0,如下:

而在安装calico时,自定义了calico的地址段。calico作为k8s的网络插件,负责k8s中pod的网络地址分配,所以就用了自己默认的10.89.0.0
解决办法
将这两个地址段进行统一
此处修改calico的地址段


iptables中的这个地址 172.248.0.0确实就是k8spod的地址段了
结论:
1.iptables中kube-services链中的这个ip地址段是k8s集群定义的pod网段
2.kube-services对于相同目标地址都有2个target,对于非pod之间的访问进入KUBE-MARK-MASQ,对于pod之间的访问进入KUBE-SVC-里
版权声明:本文为weixin_42072280原创文章,遵循CC 4.0 BY-SA版权协议,转载请附上原文出处链接和本声明。