本文将要讲什么
什么是cors跨域、细节
cors跨域带cookie的细节
结合 demo(zhiguangphoenix/cors-demo)
前提知识和背景
- 知道什么是跨域,什么是同源策略,跨域的限制等等
- 知道除cors外常见的跨域实现
前段时间在工作中接了一个小的后端服务的需求,做的过程中可能需要接入跨域带cookie的方案,于是深入的了解了一下cors跨域带cookie的细节,之前只是比较粗浅的了解。
cors跨域
先运行项目,通过本地的两个端口来模拟两个不同的域,打开http://127.0.0.1:8080/注意:
- 下图的script.src地址是在向另一个域种cookie,应该设置为本机的IP地址,如果设置为127.0.0.1,无法看到跨域带cookie的效果

- 下图跨域带cookie的ajax请求URL不能再向127.0.0.1发起,因为host一样的话会带上cookie,看不出来效果,所以在fe.html中改为本地IP地址即可.

npm run start:be;npm run start:fe

分别点击跨域简单请求和跨域非简单请求(request中加了header:X-header=notsimple),控制面板network会看到:
跨域简单请求发送了一个请求(GET):

跨域非简单请求发送了两个请求(OPTIONS和GET):


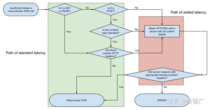
看下Wikipedia怎么说:cors跨域(wikipedia)是一种跨域的解决方案,具体来说分为两种,简单请求和非简单请求。


简单请求:请求方法是简单方法且请求头是简单头
- 简单方法:GET、HEAD、POST
- 简单头:
Accept,Accept-Language,Content-Language或Content-Type是application/x-www-form-urlencoded,multipart/form-data或text/plain
对于简单请求:只有一次请求
request发一次请求:
Origin=发起请求域的域名
response返回:
Access-Control-Allow-Origin: * // 此时暂时设为*对于非简单请求:一次preflight请求和一次真正的请求
request发一次preflight请求(OPTIONS):
Access-Control-Request-Headers: x-header //自定义的头部
Access-Control-Request-Method: GET // 接下来真正请求的method
response返回:
Access-Control-Allow-Headers: x-header
Access-Control-Allow-Methods: GET,HEAD,PUT,PATCH,POST,DELETE
Access-Control-Allow-Origin: *
request发一次真正的请求:
X-header: notsimple
Origin=发起请求域的域名
response返回:
Access-Control-Allow-Origin: *cors跨域带cookie

点击跨域带cookie会看到控制台报错:

错误提示:请求带有withCredentials=true时,response的Access-Control-Allow-Origin不能为*
代码server.js中修改如下,然后点击跨域带cookie按钮

浏览器控制台报错如下:

错误提示:withCredentials=true的时候response的Access-Control-Allow-Credentials必须为true
代码server.js中做修改如下,然后点击跨域带cookie按钮

这次成功返回了:

总结一下,跨域带cookie细节如下:
ajax request设置withCredentials=true
response设置headers:
Access-Control-Allow-Origin=发起请求的origin
Access-Control-Allow-Credentials: true后记
前端多了解后端,更好更清晰
欢迎关注我的公众号,前端亚古兽,做前端,不止于做前端。

版权声明:本文为weixin_42301321原创文章,遵循CC 4.0 BY-SA版权协议,转载请附上原文出处链接和本声明。