一、背景小故事
笔者手里有个朋友交给我去日常运维项目是PHP+微信小程序,部署在Linux系统上。
这个项目是用宝塔面板去进行日常的可视化运维管理,用起来蛮香的。
如不清楚宝塔的同学,可以自行了解,这里就不详细说明。
宝塔是一款简单好用的服务器运维面板,并且永久免费。
如果有兴趣领宝塔优惠券点击阅读原文领取哈
我们都知道, 小程序请求的后端接口,要求是https协议的。所以后端服务器得配置上SSL证书。
我接手之前,这个项目的SSL证书是直接购买的,而且也要到期了。当时,我对宝塔面板也是第一次接触,不是特熟悉。经过一番摸索,看到宝塔面板提供Let's Encrypt这样免费的证书。这个证书有个缺点就是只有3个月的免费期限,到期后需要再去续期。

经过一番折腾,就给网站安排上了这个免费的证书。而且宝塔面板在这里也有明确提示:「将在距离到期时间一个月内尝试自动续签」。
看到那个提示后,发现这个证书可以一直免费使用,那倒是省钱又省心了。
隔了3个月后,老板发来一条消息说:「网站不正常了,给我看看呗」。
经过我一顿熟悉操作分析,排查服务器,排查应用,并利用fiddler抓包工具去进行抓包分析后,确定是Https协议到期导致的问题。
然后我在SSL配置界面上,手动去点续签,等了一会儿,续签成功。网站又可以正常访问,告诉老板完美解决。
又经过一段时间后,老板又发来一条消息说,网站又不正常,再给我看看什么问题。
我一看到消息,知道又翻车了。不过这次我是轻车熟路,直接去手动点了一下续签,解决。
......
就这样,重复了很多次。
这样长久下去,也不是办法。
二、萌动想法
我得想出一个法子来解决这个问题。毕竟我们都是一枚程序员,专门去解决生活中出现的重复劳动力。
既然点一下续签,就可以解决证书到期问题。那我们能不能在程序里用「定时任务+模拟请求来自动续签?」
我就开始构想一下实现思路:
❝第一步:我们需要拿到「续签」按钮触发的后端服务接口及请求参数,后续能模拟请求。
❞
❝第二步:验证接口是否可以直接请求成功,是否需要权限验证?经过验证,需要先登陆,才能请求成功。
❞
❝第三步:还需要一个定时任务功能。经过确认 宝塔面板自带有任务计划功能。
❞
带着这样的想法,开始去尝试实现,过程中有遇到很多问题,就不详细说明,主要都是在写Shell脚本构造请求参数传递。
我就直接上解决方案供同学们参考。
三、方案实践
3.1 找到续签请求接口
接口地址:http://IP:8888/ssl?action=Renew_SSL

如果我们直接请求该接口,会发现需要登陆,不能直接请求成功。
3.2 设置宝塔 API接口
经过查阅资料,宝塔面板提供了API接口,用密钥key生成token后,再发起请求就可以,而不需要用户名和密码。我们能方便直接使用宝塔里面的任何API接口。
「面板设置 =》打开 API接口,拿到密钥key,并配置IP白名单。IP可以直接添加服务器IP。」


而且宝塔也提供了多个版本的API接口 Demo样例,可以很方便的集成。样例地址:https://www.bt.cn/bbs/thread-20376-1-1.html

我比较熟悉Java,也就下载的JavaDemo研究的。
package com.raysonfang.bt.test;
import java.io.BufferedReader;
import java.io.IOException;
import java.io.InputStreamReader;
import java.io.PrintWriter;
import java.math.BigInteger;
import java.net.URL;
import java.net.URLConnection;
import java.security.MessageDigest;
/**
* 宝塔API测试
*
* @author fanglei
* @date 2021/02/21 10:44
**/
public class BTTest {
public static void main(String[] args)
{
try {
String btSign = "宝塔API密钥";
String url = "http://IP:8888/ssl?action=Renew_SSL";
String timestamp = System.currentTimeMillis() + "";
String md5Sign = getMd5(btSign);
String temp = timestamp+md5Sign;
String token = getMd5(temp);
String json = "request_time="+timestamp+"&request_token="+token;
String responseText = sendPost(url,json);
System.out.println(responseText);
} catch (Exception e) {
e.printStackTrace();
}
}
public static String getMd5(String str) throws Exception
{
try {
// 生成一个MD5加密计算摘要
MessageDigest md = MessageDigest.getInstance("MD5");
// 计算md5函数
md.update(str.getBytes());
// digest()最后确定返回md5 hash值,返回值为8为字符串。因为md5 hash值是16位的hex值,实际上就是8位的字符
// BigInteger函数则将8位的字符串转换成16位hex值,用字符串来表示;得到字符串形式的hash值
return new BigInteger(1, md.digest()).toString(16);
} catch (Exception e) {
throw new Exception("MD5加密出现错误,"+e.toString());
}
}
public static String sendPost(String url, String param) {
PrintWriter out = null;
BufferedReader in = null;
StringBuffer result = new StringBuffer();
try {
URL realUrl = new URL(url);
// 打开和URL之间的连接
URLConnection conn = realUrl.openConnection();
// 设置通用的请求属性
conn.setRequestProperty("accept", "text/xml,text/javascript,text/html,application/json");
conn.setRequestProperty("connection", "Keep-Alive");
// 发送POST请求必须设置如下两行
conn.setDoOutput(true);
conn.setDoInput(true);
// 获取URLConnection对象对应的输出流
out = new PrintWriter(conn.getOutputStream());
// 发送请求参数
out.print(param);
// flush输出流的缓冲
out.flush();
// 定义BufferedReader输入流来读取URL的响应
in = new BufferedReader(new InputStreamReader(conn.getInputStream()));
String line;
while ((line = in.readLine()) != null) {
result.append(line);
}
} catch (Exception e) {
System.out.println("发送 POST 请求出现异常!"+e);
e.printStackTrace();
}
//使用finally块来关闭输出流、输入流
finally{
try{
if(out!=null){
out.close();
}
if(in!=null){
in.close();
}
}
catch(IOException ex){
ex.printStackTrace();
}
}
return result.toString();
}
}
下载demo 研究请求参数构成,并调试成功。
3.3 设置定时任务,模拟请求
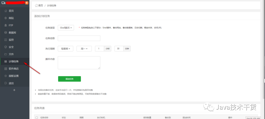
宝塔 直接提供有计划任务功能,我们先看看能不能实现我们想要的功能,如果不能,我们再想其他办法解决。

我看了任务类型有:Shell脚本, 备份网站,备份数据库,日志切割,释放内存,访问URL。
其中 Shell脚本和访问URL这两种任务类型跟我们想要的很接近,其他的都不怎么适合。
访问URL这种类型也可以排除,是因为这里采用直接配置URL,适合无动态参数,无权限验证的URL。
那剩下的就只有Shell脚本来实现。
我们知道Shell脚本也是一种编程语言脚本,那我们就用它来模拟请求了。
经过几个小时的研究,把shell脚本写出来。还是很费劲,对于Shell脚本里的参数传递语法不怎么熟悉,也反复去尝试,才摸索清楚。
#!/bin/bash
# 获取时间戳
cur_timestamp=$((`date '+%s'`*1000+`date '+%N'`/1000000))
# 宝塔密钥
api_sk='uSth3rmADQ9Np5Zyhxxxxxxxxxxxxxxx'
# 密钥MD5加密
key=`echo -n $api_sk|md5sum|cut -d" " -f1`
# 生成token
request_token=`echo -n $cur_timestamp$key|md5sum|cut -d" " -f1`
# 构造请求参数,并通过curl发送请求
curl -i -X POST -d "request_token=$request_token&request_time=$cur_timestamp" http://ip:8888/ssl?action=Renew_SSL
把Shell脚本的密钥和IP进行替换,就可以直接去任务计划添加上,然后手动执行一下看看 是否可以运行成功

注意:第一次添加任务后,需要手动点执行,并在日志去查看是否执行成功

至此,以后可以放心交给程序自动续签。
四、总结
也许官方已经解决了自动续签的问题,而我这个也许是个偏方,但这里面包含抓包,定时任务,接口鉴权,Shell脚本等知识运用。
文章好看就点这里
