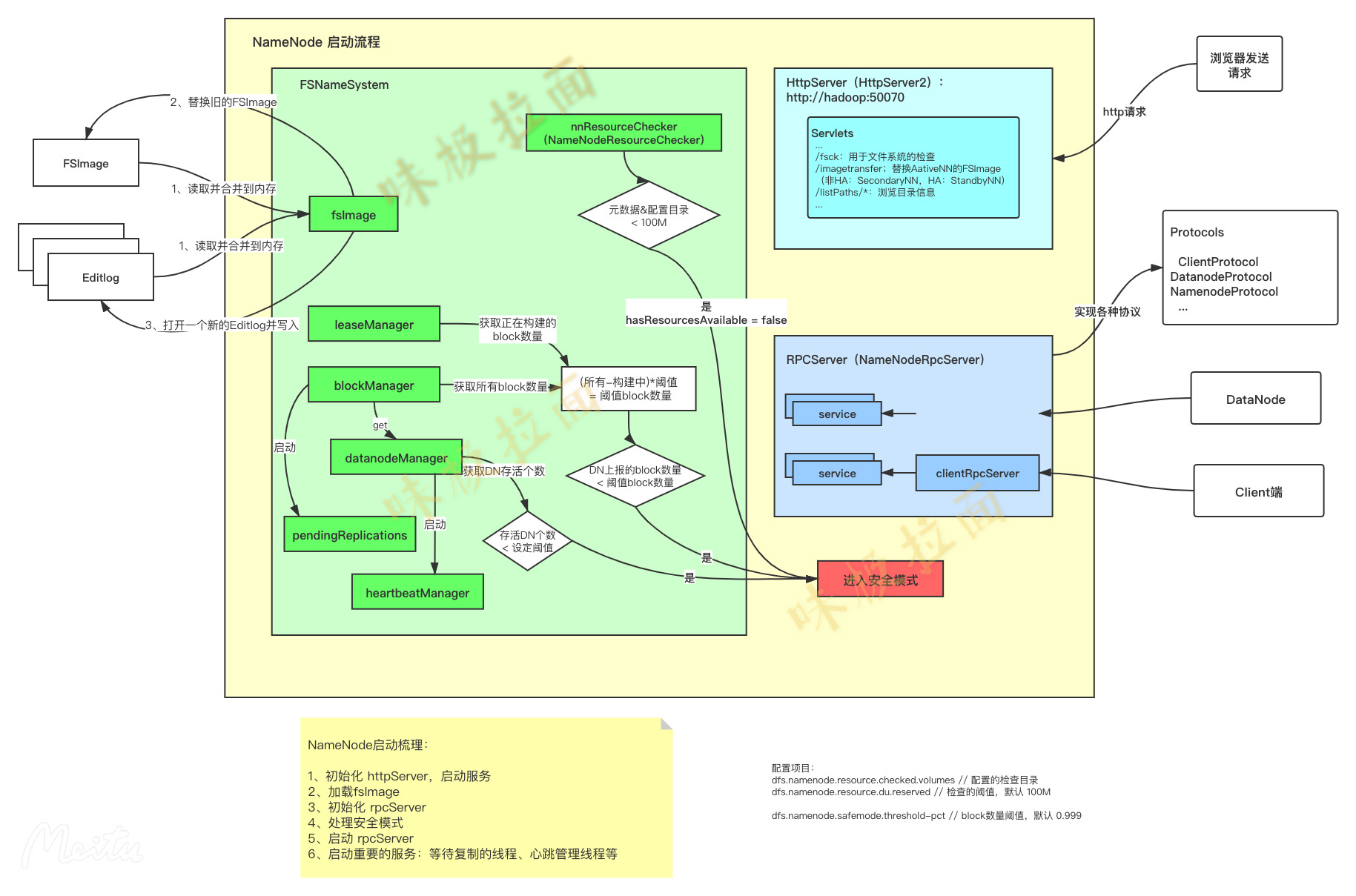
HDFS - NameNode启动流程HDFS NameNode启动流程NameNode 启动流程梳理初始化 httpServer,启动服务加载fsImage初始化 rpcServer处理安全模式启动 rpcServer启动重要的服务:等待复制的线程、心跳管理线程等参考流程图版权声明:本文为syun_tau原创文章,遵循CC 4.0 BY-SA版权协议,转载请附上原文出处链接和本声明。原文链接:https://blog.csdn.net/syun_tau/article/details/109410087