Hystrix 原理简介以及比较Sentinel特性
前言
在分布式架构中,当某个服务单元发生故障之后,通过断路由器的故障监控(类似熔断保险丝),向调用方返回一个错误响应,而不是长时间的等待。这样就不会使得线程因调用故障服务被长时间占用不释放,避免了故障在分布式系统中的蔓延。
Spring Cloud Hystrix针对上述问题实现了断路由器、线程隔离等一系列服务保护功能。它是基于Netflix Hystrix实现,该框架的目标在于通过控制那些访问远程系统、服务和第三方库的节点,从而对延迟和故障提供更强大的容错能力。
Hystrix具备服务降级、服务熔断、线程和信号隔离、请求缓存、请求合并以及服务监控等强大功能。
一、Hystrix特性
1、请求熔断: 当Hystrix Command请求后端服务失败数量超过一定比例(默认50%), 断路器会切换到开路状态(Open). 这时所有请求会直接失败而不会发送到后端服务. 断路器保持在开路状态一段时间后(默认5秒), 自动切换到半开路状态(HALF-OPEN).这时会判断下一次请求的返回情况, 如果请求成功, 断路器切回闭路状态(CLOSED), 否则重新切换到开路状态(OPEN). Hystrix的断路器就像我们家庭电路中的保险丝, 一旦后端服务不可用, 断路器会直接切断请求链, 避免发送大量无效请求影响系统吞吐量, 并且断路器有自我检测并恢复的能力.
2、服务降级:Fallback相当于是降级操作. 对于查询操作, 我们可以实现一个fallback方法, 当请求后端服务出现异常的时候, 可以使用fallback方法返回的值. fallback方法的返回值一般是设置的默认值或者来自缓存.告知后面的请求服务不可用了,不要再来了。
3、依赖隔离(采用舱壁模式,Docker就是舱壁模式的一种):在Hystrix中, 主要通过线程池来实现资源隔离. 通常在使用的时候我们会根据调用的远程服务划分出多个线程池.比如说,一个服务调用两外两个服务,你如果调用两个服务都用一个线程池,那么如果一个服务卡在哪里,资源没被释放后面的请求又来了,导致后面的请求都卡在哪里等待,导致你依赖的A服务把你卡在哪里,耗尽了资源,也导致了你另外一个B服务也不可用了。这时如果依赖隔离,某一个服务调用A B两个服务,如果这时我有100个线程可用,我给A服务分配50个,给B服务分配50个,这样就算A服务挂了,我的B服务依然可以用。
(1)线程池隔离模式:使用一个线程池来存储当前请求,线程池对请求作处理,设置任务返回处理超时时间,堆积的请求先入线程池队列。这种方式要为每个依赖服务申请线程池,有一定的资源消耗,好处是可以应对突发流量(流量洪峰来临时,处理不完可将数据存储到线程池队里慢慢处理)
(2)信号量隔离模式:使用一个原子计数器(或信号量)记录当前有多少个线程在运行,请求来先判断计数器的数值,若超过设置的最大线程个数则丢弃该类型的新请求,若不超过则执行计数操作请求来计数器+1,请求返回计数器-1。这种方式是严格的控制线程且立即返回模式,无法应对突发流量(流量洪峰来临时,处理的线程超过数量,其他的请求会直接返回,不继续去请求依赖的服务)
4、请求缓存:比如一个请求过来请求我userId=1的数据,你后面的请求也过来请求同样的数据,这时我不会继续走原来的那条请求链路了,而是把第一次请求缓存过了,把第一次的请求结果返回给后面的请求。
请求合并:我依赖于某一个服务,我要调用N次,比如说查数据库的时候,我发了N条请求发了N条SQL然后拿到一堆结果,这时候我们可以把多个请求合并成一个请求,发送一个查询多条数据的SQL的请求,这样我们只需查询一次数据库,提升了效率。
二、Hystrixl原理分析
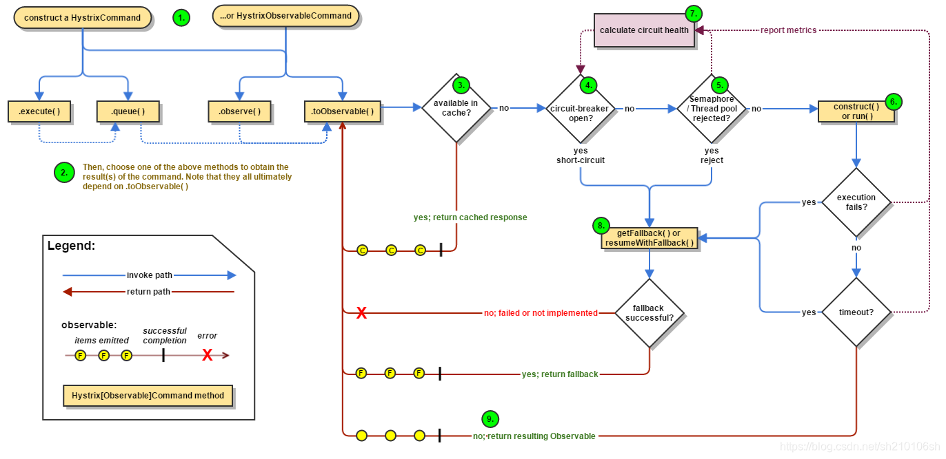
Hystrixl流程图如下:
Hystrix主要有4种调用方式:
toObservable() 方法 :未做订阅,只是返回一个Observable 。
observe() 方法 :调用 #toObservable() 方法,并向 Observable 注册 rx.subjects.ReplaySubject 发起订阅。
queue() 方法 :调用 #toObservable() 方法的基础上,调用:Observable#toBlocking() 和 BlockingObservable#toFuture() 返回 Future 对象
execute() 方法 :调用 #queue() 方法的基础上,调用 Future#get() 方法,同步返回 #run() 的执行结果。
主要的执行逻辑:
1.每次调用创建一个新的HystrixCommand,把依赖调用封装在run()方法中.
2.执行execute()/queue做同步或异步调用.
3.判断熔断器(circuit-breaker)是否打开,如果打开跳到步骤8,进行降级策略,如果关闭进入步骤.
4.判断线程池/队列/信号量是否跑满,如果跑满进入降级步骤8,否则继续后续步骤.
5.调用HystrixCommand的run方法.运行依赖逻辑
依赖逻辑调用超时,进入步骤8.
6.判断逻辑是否调用成功。返回成功调用结果;调用出错,进入步骤8.
7.计算熔断器状态,所有的运行状态(成功, 失败, 拒绝,超时)上报给熔断器,用于统计从而判断熔断器状态.
8.getFallback()降级逻辑。以下四种情况将触发getFallback调用:
run()方法抛出非HystrixBadRequestException异常。
run()方法调用超时
熔断器开启拦截调用
线程池/队列/信号量是否跑满
没有实现getFallback的Command将直接抛出异常,fallback降级逻辑调用成功直接返回,降级逻辑调用失败抛出异常.
9.返回执行成功结果
二、Sentinel 还是 Hystrix?
1 资源模型和执行模型上的对比
Hystrix 的资源模型设计上采用了命令模式,将对外部资源的调用和 fallback 逻辑封装成一个命令对象 HystrixCommand 或 HystrixObservableCommand,其底层的执行是基于 RxJava 实现的。每个 Command 创建时都要指定 commandKey 和 groupKey(用于区分资源)以及对应的隔离策略(线程池隔离 or 信号量隔离)。线程池隔离模式下需要配置线程池对应的参数(线程池名称、容量、排队超时等),然后 Command 就会在指定的线程池按照指定的容错策略执行;信号量隔离模式下需要配置最大并发数,执行 Command 时 Hystrix 就会限制其并发调用。
Sentinel 的设计则更为简单。相比 Hystrix Command 强依赖隔离规则,Sentinel 的资源定义与规则配置的耦合度更低。Hystrix 的 Command 强依赖于隔离规则配置的原因是隔离规则会直接影响 Command 的执行。在执行的时候 Hystrix 会解析 Command 的隔离规则来创建 RxJava Scheduler 并在其上调度执行,若是线程池模式则 Scheduler 底层的线程池为配置的线程池,若是信号量模式则简单包装成当前线程执行的 Scheduler。
而 Sentinel 则不一样,开发的时候只需要考虑这个方法/代码是否需要保护,置于用什么来保护,可以任何时候动态实时的区修改。
从 0.1.1 版本开始,Sentinel 还支持基于注解的资源定义方式,可以通过注解参数指定异常处理函数和 fallback 函数。Sentinel 提供多样化的规则配置方式。除了直接通过 loadRules API 将规则注册到内存态之外,用户还可以注册各种外部数据源来提供动态的规则。用户可以根据系统当前的实时情况去动态地变更规则配置,数据源会将变更推送至 Sentinel 并即时生效。
2 隔离设计上的对比
隔离是 Hystrix 的核心功能之一。Hystrix 提供两种隔离策略:线程池隔离 Bulkhead Pattern 和信号量隔离,其中最推荐也是最常用的是线程池隔离。
Sentinel 可以通过并发线程数模式的流量控制来提供信号量隔离的功能。并且结合基于响应时间的熔断降级模式,可以在不稳定资源的平均响应时间比较高的时候自动降级,防止过多的慢调用占满并发数,影响整个系统。
3 熔断降级的对比
Sentinel 和 Hystrix 的熔断降级功能本质上都是基于熔断器模式 Circuit Breaker Pattern。Sentinel 与 Hystrix 都支持基于失败比率(异常比率)的熔断降级,在调用达到一定量级并且失败比率达到设定的阈值时自动进行熔断,此时所有对该资源的调用都会被 block,直到过了指定的时间窗口后才启发性地恢复。上面提到过,Sentinel 还支持基于平均响应时间的熔断降级,可以在服务响应时间持续飙高的时候自动熔断,拒绝掉更多的请求,直到一段时间后才恢复。这样可以防止调用非常慢造成级联阻塞的情况。
4 Sentinel 特性
- 轻量级、高性能
- 流量控制
直接拒绝模式:即超出的请求直接拒绝。
慢启动预热模式:当流量激增的时候,控制流量通过的速率,让通过的流量缓慢增加,在一定时间内逐渐增加到阈值上限,给冷系统一个预热的时间,避免冷系统被压垮。
匀速器模式:利用 Leaky Bucket 算法实现的匀速模式 - 系统负载保护
- 实时监控和控制面板 ,Sentinel 提供 HTTP API 用于获取实时的监控信息,如调用链路统计信息、簇点信息、规则信息等
- 生态
Sentinel 目前已经针对 Servlet、Dubbo、Spring Boot/Spring Cloud、gRPC 等进行了适配,用户只需引入相应依赖并进行简单配置即可非常方便地享受 Sentinel 的高可用流量防护能力。未来 Sentinel 还会对更多常用框架进行适配,并且会为 Service Mesh 提供集群流量防护的能力。