Jmeter多线程并发时请求报文随机取值配置方法
1、Jmeter多线程并发时,如果需要每次请求时的某个变量取值都不一样,则可以使用随机函数处理(只适用于参数在请求报文中出现一次的情况)。
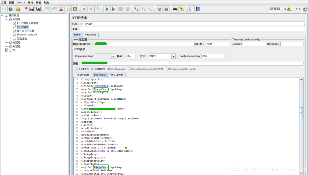
如下图所示,applSeq需要每次请求传入不同的取值,则在请求报文中直接嵌入随机函数即可
2、Jmeter多线程并发时,如果需要每次请求时的某个变量取值都不一样,且该参数在报文中多个地方出现,则可以使随机变量处理。
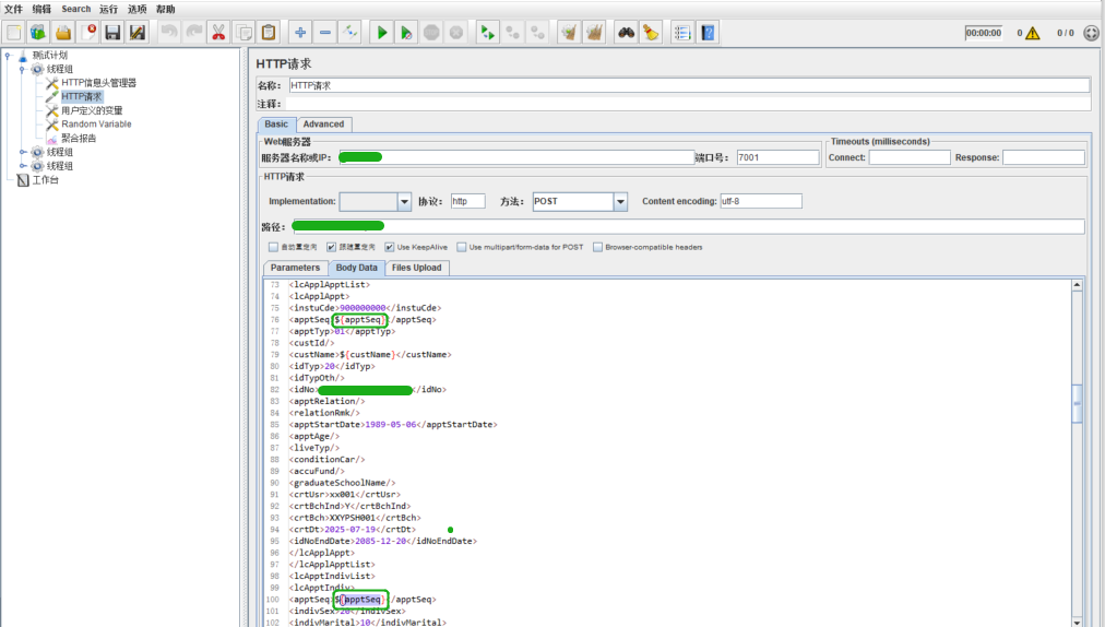
如果applSeq在报文中出现多次,如果使用随机函数,则会出现同一个报文中applSeq取值不一致的情况,此时可以加入随机变量解决,如下图所示:

在报文中引用上述配置的随机变量
特殊说明:用户自定义变量在多线程执行前执行一次,之后所有的请求都会传相同的取值。因此想每次请求传不同的参数使用用户自定义变量无法解决。

版权声明:本文为qitiandasheng521原创文章,遵循CC 4.0 BY-SA版权协议,转载请附上原文出处链接和本声明。