本文演示将微服务的网关服务-zuul-gateway项目通过docker部署到云服务器上
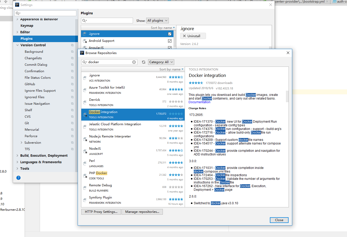
1.IDEA安装docker插件

配置docker的服务地址(需要再服务器上配置docker可访问)

2.创建Dockerfile文件,并编写指令

3.创建docker配置项

添加一个新的配置

选择dockerfile方式

配置

创建端口映射关系


启动配置

版权声明:本文为zhang_ming_xuan原创文章,遵循CC 4.0 BY-SA版权协议,转载请附上原文出处链接和本声明。
本文演示将微服务的网关服务-zuul-gateway项目通过docker部署到云服务器上
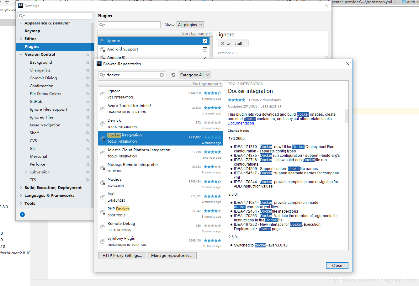
1.IDEA安装docker插件

配置docker的服务地址(需要再服务器上配置docker可访问)

2.创建Dockerfile文件,并编写指令

3.创建docker配置项

添加一个新的配置

选择dockerfile方式

配置

创建端口映射关系


启动配置
