目录
isis通过邻居关系是否为level-2来判断是否为骨干区域(默认路由器是level 1-2 )
TLV:一个数据结构,包含三个内容:type类型、length长度、value值。
L1邻居建立:路由器级别一致,区域id一致(L1 与L1或 L1/2);L2邻居建立:级别一致或兼容
一、ISIS
ISIS(中间系统到中间系统)是一种动态路由协议。
ISIS是工作在数据链路层,没有协议号
二、isis地址结构
1.NSP
IDP相对于tcp/ip里面的IP地址的网络号
DSP相当于routerID 和协议号
2.NET
网络实体标志网络层的信息:area ID、system ID、SEL(类似于协议号,默认为00)
3.isis的区域划分(不同于ospf)
- ospf通过区域号来区分骨干和非骨干区域
isis通过邻居关系是否为level-2来判断是否为骨干区域(默认路由器是level 1-2 )
ISIS是没有vlink的,所以在部署的时候,不会将骨干区域分裂的(如果分裂那就是错误部署了)
4. isis路由器分类
level 1、level 2、level 1-2
5.isis支持的网络类型
MA 和P2P
要修改网络类型,两端就要完全一致(MA就两端都MA,p2p就两端都p2p,否则邻居无法建立。)
ospf类型不同还可以勉强建立(stub和totally stub,nssa和totally nssa),但是isis必须完全相同。
二、isis报文
1.isis报文类型
IIH:类似于hello包,用于建立邻居关系
LSP:类似LSU,链路状态更新
CSNP:类似于DD报文,链路摘要
PSNP:类似于LSR、LSack
2.isis通用头部
一个isis进程最多属于三个区域
3. TLV
TLV:一个数据结构,包含三个内容:type类型、length长度、value值。
TLV模块很多,扩展性很强,需要什么功能就添加什么TLV
(ospf扩展性就很差,ipv4要定义一套标准,ipv6又要定义一套。而isis只需要添加TLV就好了)
三、isis邻接关系建立
L1邻居建立:路由器级别一致,区域id一致(L1 与L1或 L1/2);
L2邻居建立:级别一致或兼容

1.建立原则
2.建立过程
1)MA广播网络中建立isis邻居
2)P2P网络中建立isis邻居
3)isis邻居建立方式(两次握手、三次握手)
出于安全考虑,默认是三次握手(直到收到来自对方发来的hello包里包含有自身的system ID信息),建立邻居,但也可以修改握手次数,比如两次(只要收到hello包,不管里面包不包含自己的system ID信息,都建立邻居),这里是强制三次握手
3.DIS伪节点
相当于ospf里的DR
负责生成伪节点的LSP,用来描述网络中的设备
4.DR的选举
DIS选举规则如下:
1)比较优先级,越大越优
2)优先级相同,比较Mac地址,越大越优,最大的则为DIS
3)DR可以抢占
因为在isis中伪节点可以抢占,所以把hello PDU的时间间隔设计为普通路由的1/3,大概三秒左右
- isis默认优先级为64,修改优先级(改大为65)来将R1的接口修改伪节点
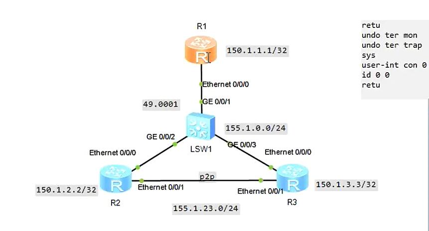
四、实验配置
接口下配置:isis circuit-level level-1
除了能在isis路由器上修改级别,还能在接口上修改路由优先级,这样更节约资源
查看isis本地数据库
dis isis lsdb verbose local
system ID后面的一般为00,若不是00,则为伪节点;
00-00,这个-后面的00表示外部路由;
00-00*,后面带有*表示是本地产生了LSP;
seq num,checksum,holdtime,这三个用来表示一条LSP的新旧;
ATT/P/OL,其中P为虚链路,但是由于厂商到目前为止都没开发出来,所以被认为isis没有虚链路,这里一直都为0
- 至于为什么伪节点id有的是01,有的是02,取决于它的接口编号
- 实验























