加密模式
有两种加密模式:
1、全加密,只要发现磁盘有新的文件生成或修改,且文件大小大于18字节,则加密。如果1字节也加密很容易知道加密规则容易被暴力破解,所以只针对18字节以上的文件进行加密。所以可以简单的存放一些较短字符串
2、特定格式文件加密
在服务器对指定用户的指定文件进行加密,用户只能通过指定的app 来打开或编辑app
1、只针对文件大于 18字节的文件加密
完全卸载
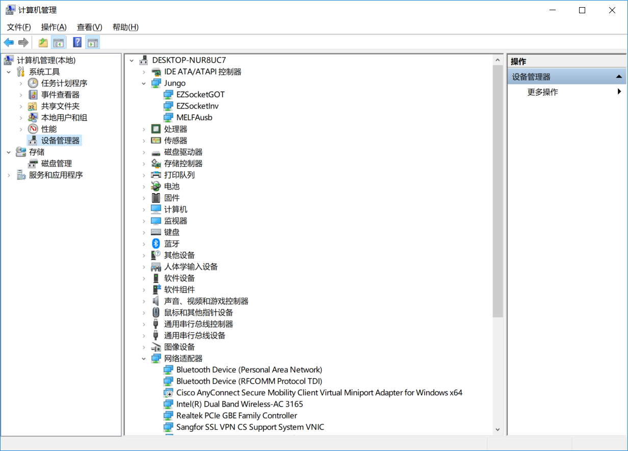
1、卸载驱动
计算机/管理->计算机管理/系统工具/设备管理器
Jungo - EZSocketGOT、EZSocketInv
找到设备

卸载设备

清空注册表
查找与CDGRegedit、DocGuard、CdgTwin、CdgConversion、CDGMaker、CommonService、Est7z、ESTBak、EstVPN、FileRestorer、SetIpAndPort_MFC、watchctrl、WaterMark、WaterMark64
版权声明:本文为chenlu5201314原创文章,遵循CC 4.0 BY-SA版权协议,转载请附上原文出处链接和本声明。