1、找到项目所在的位置,右击打开git bash here

2、初始化本地项目,输入git init

3、在码云(github )中新建(远程的)仓库

4、右击项目,选择git->add,将项目添加到本地仓库

5、右击项目,选择git->commit,将项目提交到本地仓库

6、确认提交文件

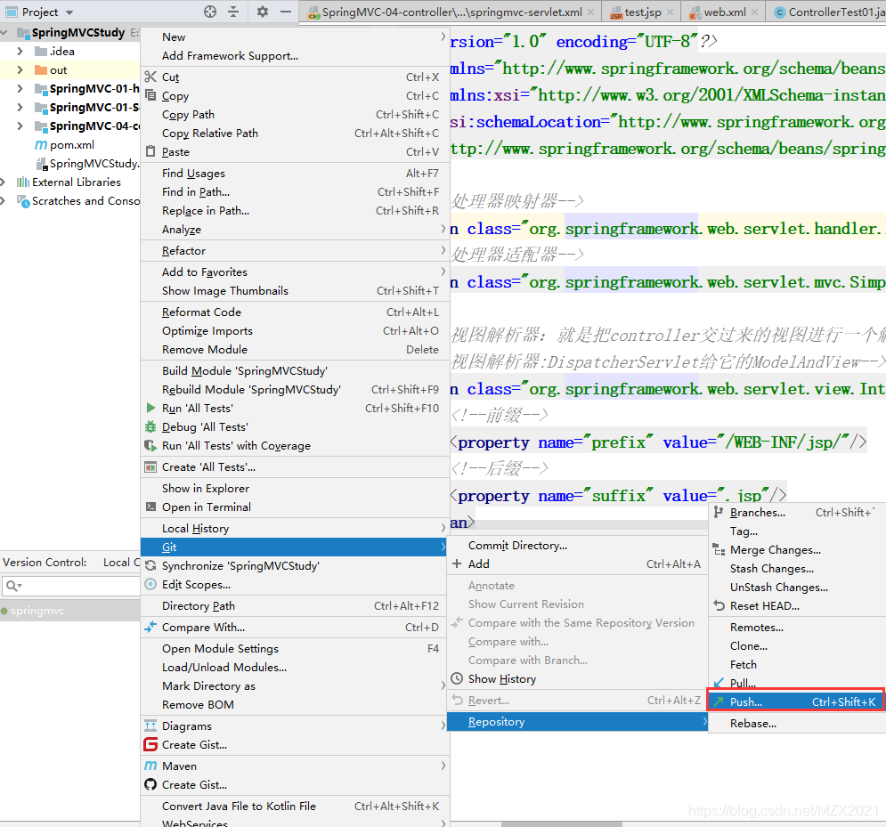
7、右键项目,点击git->repository->push

从码云仓库里面把之前创建的远程仓库的url复制到这里


8、点击提交,成功提交到码云

9、刷新码云的仓库,看到下图即为成功!

版权声明:本文为MZX2021原创文章,遵循CC 4.0 BY-SA版权协议,转载请附上原文出处链接和本声明。