本篇概览
- 本文是《hive学习笔记》的第十篇,前文实sql教程践过UDF的开发、部署、使用,那个UDF适用于一进一出的场景,例如将每条记录的指定字段转为大写;
除了一进一出,在使用group by的SQL中,多进一出也是常见场景,例如hive自带的avg、sum都是多进一出,这个场景的自定义函数java基础教程叫做用户自定义聚合函数(User Defiend Aggregate Function,UDAF),UDAF的开发比一进一出要复杂一些,本篇文章就一起来实战UDAF开发;
本文开发的UDAF名为udf_fieldlength ,用于group by的时候,统计指定python基础教程字段在每个分组中的总长度;
准备工作
- 在一些旧版的教程和文档中,都会提c#教程到UDAF开发的关键是继承UDAF.java;
- 打开hive-exec的1.2.2版本源码,却发现UDAF类已被注解为Deprecated;
- UDAF类被废弃后,推荐的替代品有两种:实现GenericUDAFResolver2接口,或者继承AbstractGenericUDAFResolver类;
- 现在新问题来了:上述两种替代品,咱们在做UDAF的时候该用哪一种呢?
- 打开AbstractGenericUDAFResolver类的源码vb.net教程瞅一眼,如下所示,是否有种恍然大悟的感觉,这个类自身就是GenericUDAFResolver2接口的实现类:
public abstract class AbstractGenericUDAFResolver
implements GenericUDAFResolver2
{
@SuppressWarnings("deprecation")
@Override
public GenericUDAFEvaluator getEvaluator(GenericUDAFParameterInfo info)
throws SemanticException {
if (info.isAllColumns()) {
throw new SemanticException(
"The specified syntax for UDAF invocation is invalid.");
}
return getEvaluator(info.getParameters());
}
@Override
public GenericUDAFEvaluator getEvaluator(TypeInfo[] info)
throws SemanticException {
throw new SemanticException(
"This UDAF does not support the deprecated getEvaluator() method.");
}
}
- 既然源码都看了,也就没啥好纠结的了,继承父类还是实现接口都可以,您自己看着选吧,我这里选的是继承AbstractGenericUDAFResolver类;
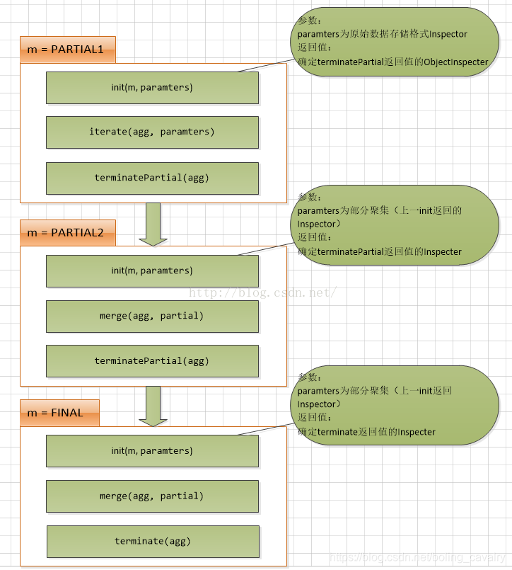
关于UDAF的四个阶段
- 在编码前,要先了解UDAF的四个阶段,定义在GenericUDAFEvaluator的Mode枚举中:
- COMPLETE:如果mapreduce只有map而没有reduce,就会进入这个阶段;
- PARTIAL1:正常mapreduce的map阶段;
- PARTIAL2:正常mapreduce的combiner阶段;
- FINAL:正常mapreduce的reduce阶段;
每个阶段被调用的方法
- 开发UDAF时,要继承抽象类GenericUDAFEvaluator,里面有多个抽象方法,在不同的阶段,会调用到这些方法中的一个或多个;
- 下图对每个阶段调用了哪些方法说得很清楚:

- 下图对顺序执行的三个阶段和涉及方法做了详细说明:

- 以上两张图片的出处都是kent7306的文章《Hive UDAF开发详解》,地址:https://blog.csdn.net/kent7306/article/details/50110067
- 上面两幅图将抽象方法和每个阶段的关系都梳理得很清晰了,接下来咱们开始编码;
源码下载
- 如果您不想编码,可以在GitHub下载所有源码,地址和链接信息如下表所示:
| 名称 | 链接 | 备注 |
|---|---|---|
| 项目主页 | https://github.com/zq2599/blog_demos | 该项目在GitHub上的主页 |
| git仓库地址(https) | https://github.com/zq2599/blog_demos.git | 该项目源码的仓库地址,https协议 |
| git仓库地址(ssh) | git@github.com:zq2599/blog_demos.git | 该项目源码的仓库地址,ssh协议 |
- 这个git项目中有多个文件夹,本章的应用在hiveudf文件夹下,如下图红框所示:

UDAF开发步骤简述
开发UDAF分为以下几步:
- 新建类FieldLengthAggregationBuffer,用于保存中间结果,该类需继承AbstractAggregationBuffer;
- 新建类FieldLengthUDAFEvaluator,用于实现四个阶段中会被调用的方法,该类需继承GenericUDAFEvaluator;
- 新建类FieldLength,用于在hive中注册UDAF,里面会实例化FieldLengthUDAFEvaluator,该类需继承AbstractGenericUDAFResolver;
- 编译构建,得到jar;
- 在hive添加jar;
- 在hive注册函数;
接下来就按照上述步骤开始操作;
开发
- 打开前文新建的hiveudf工程,新建FieldLengthAggregationBuffer.java,这个类的作用是缓存中间计算结果,每次计算的结果都放入这里面,被传递给下个阶段,其成员变量value用来保存累加数据:
package com.bolingcavalry.hiveudf.udaf;
import org.apache.hadoop.hive.ql.udf.generic.GenericUDAFEvaluator;
import org.apache.hadoop.hive.ql.util.JavaDataModel;
public class FieldLengthAggregationBuffer extends GenericUDAFEvaluator.AbstractAggregationBuffer {
private Integer value = 0;
public Integer getValue() {
return value;
}
public void setValue(Integer value) {
this.value = value;
}
public void add(int addValue) {
synchronized (value) {
value += addValue;
}
}
/**
* 合并值缓冲区大小,这里是用来保存字符串长度,因此设为4byte
* @return
*/
@Override
public int estimate() {
return JavaDataModel.PRIMITIVES1;
}
}
- 新建FieldLengthUDAFEvaluator.java,里面是整个UDAF逻辑实现,关键代码已经添加了注释,请结合前面的图片来理解,核心思路是iterate将当前分组的字段处理完毕,merger把分散的数据合并起来,再由terminate决定当前分组计算结果:
package com.bolingcavalry.hiveudf.udaf;
import org.apache.hadoop.hive.ql.metadata.HiveException;
import org.apache.hadoop.hive.ql.udf.generic.GenericUDAFEvaluator;
import org.apache.hadoop.hive.serde2.objectinspector.ObjectInspector;
import org.apache.hadoop.hive.serde2.objectinspector.ObjectInspectorFactory;
import org.apache.hadoop.hive.serde2.objectinspector.PrimitiveObjectInspector;
/**
* @Description: 这里是UDAF的实际处理类
* @author: willzhao E-mail: zq2599@gmail.com
* @date: 2020/11/4 9:57
*/
public class FieldLengthUDAFEvaluator extends GenericUDAFEvaluator {
PrimitiveObjectInspector inputOI;
ObjectInspector outputOI;
PrimitiveObjectInspector integerOI;
/**
* 每个阶段都会被执行的方法,
* 这里面主要是把每个阶段要用到的输入输出inspector好,其他方法被调用时就能直接使用了
* @param m
* @param parameters
* @return
* @throws HiveException
*/
@Override
public ObjectInspector init(Mode m, ObjectInspector[] parameters) throws HiveException {
super.init(m, parameters);
// COMPLETE或者PARTIAL1,输入的都是数据库的原始数据
if(Mode.PARTIAL1.equals(m) || Mode.COMPLETE.equals(m)) {
inputOI = (PrimitiveObjectInspector) parameters[0];
} else {
// PARTIAL2和FINAL阶段,都是基于前一个阶段init返回值作为parameters入参
integerOI = (PrimitiveObjectInspector) parameters[0];
}
outputOI = ObjectInspectorFactory.getReflectionObjectInspector(
Integer.class,
ObjectInspectorFactory.ObjectInspectorOptions.JAVA
);
// 给下一个阶段用的,即告诉下一个阶段,自己输出数据的类型
return outputOI;
}
public AggregationBuffer getNewAggregationBuffer() throws HiveException {
return new FieldLengthAggregationBuffer();
}
/**
* 重置,将总数清理掉
* @param agg
* @throws HiveException
*/
public void reset(AggregationBuffer agg) throws HiveException {
((FieldLengthAggregationBuffer)agg).setValue(0);
}
/**
* 不断被调用执行的方法,最终数据都保存在agg中
* @param agg
* @param parameters
* @throws HiveException
*/
public void iterate(AggregationBuffer agg, Object[] parameters) throws HiveException {
if(null==parameters || parameters.length<1) {
return;
}
Object javaObj = inputOI.getPrimitiveJavaObject(parameters[0]);
((FieldLengthAggregationBuffer)agg).add(String.valueOf(javaObj).length());
}
/**
* group by的时候返回当前分组的最终结果
* @param agg
* @return
* @throws HiveException
*/
public Object terminate(AggregationBuffer agg) throws HiveException {
return ((FieldLengthAggregationBuffer)agg).getValue();
}
/**
* 当前阶段结束时执行的方法,返回的是部分聚合的结果(map、combiner)
* @param agg
* @return
* @throws HiveException
*/
public Object terminatePartial(AggregationBuffer agg) throws HiveException {
return terminate(agg);
}
/**
* 合并数据,将总长度加入到缓存对象中(combiner或reduce)
* @param agg
* @param partial
* @throws HiveException
*/
public void merge(AggregationBuffer agg, Object partial) throws HiveException {
((FieldLengthAggregationBuffer) agg).add((Integer)integerOI.getPrimitiveJavaObject(partial));
}
}
- 最后是FieldLength.java,该类注册UDAF到hive时用到的,负责实例化FieldLengthUDAFEvaluator,给hive使用:
package com.bolingcavalry.hiveudf.udaf;
import org.apache.hadoop.hive.ql.parse.SemanticException;
import org.apache.hadoop.hive.ql.udf.generic.AbstractGenericUDAFResolver;
import org.apache.hadoop.hive.ql.udf.generic.GenericUDAFEvaluator;
import org.apache.hadoop.hive.ql.udf.generic.GenericUDAFParameterInfo;
import org.apache.hadoop.hive.serde2.typeinfo.TypeInfo;
public class FieldLength extends AbstractGenericUDAFResolver {
@Override
public GenericUDAFEvaluator getEvaluator(GenericUDAFParameterInfo info) throws SemanticException {
return new FieldLengthUDAFEvaluator();
}
@Override
public GenericUDAFEvaluator getEvaluator(TypeInfo[] info) throws SemanticException {
return new FieldLengthUDAFEvaluator();
}
}
至此,编码完成,接下来是部署和体验;
部署和体验
本次部署的注册方式是临时函数,如果您想注册为永久函数,请参考前文;
- 在pom.xml所在目录执行mvn clean package -U,即可编译构建;
- 在target目录得到文件hiveudf-1.0-SNAPSHOT.jar;
- 上传到hive服务器,我这里是放在/home/hadoop/udf目录;
- 进入hive会话,执行以下命令添加jar:
add jar /home/hadoop/udf/hiveudf-1.0-SNAPSHOT.jar;
- 执行以下命令注册:
create temporary function udf_fieldlength as 'com.bolingcavalry.hiveudf.udaf.FieldLength';
- 找一个适合执行group by的表试试,我这里是前面的文章中创建的address表,完整数据如下:
hive> select * from address;
OK
1 guangdong guangzhou
2 guangdong shenzhen
3 shanxi xian
4 shanxi hanzhong
6 jiangshu nanjing
- 执行下面的SQL:
select province, count(city), udf_fieldlength(city) from address group by province;
执行结果如下,可见guangdong的guangzhou和shenzhen总长度为17,jiangsu的nanjing为7,shanxi的xian和hanzhong总长度12,符合预期:
Total MapReduce CPU Time Spent: 2 seconds 730 msec
OK
guangdong 2 17
jiangshu 1 7
shanxi 2 12
Time taken: 28.484 seconds, Fetched: 3 row(s)
至此,UDAF的学习和实践就完成了,咱们掌握了多进一出的函数开发,由于涉及到多个阶段和外部调用的逻辑,使得UDAF的开发难度略大,接下来的文章是一进多出的开发,会简单一些。