1.更新缓存的三种模式
引入缓存势必会导致数据的一致性问题(因为分别存放到缓存以及DB),那么在数据更新时,缓存和DB都得更新,并且更新时序的不同会导致不同的结果。关于数据更新目前业界已经沉淀了Cache Aside Pattern,Read/Write through, Write Behind Caching等三种方式。
Cache Aside :同时更新缓存和数据库;
Read/Write Through:先更新缓存,缓存负责同步更新数据库;
Write Behind Caching:先更新缓存,缓存定时异步更新数据库。这三种模式各有优劣,可以根据业务场景选择使用。
1.1 Cache Aside
应用直接去缓存中找数据,命中缓存则直接返回,如果未命中缓存,则需要先去数据库中查询数据,并将查询到的数据存储到缓存中。
读策略:
- 程序需要判断缓存中是否已经存在数据。
- 当缓存中已经存在数据,则直接从缓存中返回数据
- 当缓存中不存在数据,则先从数据库里读取数据,并且存入缓存,然后返回数据

写策略:

这里存在两个问题:
- 先更新DB还是先更新缓存?
- 是更新缓存还是删除缓存?
针对问题1,我们有两种方案:
- 先更新DB,后更新缓存
- 先更新缓存,后更新DB
针对问题2,我们也有两种方案:
- 先删除缓存,再更新DB
- 先删除DB,再更新缓存
接下来我们逐条分析
1.1.1 先更新DB,后更新缓存
如图,并发更新会造成DB和缓存数据不一致。
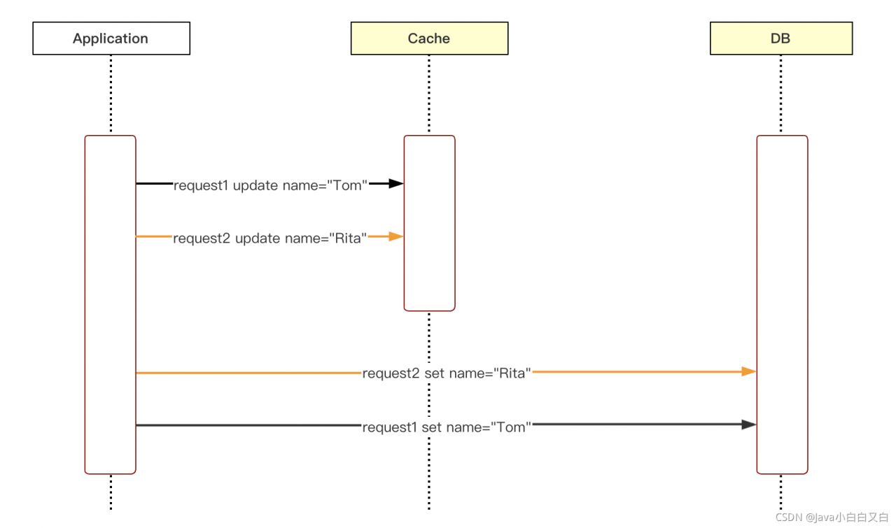
1.1.2 先更新缓存,后更新DB
如图,和上图一样,并发双写会导致数据不一致的问题。

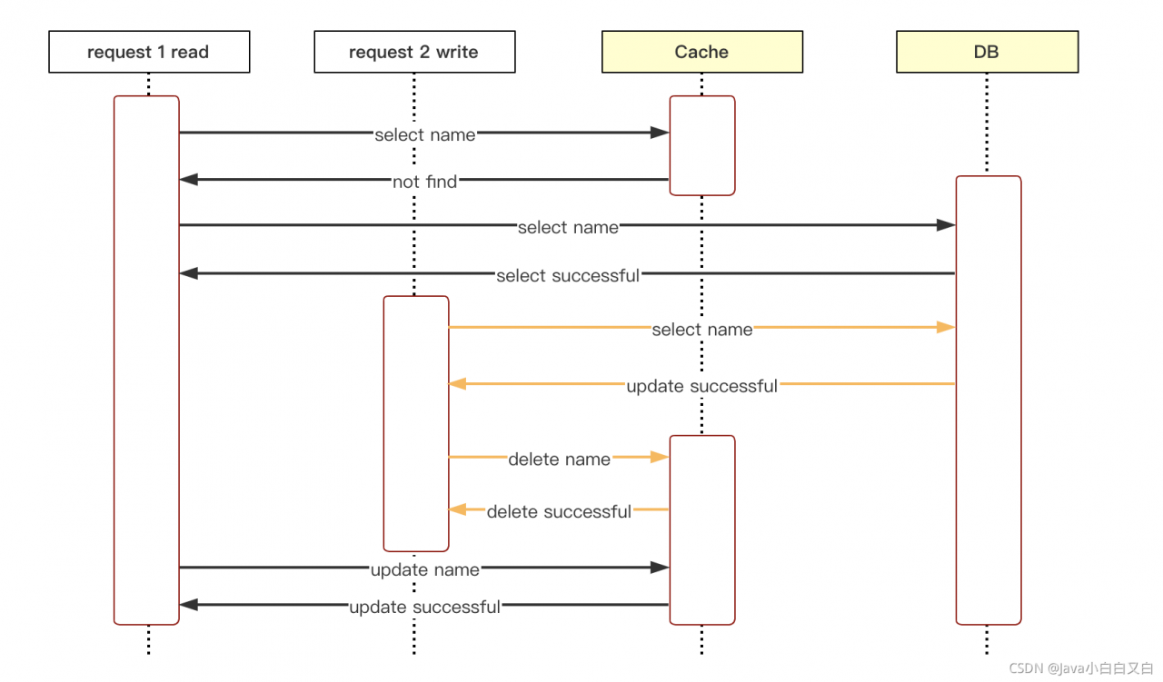
1.1.3 先删除缓存,再更新DB
上述我们看到,更新缓存在并发双写的情况下是不安全的,那如果改成删除缓存呢?答:因为delete操作是天然幂等的,所以并发双写不会对删除缓存的方案产生影响,但如果是并发读写呢?我们看下图:

可以看到,在并发读写下,还是会存在数据不一致的问题。可以考虑通过异步双删(通过两次删除来解决并发读造成的脏数据)或者给数据设置过期时间来解决。异步双删代码:
cache.deletedb.updateasynchronousCache.delete
1.1.4 先更新DB,再删除缓存(业界推荐方案)

假设缓存刚好到期失效时,读请求从db中读取数据,写请求更新完数据后再失效缓存后,读请求将旧数据存入到缓存中,这种情况也会导致脏数据的问题。实际上这种情况发生的概率很低,要发生这种情况的前提条件是写数据库要先于读数据库完成,一般而言读数据库相比于写数据库要耗时更短,这种前提条件成立的概率很低。针对这种情况,也可以采用上面所说的异步双删策略以及过期失效的方式来避免。
1.2 Read/Write Through
读数据策略:
当数据发生更新时,查询缓存时更新缓存,然后由缓存层同步的更新数据库
写数据策略:
当有数据更新的时候,如果没有命中缓存,直接更新数据库,然后返回。如果命中了缓存,则更新缓存,然后再由Cache自己同步更新数据库。
简单来说,该模式将缓存作为主要的数据源,而数据库对于应用程序是透明的,更新数据库的任务交给缓存来处理,应用程序直接和缓存服务打交道即可。

1.3 ReadThrough/Write Behind
读数据策略:
当数据发生更新时,查询缓存时更新缓存,然后由缓存层同步的更新数据库
写数据策略:
当数据更新的时候直接更新缓存数据,然后建立异步任务去更新数据库。
这种异步方式请求响应会很快,系统的吞吐量会明显提升。但是因为是异步更新数据库,数据一致性的保障就会变弱,如果更新数据库失败则会永远的造成系统脏数据,需要很精细设计系统重试的策略,另外如果异步服务宕机的话,还要考虑更新的数据如何持久化,服务重启后能够迅速恢复。在更新数据库时,由于并发多任务的存在,还需要考虑并发写是否会造成脏数据的问题。
2.三种缓存模式小结
Cache Aside:
优点:缓存仅仅保存被请求的数据,属于懒加载模式(Lazy Loading),避免了任何数据都被写入缓存造成缓存频繁更新
缺点:
- 当发生缓存未命中的情况时响应较慢。
- 实现逻辑都在应用程序中,如果后端拆分微服务,会造成代码冗余
适用于:流量和并发不高的常规性缓存
Read/Write Through:
优点:
- 缓存不存在脏数据
- 读取效率更高,因为写操作每次都会更新缓存,所以提高了读操作命中缓存的概率
- 缓存单独抽成服务,应用程序的逻辑相对简单
缺点:对于写多读少的应用不是很合适,数据可能更改了很多次,每次都写入缓存却没有被读取,造成了大量写入延迟时间的浪费。
适用于:流量和并发较高的缓存场景
ReadThrough/Write Behind:
优点:
- 读操作和写操作效率很高,因为都是直接从缓存中读取和写入。
- 对于数据库不可用的情况有一定的容忍度,即使数据库暂时不可用,系统也整体可用,当数据库之后恢复的时候,再将数据写入数据库。
缺点:有数据丢失的风险,如果缓存挂掉而数据没有及时写到数据库中,那么缓存中的有些数据将永久丢失。
适用于:秒杀等频繁写入的场景