什么是token
Token是服务端生成的一串字符串,以作客户端进行请求的一个令牌,当第一次登录后,服务器生成一个Token便将此Token返回给客户端,以后客户端只需带上这个Token前来请求数据即可,无需再次带上用户名和密码。
基于 Token 的身份验证
- 使用基于 Token 的身份验证方法,在服务端不需要存储用户的登录记录。流程是这样的:
- 客户端使用用户名跟密码请求登录
- 服务端收到请求,去验证用户名与密码
- 验证成功后,服务端会签发一个 Token,再把这个 Token 发送给客户端
- 客户端收到 Token 以后可以把它存储起来,比如放在 Cookie 里或者 Local Storage 里
- 客户端每次向服务端请求资源的时候需要带着服务端签发的 Token
- 服务端收到请求,然后去验证客户端请求里面带着的 Token,如果验证成功,就向客户端返回请求的数据
- APP登录的时候发送加密的用户名和密码到服务器,服务器验证用户名和密码,如果成功,以某种方式比如随机生成32位的字符串作为token,存储到服务器中,并返回token到APP,以后APP请求时,
- 凡是需要验证的地方都要带上该token,然后服务器端验证token,成功返回所需要的结果,失败返回错误信息,让他重新登录。其中服务器上token设置一个有效期,每次APP请求的时候都验证token和有效期。
token的优势
1.无状态、可扩展
在客户端存储的Tokens是无状态的,并且能够被扩展。基于这种无状态和不存储Session信息,负载负载均衡器能够将用户信息从一个服务传到其他服务器上。如果我们将已验证的用户的信息保存在Session中,则每次请求都需要用户向已验证的服务器发送验证信息(称为Session亲和性)。用户量大时,可能会造成 一些拥堵。但是不要着急。使用tokens之后这些问题都迎刃而解,因为tokens自己hold住了用户的验证信息。
2.安全性
请求中发送token而不再是发送cookie能够防止CSRF(跨站请求伪造)。即使在客户端使用cookie存储token,cookie也仅仅是一个存储机制而不是用于认证。不将信息存储在Session中,让我们少了对session操作。token是有时效的,一段时间之后用户需要重新验证。我们也不一定需要等到token自动失效,token有撤回的操作,通过token revocataion可以使一个特定的token或是一组有相同认证的token无效。
3.可扩展性
Tokens能够创建与其它程序共享权限的程序。例如,能将一个随便的社交帐号和自己的大号(Fackbook或是Twitter)联系起来。当通过服务登录Twitter(我们将这个过程Buffer)时,我们可以将这些Buffer附到Twitter的数据流上(we are allowing Buffer to post to our Twitter stream)。使用tokens时,可以提供可选的权限给第三方应用程序。当用户想让另一个应用程序访问它们的数据,我们可以通过建立自己的API,得出特殊权限的tokens。
4.多平台跨域
我们提前先来谈论一下CORS(跨域资源共享),对应用程序和服务进行扩展的时候,需要介入各种各种的设备和应用程序。Having our API just serve data, we can also make the design choice to serve assets from a CDN. This eliminates the issues that CORS brings up after we set a quick header configuration for our application.只要用户有一个通过了验证的token,数据和资源就能够在任何域上被请求到。Access-Control-Allow-Origin: *
5.基于标准
创建token的时候,你可以设定一些选项。我们在后续的文章中会进行更加详尽的描述,但是标准的用法会在JSON Web Tokens体现。最近的程序和文档是供给JSON Web Tokens的。它支持众多的语言。这意味在未来的使用中你可以真正的转换你的认证机制。
token原理

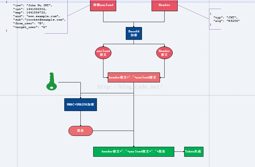
1.将荷载payload,以及Header信息进行Base64加密,形成密文payload密文,header密文。
2.将形成的密文用句号链接起来,用服务端秘钥进行HS256加密,生成签名.
3.将前面的两个密文后面用句号链接签名形成最终的token返回给服务端
注:
(1)用户请求时携带此token(分为三部分,header密文,payload密文,签名)到服务端,服务端解析第一部分(header密文),用Base64解密,可以知道用了什么算法进行签名,此处解析发现是HS256。
(2)服务端使用原来的秘钥与密文(header密文+"."+payload密文)同样进行HS256运算,然后用生成的签名与token携带的签名进行对比,若一致说明token合法,不一致说明原文被修改。
(3)判断是否过期,客户端通过用Base64解密第二部分(payload密文),可以知道荷载中授权时间,以及有效期。通过这个与当前时间对比发现token是否过期。
token实现思路

1.用户登录校验,校验成功后就返回Token给客户端。
2.客户端收到数据后保存在客户端
3.客户端每次访问API是携带Token到服务器端。
4.服务器端采用filter过滤器校验。校验成功则返回请求数据,校验失败则返回错误码
token代码生成工具类demo
package com.frank.common.utils;
import com.alibaba.fastjson.JSON;
import com.frank.common.entity.TokenHeader;
import com.frank.common.entity.TokenPlayload;
import com.frank.common.entity.User;
import java.rmi.server.UID;
import java.util.UUID;
/**
* Description:Token生成工具
* 第一部分我们称它为头部(header),第二部分我们称其为载荷(payload, 类似于飞机上承载的物品),第三部分是签证(signature).
* Auth: Frank
* Date: 2017-11-02
* Time: 下午 5:05
*/
public class TokenUtil {
public static final String TOKEN_AES_KEY = "xiangli8Token";
public static final String REFREH_TOKEN_AES_KEY = "xiangli8RefreshToken";
public static final String JWT_TYP = "JWT";
public static final String JWT_ALG = "AES";
public static final String JWT_EXP = "30";
public static final String JWT_ISS = "xiangli8";
/**
* 获得token
* @param data 自定义数据
* @param <T> 自定义数据
* @return
* @throws Exception
*/
public static <T> String getToken(T data) throws Exception {
TokenPlayload<T> userTokenPlayload = new TokenPlayload<>();
userTokenPlayload.setExpData(data);
String jwt = createJWT(userTokenPlayload);
return jwt;
}
/**
* 生成jwt的header部分内容
* @return
* @throws Exception
*/
private static String tokenHeaderBase64() throws Exception {
TokenHeader tokenHeader = new TokenHeader();
tokenHeader.setTyp(JWT_TYP);
tokenHeader.setAlg(JWT_ALG);
String headerJson = JSON.toJSONString(tokenHeader);
String headerBase64 = Base64Util.encryptBASE64(headerJson.getBytes());
return headerBase64;
}
/**
* 生成jwt的payload部分内容
* @param tokenPlayload
* @param <T>自定义的数据块
* @return
* @throws Exception
*/
private static <T> String tokenPayloadBase64(TokenPlayload<T> tokenPlayload) throws Exception {
tokenPlayload.setIss(JWT_ISS);
tokenPlayload.setExp(JWT_EXP);
tokenPlayload.setIat(String.valueOf(System.currentTimeMillis()));
String headerJson =JSON.toJSONString(tokenPlayload);
String headerBase64 = Base64Util.encryptBASE64(headerJson.getBytes());
return headerBase64;
}
/**
* 生成JWT
* @return
*/
public static <T> String createJWT(TokenPlayload<T> tokenPlayload) throws Exception {
StringBuilder jwtSb = new StringBuilder();
StringBuilder headerPlayloadSb = new StringBuilder();
String tokenHeaderBase64 = tokenHeaderBase64();
String tokenPayloadBase64 = tokenPayloadBase64(tokenPlayload);
jwtSb.append(tokenHeaderBase64);
jwtSb.append(".");
jwtSb.append(tokenPayloadBase64);
jwtSb.append(".");
headerPlayloadSb.append(tokenHeaderBase64);
headerPlayloadSb.append(tokenPayloadBase64);
String headerPlayloadSalt = SaltUtil.addSalt(headerPlayloadSb.toString());
String key = AesUtil.initKey(TOKEN_AES_KEY+tokenPlayload.getIat());
String signature = Base64Util.encryptBASE64(AesUtil.encrypt(headerPlayloadSalt.getBytes(),key));
jwtSb.append(signature);
return Base64Util.encryptBASE64(jwtSb.toString().getBytes());
}
/**
* 校验token是否是服务器生成的,以防token被修改
* @param jwtBase64
* @return
* @throws Exception
*/
public static <T> boolean verifyJWT(String jwtBase64) throws Exception {
String jwt = new String (Base64Util.decryptBASE64(jwtBase64));
if(!jwt.contains(".")){
return false;
}
String[] jwts = jwt.split("\\.");
if(jwts.length<3){
return false;
}
TokenPlayload tTokenPlayload = JSON.parseObject(new String(Base64Util.decryptBASE64(jwts[1])),TokenPlayload.class);
String key = AesUtil.initKey(TOKEN_AES_KEY+tTokenPlayload.getIat());
//解析出header跟playload
StringBuilder headerPlayloadSb = new StringBuilder();
headerPlayloadSb.append(jwts[0]);
headerPlayloadSb.append(jwts[1]);
//解析signature
String headerPlayloadSalt = new String (AesUtil.decrypt(Base64Util.decryptBASE64(jwts[2]),key));
return SaltUtil.verifyPwd(headerPlayloadSb.toString(),headerPlayloadSalt);
}
public static void main(String[] args) throws Exception {
String jwt = getToken(new User(1L,"你是逗逼"));
System.out.println("jwt:"+jwt);
System.out.println("verifyJWT:"+verifyJWT(jwt));
}
}
使用说明
1,根据上面生成一个由base64编码的token,该token由Header,Payload,Signature组成。
2,token作为用户请求的标识,客户端保存这token的全部信息。服务端只需要保存token的Signature部分。
3,服务端把token的Signature存于redis和服务器的数据库中。
4,客户端请求的数据附带token,服务端拿到token,首先校验token,以防token伪造。校验规则如下:
4.1,拆分出token的Header,Payload,Signature。
4.2,校验Signature,通过token的header和payload生成Signature,看看生成的Signature是否和客户端附带上来的Signature一致。如果一致继续请求操作,不一致则打回操作
4.3,查看Signature是否存在服务器的redis和数据库中。如果不存在则打回请求操作