
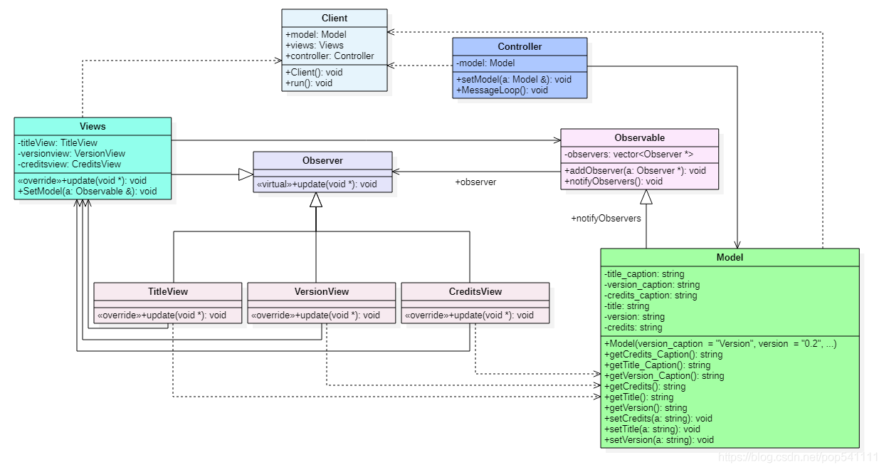
主动与被动模式
待写
CMakeLists.txt
https://github.com/tonixtom/BigTalkDesignPatternCppTest.git
cmake_minimum_required(VERSION 3.20)
project(mvc_test)
set(CMAKE_CXX_STANDARD 17)
set(CMAKE_BUILD_TYPE Debug)
set(Srcs
main.cpp
internal/Controller.cpp
internal/View.cpp
internal/CreditsView.cpp
internal/VersionView.cpp
internal/TitleView.cpp)
set(Hdrs
internal/Client.h
internal/Controller.h
internal/Model.h
internal/Observer.h
internal/Observable.h
internal/View.h
internal/TitleView.h
internal/VersionView.h
internal/CreditsView.h)
add_executable(${PROJECT_NAME} ${Srcs} ${Hdrs})
Client.h
#ifndef MVC_TEST_CLIENT_H
#define MVC_TEST_CLIENT_H
#include "Model.h"
#include "View.h"
#include "Controller.h"
//class Application, get Model, Views and Controller together
class Client
{
public:
Client()
{
views.setModel(model);
controller.setModel(model);
model.notifyObservers();
}
void run(){controller.MessageLoop();}
private:
Model model;
Views views;
Controller controller;
};
#endif //MVC_TEST_CLIENT_H
Model.h
#ifndef MVC_TEST_MODEL_H
#define MVC_TEST_MODEL_H
#include <iostream>
#include <string>
#include "Observer.h"
#include "Observable.h"
using namespace std;
class Model: public Observable
{
public:
//conclassor
Model() :
title_caption("Title: "),
version_caption("Version: "),
credits_caption("Credits: "),
title("Simple Model-View-Controller Implementation"),
version("0.2"),
credits("(put your name here)")
{ }
//getCredits_Caption, getTitle_Caption, getVersion_Caption
string getCredits_Caption(){return credits_caption;}
string getTitle_Caption(){return title_caption;}
string getVersion_Caption(){return version_caption;}
//getCredits, getTitle, getVersion
string getCredits(){return credits;}
string getTitle(){return title;}
string getVersion(){return version;}
//setCredits, setTitle, setVersion
void setCredits(string a){credits=a;notifyObservers();}
void setTitle(string a){title=a;notifyObservers();}
void setVersion(string a){version=a;notifyObservers();}
private:
//data members title_caption, version_caption, credits_caption
string title_caption;
string version_caption;
string credits_caption;
//data members title, version, credits
string title;
string version;
string credits;
};
#endif //MVC_TEST_MODEL_H
View.h
#ifndef MVC_TEST_VIEW_H
#define MVC_TEST_VIEW_H
#include <iostream>
#include "Observable.h"
#include "Observer.h"
#include "TitleView.h"
#include "VersionView.h"
#include "CreditsView.h"
using namespace std;
//构造视图,将所有观察者打包到另一个观察者中
class Views: public Observer
{
public:
//setModel
void setModel(Observable &a)
{
a.addObserver(&titleview);
a.addObserver(&versionview);
a.addObserver(&creditsview);
a.addObserver(this);
}
//update
virtual void update(void* a) override;
private:
//data members titleview, versionview, creditsview
TitleView titleview;
VersionView versionview;
CreditsView creditsview;
};
#endif //MVC_TEST_VIEW_H
main.cpp
#include <iostream>
#include "./internal/Client.h"
//Model 字符串数据和设置和获取数据的方法
//控制器会触发模型更新,并且还提供最新信息做Views.
int main()
{
Client *tom = new Client();
tom->run();
return 0;
}
版权声明:本文为pop541111原创文章,遵循CC 4.0 BY-SA版权协议,转载请附上原文出处链接和本声明。