首先理一下ThingsBoard所需的环境:
1.jdk1.8
2.maven
3.PostgreSQL
4.nodejs && npm
5.redis
6.git
7.IDEA(源码运行)
以下运行的是2.4版本的
错误查找建议方法:浏览器 --> ctrl+F 输入错误包:如
org.apache.maven.plugins:maven-clean-plugin:2.5:clean

参考:
https://www.iotschool.com/wiki/tbinstall
http://www.ithingsboard.com/docs/user-guide/install/windows/
http://www.ithingsboard.com/docs/user-guide/contribution/yuanmayunxing/
https://blog.csdn.net/nihaomabmt/article/details/107385241
部分问题按照解决操作完成后需要重启IDEA/shell窗口,请多试几次。文中问题笔者也没有全部遇到,更多的问题请到
https://www.iotschool.com/topics/node8
搜索解决,生命在于折腾,多折腾几次,笔者最终效果:

登录:


以下开始正文:
JDK
下载安装
JDK 官方下载地址: https://www.oracle.com/java/technologies/javase-jdk8-downloads.html
JDK 版本选择 JDK8,我本地环境是 Windos10 64 位,所以选择 jdk-8u221-windows-x64.exe

下载好了之后直接默认安装就行 
配置环境变量
步骤 1: 在 JAVA_HOME 中增加 JDK 的安装地址:C:\Program Files\Java\jdk1.8.0_221

步骤 2: 在 CLASSPATH 中增加 JDK 的安装地址中的文件:.;%JAVA_HOME%\lib;%JAVA_HOME%\lib\dt.jar;%JAVA_HOME%\lib\tools.jar

步骤 3: 在 Path 中增加 JDK 的地址:%JAVA_HOME%\bin;%JAVA_HOME%\jre\bin;

步骤 4 输入以下命令
java -version
如果能出现以下的提示信息,就算安装成功了

安装 IDEA
参考:IDEA 安装教程
安装 Maven
步骤 1:下载 maven,进入地址:http://maven.apache.org/download.cgi 
步骤 2:下载到本地

步骤 3:配置环境变量 增加 MAVEN_HOME,即 maven 的地址:D:\tb\apache-maven-3.6.1-bin,请注意,如果直接解压,有可能会有两个 apache-maven-3.6.1-bin


MAVEN_OPTS,参数是 -Xms128m -Xmx1024m

修改 Path,增加 Maven 的地址%MAVEN_HOME%\bin;

测试 Maven 安装,打开命令行工具。使用命令 mvn -v,如果能出现以下提示,即安装成功

PostgreSQL
我是直接装在docker上的,比较简单粗暴。
docker pull postgres:9.4创建容器:
docker run --name postgres1 -e POSTGRES_PASSWORD=password -p 54321:5432 -d postgres:9.4 
其他安装请移步:https://www.runoob.com/postgresql/windows-install-postgresql.html
Nodejs 安装
步骤 1:下载 Nodejs 安装包,Nodejs 官网地址:https://nodejs.org/en/download/

步骤 2:安装完成后,使用命令查看 Nodejs 是否已经安装完成,能出现以下提示说明已经安装成功

安装 redis
Redis 安装参考:https://www.iotschool.com/wiki/redis
安装 git
步骤 1:下载 git 安装包,git 官网地址是:https://git-scm.com/download/win

步骤 2:安装完成后,使用命令行测试 git

安装 npm 全局依赖
步骤 1:使用管理员 CMD 命令行,执行下面命令
#npm 环境读取环境变量包
npm install -g cross-env
#webpack打包工具
npm install -g webpack

克隆 thingsboard 代码
git clone https://github.com/thingsboard/thingsboard.git耐心等待一段时间后,看到以下界面就算下载成功

切换 git 分支
默认下载的代码是 master 主分支的。
查看项目源码的所有分支,下载源码后,需要进入到 thingsboard 文件夹

最新版本是2.5的,但是本次先安装2.4的
git checkout release-2.4看到下图这样,即切换成成功

准备工作
外网连接
因为 TB 在编译过程中需要依赖很多国外的包,那么需要外网才能连接,有连接外网支持,可以到社区求助:https://www.iotschool.com/topics/node8
设置 Maven 为淘宝镜像
工程是基于 Maven 管理,直接通过 idea open,之后会自动下载各种依赖包。依赖包的默认存储地址为:C:\Users\用户名.m2\repository,内容如下:
$tree ~/.m2 -L 2
/home/jay/.m2
└── repository
├── antlr
├── aopalliance
├── asm
├── backport-util-concurrent
├── ch
...
一般情况下,使用官方镜像更新依赖包,网速不稳定,可将 Maven 镜像源设置为淘宝的,在 maven 安装包目录下找到 settings.xml 设置
大概位置截图:
把 settings.xml 里面内容设置成以下:
<mirrors>
<mirror>
<!--This sends everything else to /public -->
<id>aliyun_nexus</id>
<mirrorOf>*,!maven_nexus_201</mirrorOf>
<url>http://maven.aliyun.com/nexus/content/groups/public/</url>
</mirror>
</mirrors>
不会设置的,可以参考这个文件:https://cdn.iotschool.com/iotschool/settings.xml
thingsboard QQ 群也有这个资源:121202538
设置 npm 为淘宝镜像
同上,网速不好 npm 过程中也会下载失败,这是导致很多同学 thingsboard 编译失败的主要原因,所以我们在进行编译之前,也将 npm 替换为淘宝镜像:
npm install -g mirror-config-china --registry=http://registry.npm.taobao.org #使用淘宝镜像
npm config get registry #查询当前镜像
npm config rm registry #删除自定义镜像,使用官方镜像
npm info express执行 npm install -g mirror-config-china --registry=http://registry.npm.taobao.org 即可
设置 IDEA 管理员启动
我本地开发环境编译项目使用 IDEA 工具进行编译,所以需要设置管理员启动,这样才有所有的权限执行编译命令。 步骤 1:点击 IDEA 图标右键,选择属性。

步骤 2:点击兼容性 - 更改所有用户设置 - 以管理员身份运行此程序

开始编译
编译项目跟网速有关,最好连接上外网进行编译,一般 5~30 分钟都有可能,超过 30 分钟要检查你的网络。
编译之前先去掉license检查:
(1)注释 thingsboard/pom.xml文件中有关liscense的配置信息,直接搜索"com.mycila"就可以找到下面的内容,大约在thingsboard/pom.xml文件的694行左右,修改如下:
<!--注释配置项-->
<!-- <plugin>
<groupId>com.mycila</groupId>
<artifactId>license-maven-plugin</artifactId>
<version>3.0</version>
<configuration>
<header>${main.dir}/license-header-template.txt</header>
<properties>
<owner>The Thingsboard Authors</owner>
</properties>
<excludes>
<exclude>**/.env</exclude>
<exclude>**/*.env</exclude>
<exclude>**/.eslintrc</exclude>
<exclude>**/.babelrc</exclude>
<exclude>**/.jshintrc</exclude>
<exclude>**/.gradle/**</exclude>
<exclude>**/nightwatch</exclude>
<exclude>**/README</exclude>
<exclude>**/LICENSE</exclude>
<exclude>**/banner.txt</exclude>
<exclude>node_modules/**</exclude>
<exclude>**/*.properties</exclude>
<exclude>src/test/resources/**</exclude>
<exclude>src/vendor/**</exclude>
<exclude>src/font/**</exclude>
<exclude>src/sh/**</exclude>
<exclude>packaging/*/scripts/control/**</exclude>
<exclude>packaging/*/scripts/windows/**</exclude>
<exclude>packaging/*/scripts/init/**</exclude>
<exclude>**/*.log</exclude>
<exclude>**/*.current</exclude>
<exclude>.instance_id</exclude>
<exclude>src/main/scripts/control/**</exclude>
<exclude>src/main/scripts/windows/**</exclude>
<exclude>src/main/resources/public/static/rulenode/**</exclude>
<exclude>**/*.proto.js</exclude>
<exclude>docker/haproxy/**</exclude>
<exclude>docker/tb-node/**</exclude>
<exclude>ui/**</exclude>
<exclude>src/browserslist</exclude>
<exclude>**/*.raw</exclude>
</excludes>
<mapping>
<proto>JAVADOC_STYLE</proto>
<cql>DOUBLEDASHES_STYLE</cql>
<scss>JAVADOC_STYLE</scss>
<jsx>SLASHSTAR_STYLE</jsx>
<tsx>SLASHSTAR_STYLE</tsx>
<conf>SCRIPT_STYLE</conf>
<gradle>JAVADOC_STYLE</gradle>
</mapping>
</configuration>
<executions>
<execution>
<goals>
<goal>check</goal>
</goals>
</execution>
</executions>
</plugin>-->
.....
<!--紧跟着上面的这个就是这个隐藏信息-->
<!-- <plugins>
<plugin>
<groupId>com.mycila</groupId>
<artifactId>license-maven-plugin</artifactId>
</plugin>
</plugins>-->(2)配置application\target\generated-sources\protobuf代码自动生成 ,还是在 thingsboard/pom.xml这个文件中搜索即可 ,大约在653行左右
<configuration>
<sources>
<source>${basedir}/target/generated-sources</source>
<!--配置application\target\generated-sources\protobuf代码自动生成-->
<!-- source>${basedir}/target/generated-sources</source -->
<source>${basedir}/target/generated-sources/grpc-java</source>
<source>${basedir}/target/generated-sources/java</source>
</sources>
</configuration>(3) 注意经过将数据库安装好了之后,创建好thingsboard数据库的所有表之后,还要将项目中的内容配置进行修改下,在application/src/main/resources/thingsboard.yml这个文件里,找到下面的内容,将默认的数据库名postgres改为thingsboard。
datasource:
driverClassName: "${SPRING_DRIVER_CLASS_NAME:org.postgresql.Driver}"
url: "${SPRING_DATASOURCE_URL:jdbc:postgresql://localhost:5432/thingsboard}"
username: "${SPRING_DATASOURCE_USERNAME:postgres}"
password: "${SPRING_DATASOURCE_PASSWORD:*****}"<!--数据库的设置的密码,在项目中是明文-->
hikari:
maximumPoolSize: "${SPRING_DATASOURCE_MAXIMUM_POOL_SIZE:5}"
清理项目编译文件
使用 IDEA Maven 工具进行清理

输入编译命令开始编译
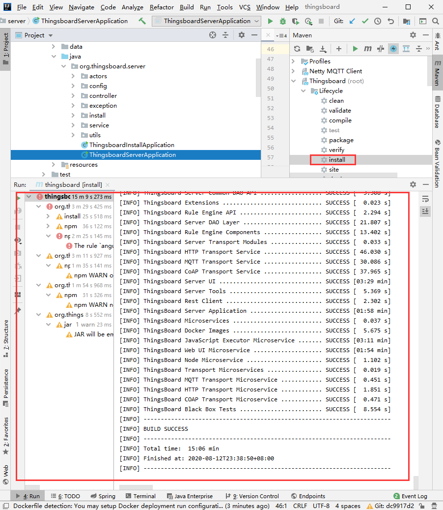
在 IDEA 控制台(左下方)Terminal 输入以下命令进行编译:
mvn clean install -DskipTests

等一段时间后,看到下面这张图就算编译成功,如果没有编译成功请按照本教程最后的常见问题进行排查,一般都是网络问题。如果还有问题,请到社区thingsboard 专题中提问。

缓存导致编译失败
每次编译失败进行二次编译时,要清理缓存,并杀死遗留进程 步骤 1:执行下面命令,杀死遗留进程
taskkill /f /im java.exe
步骤 2:使用 IDEA Maven 工具进行清理

温馨提示:要进行二次编译前,最好重启一次电脑!
Server UI 编译失败
[ERROR] Failed to execute goal com.github.eirslett:frontend-maven-plugin:1.0:npm (npm install) on project ui: Failed to run task: 'npm install' failed. (error code 1) -> [Help 1]

如果遇到这个问题,可从以下几个原因进行分析:
原因 1:node、npm 版本号问题
本地环境安装的 node、npm 版本号与源码中 pom.xml 文件配置的版本号不一致。
解决方案: 步骤 1:使用 node -v、npm -v 查看安装的 node 和 npm 版本号

步骤 2:修改源码中 pom.xml 文件中的版本号
<configuration>
<nodeVersion>v12.13.1</nodeVersion>
<npmVersion>6.12.1</npmVersion>
</configuration>
需要修改的文件有三处,位置如下:

原因 2:node-sass 下载失败
编译 Server UI 时,会下载 node-sass 依赖,如果因为网络原因没有下载成功,也会编译失败。如果你是按照本本教材一步一步来的,应该不会有问题,上面准备工作中,将 npm 镜像源切换为淘宝,那么下载会很快的。
[INFO] Downloading binary from https://github.com/sass/node-sass/releases/download/v4.12.0/win32-x64-72_binding.node
[ERROR] Cannot download "https://github.com/sass/node-sass/releases/download/v4.12.0/win32-x64-72_binding.node":
[ERROR]
[ERROR] ESOCKETTIMEDOUT
[ERROR]
[ERROR] Hint: If github.com is not accessible in your location
[ERROR] try setting a proxy via HTTP_PROXY, e.g.
[ERROR]
[ERROR] export HTTP_PROXY=http://example.com:1234
[ERROR]
[ERROR] or configure npm proxy via
[ERROR]
[ERROR] npm config set proxy http://example.com:8080
[INFO]
[INFO] > node-sass@4.12.0 postinstall F:\workspace\thingsboard\thingsboard\ui\node_modules\node-sass
[INFO] > node scripts/build.js
[INFO]

解决方案:切换镜像源为淘宝
解决方案:重启电脑,清理缓存
原因 3:Thingsboard 3.0 版本编译遇到的问题
亲测:2.4 版本也可以通过这种方式来解决
Failed to execute goal com.github.eirslett:frontend-maven-plugin:1.7.5:npm (npm install) on project ui-ngx: Failed to run task: 'npm install' failed. org.apache.commons.exec.ExecuteException: Process exited with an error: -4048 (Exit value: -4048) -> [Help 1]
解决方案:https://www.iotschool.com/topics/84
原因 4:二次编译导致残留进程
报错:
[ERROR] Failed to execute goal org.apache.maven.plugins:maven-clean-plugin:2.5:clean (default-clean) on project ui: Failed to clean project: Failed to delete F:\workspace\thingsboard\thingsboard\ui\target\node\node.exe -> [Help 1]

Server Tool 编译失败

[ERROR] Failed to execute goal on project tools: Could not resolve dependencies for project org.thingsboard:tools:jar:2.4.3: Failed to collect dependencies at org.eclipse.paho:org.eclipse.paho.client.mqttv3:jar:1.1.0: Failed to read artifact descriptor for org.eclipse.paho:org.eclipse.paho.clien
t.mqttv3:jar:1.1.0: Could not transfer artifact org.eclipse.paho:org.eclipse.paho.client.mqttv3:pom:1.1.0 from/to aliyun_nexus (http://maven.aliyun.com/nexus/content/groups/public/): Failed to transfer file http://maven.aliyun.com/nexus/content/groups/public/org/eclipse/paho/org.eclipse.paho.cli
ent.mqttv3/1.1.0/org.eclipse.paho.client.mqttv3-1.1.0.pom with status code 502 -> [Help 1]
一般由于网络原因,IoTSchool 小编至少编译了 3 次才成功,每次编译都重启电脑,并清理环境。
解决方案:如果使用的是 mvn clean install -DskipTests 命令进行编译,那么就多尝试几次,每次编译前,要清理环境。
参考:https://github.com/thingsboard/performance-tests/issues/10
JavaScript Executor 编译失败
JavaScript Executor Microservice 编译失败

[ERROR] Failed to execute goal com.github.eirslett:frontend-maven-plugin:1.0:npm (npm install) on project js-executor: Failed to run task: 'npm install' failed. (error code 2) -> [Help 1]
[ERROR]
[ERROR] To see the full stack trace of the errors, re-run Maven with the -e switch.
[ERROR] Re-run Maven using the -X switch to enable full debug logging.
[ERROR]
[ERROR] For more information about the errors and possible solutions, please read the following articles:
[ERROR] [Help 1] http://cwiki.apache.org/confluence/display/MAVEN/MojoFailureException
[ERROR]
[ERROR] After correcting the problems, you can resume the build with the command
[ERROR] mvn <goals> -rf :js-executor
原因:本地缓存缺少 fetched-v10.15.3-linux-x64 和 fetched-v10.15.3-win-x64 这两个文件。
解决方案: 步骤 1:下载这两个文件到本地,下载后记得重命名,下载地址:https://github.com/zeit/pkg-fetch/releases

步骤 2: 将下载的两个文件放到:放到:C:\Users\你的用户名 \ .pkg-cache\v2.6。并将名字分别修改为:fetched-v10.15.3-linux-x64 和 fetched-v10.15.3-win-x64
windows 创建 .pkg-cache 使用cmd
mkdir .pkg-cache参考:https://github.com/thingsboard/thingsboard/issues/2084

较新的版本用的是10.17,干脆两个都下了
笔者执行这些操作仍然有问题,又进行了以下操作(我是UI模块报的错):

进入\thingsboard\ui 删除:

执行:
npm cache clean --force--force 是5.0之后包管理方式变了之后需要加。

然后在当前目录执行:

等待。。。。

然后在IDEA里执行mvn install

运行ThingsBoard服务main方法

报错:Failed to date mail configuration. Settings not found
原因:没有导入测试数据:
mac/linux进入:\thingsboard\application\target\bin\install

windows进入:\thingsboard\application\target\windows

执行:install_dev_db.sh/bat


最后浏览器输入:http://localhost:8080进行访问
License 检查不通过
[ERROR] Failed to execute goal com.mycila:license-maven-plugin:3.0:check (default) on project thingsboard: Some files do not have the expected license header -> [Help 1]
解决方案:在根目录 pom.xml 中屏蔽 license-maven-plugin

搜索 license-maven-plugin,将整个 plugin 都注释掉

Web UI 编译失败
Web UI 编译失败请参考Server UI 编译失败第一个原因
maven:Could not resolve dependencies for project org.thingsboard:application:
错误信息
[ERROR] Failed to execute goal on project application: Could not resolve dependencies for project org.thingsboard:application:jar:2.4.1: The following artifacts could not be resolved: org.thingsboard.rule-engine:rule-engine-components:jar:2.4.1, org.thingsboard:dao:jar:2.4.1: Could not find artifact org.thingsboard.rule-engine:rule-engine-components:jar:2.4.1 in jenkins (http://repo.jenkins-ci.org/releases) -> [Help 1]
解决方案:根目录下去 maven 编译,不要在每个单独编译,否则不能自动解决依赖,如果你已经在子模块进行了编译,请回到根目录先 clean 一下,再重新编译。
maven:Failed to delete tb-http-transport.rpm
错误信息:
[ERROR] Failed to execute goal org.apache.maven.plugins:maven-clean-plugin:2.5:clean (default-clean) on project http: Failed to clean project: Failed to delete D:\my_project\thingsboard\transport\http\target\tb-http-transport.rpm -> [Help 1]
解决方案:第一次编译失败,再次编译可能会提示该错误,可以手动到报错路径删除,如果提示文件正在使用,需要在任务管理器杀死 java 进程后再手动删除。
npm:npm:cb() never called!
错误信息:
npm ERR! cb() never called!
npm ERR! This is an error with npm itself. Please report this error at:
npm ERR! <https://npm.community>
npm ERR! A complete log of this run can be found in:
npm ERR! C:\Users\yuren\AppData\Roaming\npm-cache\_logs\2019-11-06T10_55_28_258Z-debug.log
解决方案: 尝试 npm cache clean --force 后再次 npm install 无果; 尝试更换淘宝镜像源后再次 npm install 无果; 怀疑有些包下载需要翻墙,全局代理翻墙后问题依然存在; 参考网上关闭所有代理后问题依然存在; 通过 log 日志分析最后一个解包报错的地方,屏蔽需要的 material-design-icons,新 modules rxjs 仍然报错;
extract material-design-icons@3.0.1 extracted to node_modules\.staging\material-design-icons-61b4d55e (72881ms)
extract rxjs@6.5.2 extracted to node_modules\.staging\rxjs-e901ba4c (24280ms)
参考 npm ERR cb() never called 执行
npm install --no-package-lock
之后提示 npm ERR! path git,添加 git 到环境变量后正常。
npm:npm ERR! path git
错误信息
npm ERR! path git
npm ERR! code ENOENT
npm ERR! errno ENOENT
npm ERR! syscall spawn git
npm ERR! enoent Error while executing:
npm ERR! enoent undefined ls-remote -h -t git://github.com/fabiobiondi/angular-
解决方案:添加 git 到环境变量。
No compiler is provided in this environment
错误信息:
[ERROR] Failed to execute goal org.apache.maven.plugins:maven-compiler-plugin:3.
1:compile (default-compile) on project netty-mqtt: Compilation failure
[ERROR] No compiler is provided in this environment. Perhaps you are running on
a JRE rather than a JDK?
需要在环境变量中设置 java,包含%JAVA_HOME%bin;%JAVA_HOME%lib;